Schema
FHRM.xsd
element FHRM
complexType ArtificialWaterBearingInfrastructure
element ArtificialWaterBearingInfrastructure/modellingUsed
element ArtificialWaterBearingInfrastructure/modellingNotUsedDescription
element ArtificialWaterBearingInfrastructure/modellingUsedReference
element ArtificialWaterBearingInfrastructure/elementsLowProbability
element ArtificialWaterBearingInfrastructure/elementsLowProbabilityOther
element ArtificialWaterBearingInfrastructure/elementsMediumProbability
element ArtificialWaterBearingInfrastructure/elementsMediumProbabilityOther
element ArtificialWaterBearingInfrastructure/elementsHighProbability
element ArtificialWaterBearingInfrastructure/elementsHighProbabilityOther
complexType CulturalHeritageConsequence
element CulturalHeritageConsequence/typeCulturalHeritage
element CulturalHeritageConsequence/otherConsequenceDescription
complexType EconomicActivity
element EconomicActivity/EconomicActivityConsequence
element EconomicActivity/NACECodes
complexType EconomicActivityConsequence
element EconomicActivityConsequence/typeEconomicActivity
element EconomicActivityConsequence/otherConsequenceDescription
complexType Environment
element Environment/otherInformationReference
element Environment/IEDInstallations
element Environment/ProtectedAreas
element Environment/EnvironmentalConsequences
complexType EnvironmentalConsequences
element EnvironmentalConsequences/typeEnvironment
element EnvironmentalConsequences/otherConsequenceDescription
complexType EPRTRCodes
element EPRTRCodes/eprtrCode
complexType ExposedElement
element ExposedElement/Environment
element ExposedElement/InhabitantsAffected
element ExposedElement/EconomicActivity
element ExposedElement/OtherInformation
complexType FHRM
attribute FHRM/@creationDate
attribute FHRM/@creator
attribute FHRM/@email
attribute FHRM/@language
attribute FHRM/@description
attribute FHRM/@generatedBy
attribute FHRM/@classificationCode
element FHRM/c_Cd
element FHRM/euUoMCode
element FHRM/article6.2InternationalUoM
element FHRM/Summary1
element FHRM/Summary5
element FHRM/FloodHazardMaps
element FHRM/Summary3
element FHRM/Summary4
complexType FloodHazardMaps
element FloodHazardMaps/apsfrCode
element FloodHazardMaps/hazardAreaCode
element FloodHazardMaps/mapUpdateReference
element FloodHazardMaps/QuantitativeLikelihood
element FloodHazardMaps/TypeofFloods
complexType FloodRiskMap
element FloodRiskMap/ExposedElement
complexType Fluvial
element Fluvial/modellingUsed
element Fluvial/modellingNotUsedDescription
element Fluvial/modellingUsedReference
element Fluvial/elementsLowProbability
element Fluvial/elementsLowProbabilityOther
element Fluvial/elementsMediumProbability
element Fluvial/elementsMediumProbabilityOther
element Fluvial/elementsHighProbability
element Fluvial/elementsHighProbabilityOther
complexType Groundwater
element Groundwater/modellingUsed
element Groundwater/modellingNotUsedDescription
element Groundwater/modellingUsedReference
element Groundwater/elementsLowProbability
element Groundwater/elementsLowProbabilityOther
element Groundwater/elementsMediumProbability
element Groundwater/elementsMediumProbabilityOther
element Groundwater/elementsHighProbability
element Groundwater/elementsHighProbabilityOther
complexType HighProbability
element HighProbability/HighProbability.Probability
element HighProbability/HighProbability.HighScenario
element HighProbability/HighProbability.FloodRiskMap
complexType HighScenario
element HighScenario/Identifier_HHP
complexType Identifier_HHP
element Identifier_HHP/eu_Cd_Hhp
complexType Identifier_HLP
element Identifier_HLP/eu_Cd_Hlp
complexType Identifier_HMP
element Identifier_HMP/eu_CD_HMP
complexType IEDInstallations
element IEDInstallations/affectedIEDInstallations
element IEDInstallations/EPRTRCodes
element IEDInstallations/TypeIEDInstallations
complexType InhabitantsAffected
element InhabitantsAffected/overAll_InhabitantsAffected
element InhabitantsAffected/day
element InhabitantsAffected/night
element InhabitantsAffected/transitoryPopulation
element InhabitantsAffected/otherPeople
complexType LowProbability
element LowProbability/extremeEvent
element LowProbability/Probability
element LowProbability/Identifier_HLP
element LowProbability/FloodRiskMap
complexType MediumProbability
element MediumProbability/MediumProbability.articles6.6_6.7
element MediumProbability/MediumProbability.article6.6Justification
element MediumProbability/MediumProbability.article6.6JustificationOther
element MediumProbability/MediumProbability.article6.7Justification
element MediumProbability/MediumProbability.articles6.7JustificationOther
element MediumProbability/MediumProbability.Probability
element MediumProbability/MediumProbability.MediumScenario
element MediumProbability/MediumProbability.FloodRiskMap
complexType MediumScenario
element MediumScenario/Identifier_HMP
complexType NACECodes
element NACECodes/naceCode
complexType OtherInformation
element OtherInformation/OtherTypeofPotentialConsequences
element OtherInformation/CulturalHeritageConsequence
complexType OtherSource
element OtherSource/modellingUsed
element OtherSource/modellingNotUsedDescription
element OtherSource/modellingUsedReference
element OtherSource/elementsLowProbability
element OtherSource/elementsLowProbabilitlyOther
element OtherSource/elementsMediumProbability
element OtherSource/elementsMediumProbabilitlyOther
element OtherSource/elementsHighProbability
element OtherSource/elementsHighProbabilitlyOther
complexType OtherTypeofPotentialConsequences
element OtherTypeofPotentialConsequences/typeOfPotentialConsequence
element OtherTypeofPotentialConsequences/explanationPotentialConsequenceReference
complexType Pluvial
element Pluvial/modellingUsed
element Pluvial/modellingNotUsedDescription
element Pluvial/modellingUsedReference
element Pluvial/elementsLowProbability
element Pluvial/elementsLowProbabilityOther
element Pluvial/elementsMediumProbability
element Pluvial/elementsMediumProbabilityOther
element Pluvial/elementsHighProbability
element Pluvial/elementsHighProbabilityOther
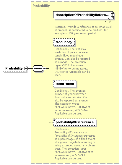
complexType Probability
element Probability/descriptionOfProbabilityReference
element Probability/frequency
element Probability/recurrence
element Probability/probabilityOfOccurence
complexType ProtectedAreas
element ProtectedAreas/protectedAreaType
element ProtectedAreas/protectedAreaID
complexType QuantitativeLikelihood
element QuantitativeLikelihood/LowProbability
element QuantitativeLikelihood/MediumProbability
element QuantitativeLikelihood/HighProbability
complexType RelevantSourcesSelected
element RelevantSourcesSelected/OtherSource
element RelevantSourcesSelected/Fluvial
element RelevantSourcesSelected/ArtificialWaterBearingInfrastructure
element RelevantSourcesSelected/Groundwater
element RelevantSourcesSelected/Pluvial
element RelevantSourcesSelected/SeaWater
complexType SeaWater
element SeaWater/modellingUsed
element SeaWater/modellingNotUsedDescription
element SeaWater/modellingUsedReference
element SeaWater/elementsLowProbability
element SeaWater/elementsLowProbabilityOther
element SeaWater/elementsMediumProbability
element SeaWater/elementsMediumProbabilityOther
element SeaWater/elementsHighProbability
element SeaWater/elementsHighProbabilityOther
complexType Summary1
element Summary1/mappingApproachReferences
element Summary1/article14.4ClimateChange
element Summary1/article14.4ClimateChangeReference
element Summary1/relevantSource
element Summary1/relevantSourcesOtherDescription
element Summary1/sameSourcesAsAPSFR
element Summary1/sameSourcesAsAPSFRDescription
element Summary1/returnPeriodsAndProbabilitiesApproach
element Summary1/returnPeriodsAndProbabilitiesApproachExpertJudgementDescription
element Summary1/returnPeriodsAndProbabilitiesApproachOther
element Summary1/returnPeriodsAndProbabilitiesApproachReference
element Summary1/RelevantSourcesSelected
complexType Summary3
element Summary3/summary3_1Article6.5_a_MethodInhabitantsAffectedReference
element Summary3/summary3_2Article6.5_b_MethodEconomicActivityAffectedReference
element Summary3/summary3_3Article6.5_c_MethodLocationIedInstallationReference
element Summary3/summary3_4Article6.5_c_MethodWfdProtectedAreasReference
element Summary3/summary3_5Article6.5_d_MethodOtherInformationReference
complexType Summary4
element Summary4/article6.2PriorInformationExchangeOccurred
element Summary4/article6.2PriorInformationExchangeDescription
element Summary4/article6.2PriorInformationExchange
element Summary4/article6.2PriorInformationExchangeOtherDescription
element Summary4/article6.2PriorInformationExchangeReference
complexType Summary5
element Summary5/summary5MapExplanationReference
complexType TypeIEDInstallations
element TypeIEDInstallations/typeIEDInstallation
element TypeIEDInstallations/naceCode
complexType TypeofFloods
element TypeofFloods/sourceofFlooding
element TypeofFloods/otherSourceDescription
element TypeofFloods/sourceUncertainDescription
element TypeofFloods/mechanismOfFlooding
element TypeofFloods/otherMechanismDescription
element TypeofFloods/mechanismUncertainDescription
element TypeofFloods/characteristicsOfFlooding
element TypeofFloods/otherCharacteristicsDescription
element TypeofFloods/characteristicsUncertainDescription
element TypeofFloods/sourcesMapped
element TypeofFloods/sourcesMappedReference
complexType ReferenceType
element ReferenceType/Hyperlink
element ReferenceType/FileName
element ReferenceType/Bookmark
element ReferenceType/DocumentName
element ReferenceType/Subject
simpleType AnnexAspectsIncluded_enum
simpleType Article_6.6_Justification_Enum
simpleType Article_6.7_Justification_Enum
simpleType AspectsIncluded_Enum
simpleType CategoryFloods_Enum
simpleType CharacteristicsofFlooding_Enum
simpleType ClimateChange_Enum
simpleType ConsultationStakeholdersInvolved_Enum
simpleType ConsultationStakeholdersInvolvedMechanisms_Enum
simpleType CoordinateType
simpleType CoordinationFRMPandRBMP_Enum
simpleType CountryCode_enum
simpleType CriteriaForDeterminationFloodRisk_Enum
simpleType CriteriaForInclusion_Enum
simpleType DataConfidentialityClassificationCode_Enum
simpleType DateTypeYearType
simpleType ElementsProbability6.6_Enum
simpleType ElementsProbability6.7_Enum
simpleType ElementsProbability_Enum
simpleType FeatureUniqueCodeType
simpleType FeatureUniqueCodeTypeEX
simpleType FeatureUniqueEUCodeType
simpleType FloodSourcesMapped_Enum
simpleType GeographicScale_Enum
simpleType HistorialSignificantFloodsCriteria_Enum
simpleType ImpactPublicParticipation_Enum
simpleType InternationalInformationExchange_Enum
simpleType IssuesArticle4.2_d_Enum
simpleType LanguageCode_Enum
simpleType LocalNationalInternationalCoordination_Enum
simpleType MeasureAspect_Enum
simpleType MeasureCodesProgress_Enum
simpleType MeasureType_Enum
simpleType MechanismofFlooding_Enum
simpleType MechanismsOfInternationalCoordination_Enum
simpleType NumberDecimalBaseType
simpleType NumberDecimalType
simpleType NumberExceptionType
simpleType NumberNonNegativeIntegerType
simpleType NumberPercentageBaseType
simpleType NumberPercentageType
simpleType PotentialAdverseConsequencesCriteria_Enum
simpleType PriorInformationExchange_Enum
simpleType PriorityCategories_Enum
simpleType ProtectedAreaType_Enum
simpleType PublicConsultationsMechanisms_Enum
simpleType RelevantSources_Enum
simpleType ReturnperiodandprobabilitiesApproach_Enum
simpleType RoleCode_Enum
simpleType SourceofFlooding_Enum
simpleType String1000Type
simpleType String100Type
simpleType String2000Type
simpleType String250Type
simpleType String5000Type
simpleType String50Type
simpleType TotalDamageClass_Enum
simpleType TypeCulturalHeritage_Enum
simpleType TypeEconomicActivity_Enum
simpleType TypeEnvironment_Enum
simpleType TypeHumanHealth_Enum
simpleType TypeIEDInstallation_Enum
simpleType URLType
simpleType WFDAssociationType_Enum
simpleType WiseDate
simpleType WiseDateTime
simpleType WiseDateTimeType
simpleType WiseEvolutionTypeValue
simpleType WiseLanguageCode_Enum
simpleType WiseYear
simpleType WiseYearMonth
simpleType YearMonthType
simpleType YesCode
simpleType YesNoArticle66_67_enum
simpleType YesNoCode
XML Schema documentation generated by XMLSpy Schema Editor http://www.altova.com/xmlspy
| schema location: | ..\..\mods\FHRM.xsd |
| attribute form default: | |
| element form default: | qualified |
| targetNamespace: | http://water.eionet.europa.eu/schemas/dir200760ec |
| schema location: | ..\..\mods\FDCommon.xsd |
| attribute form default: | |
| element form default: | qualified |
| targetNamespace: | http://water.eionet.europa.eu/schemas/dir200760ec/fdcommon |
element FHRM
| diagram | ![]() |
||||||||||||||||||||||||||||||||||||||||||||||||||||||||||||||
| namespace | http://water.eionet.europa.eu/schemas/dir200760ec | ||||||||||||||||||||||||||||||||||||||||||||||||||||||||||||||
| type | FHRM | ||||||||||||||||||||||||||||||||||||||||||||||||||||||||||||||
| properties |
|
||||||||||||||||||||||||||||||||||||||||||||||||||||||||||||||
| children | c_Cd euUoMCode article6.2InternationalUoM Summary1 Summary5 FloodHazardMaps Summary3 Summary4 | ||||||||||||||||||||||||||||||||||||||||||||||||||||||||||||||
| attributes |
|
||||||||||||||||||||||||||||||||||||||||||||||||||||||||||||||
| annotation |
|
||||||||||||||||||||||||||||||||||||||||||||||||||||||||||||||
| source | <xs:element name="FHRM" type="FHRM"> <xs:annotation> <xs:documentation>Reporting requirement for Article 6 of the Floods Directive. Requires the Member States at the level of the river basin district or unit of management (referred to in Article 3(2)(b)) to prepare flood hazard maps and flood risk maps at the most appropriate scale for the areas identified under Article 5(1). This schema supports some of these requirements - however the MS are entitled to fulfill the Directive requirements by publishing maps in own portals. This schema supports the information needed to visualize the FHRM on the European level</xs:documentation> </xs:annotation> </xs:element> |
complexType ArtificialWaterBearingInfrastructure
| diagram | ![]() |
||
| namespace | http://water.eionet.europa.eu/schemas/dir200760ec | ||
| children | modellingUsed modellingNotUsedDescription modellingUsedReference elementsLowProbability elementsLowProbabilityOther elementsMediumProbability elementsMediumProbabilityOther elementsHighProbability elementsHighProbabilityOther | ||
| used by |
|
||
| source | <xs:complexType name="ArtificialWaterBearingInfrastructure"> <xs:sequence> <xs:element name="modellingUsed" type="fd:YesNoCode"> <xs:annotation> <xs:documentation>Required. Indicate whether a modelling approach has been used to inform the development of the flood hazard and flood risk maps where flooding from artificial water bearing infrastructure presents a risk. - Yes - No</xs:documentation> </xs:annotation> </xs:element> <xs:element name="modellingNotUsedDescription" type="fd:String1000Type" minOccurs="0"> <xs:annotation> <xs:documentation>Conditional. If ‘No’ is selected from enumeration list to indicate a modelling approach has not been used, provide a description as to what approach has been used.</xs:documentation> </xs:annotation> </xs:element> <xs:element name="modellingUsedReference" type="fd:ReferenceType" minOccurs="0" maxOccurs="unbounded"> <xs:annotation> <xs:documentation>Conditional. Provide documents or links to relevant documents covering the following areas related to the modelling approach used for artificial water bearing infrastructure related sources of flooding: - the types of models used; - the resolution of the models used; - the key datasets used in the modelling process; As a reminder, If providing documents describe the: - Subject (describe in a few words the subject matter of the references provided in relation to 1 to 4 above) - Document name (Provide the name of each reference document, the name should identify the document unequivocally) - Bookmark (For each document provide the chapters, sections and page ranges where the relevant information can be found) - If the file containing the reference is uploaded to WISE, provide the file name of the uploaded document. - If the document has not been uploaded to WISE, provide a hyperlink to the relevant background document. (The Member State must guarantee that the hyperlink will remain stable and active for a period of 6 years after reporting). Please note that 1 to 3 above may be covered in a single document in which case please be careful to Bookmark the relevant chapters, sections and page ranges. </xs:documentation> </xs:annotation> </xs:element> <xs:element name="elementsLowProbability" type="fd:ElementsProbability_Enum" minOccurs="0" maxOccurs="unbounded"> <xs:annotation> <xs:documentation>Conditional. Where Seawater has been selected as a relevant source of flooding indicate the different elements included in the hazard maps (one or more options can be selected): - Flooding Extent - Water depth/level - Water flow/velocity - Other (e.g. conveyance routes)</xs:documentation> </xs:annotation> </xs:element> <xs:element name="elementsLowProbabilityOther" type="fd:String1000Type" minOccurs="0"> <xs:annotation> <xs:documentation>Conditional. If ‘Other’ selected Provide a description</xs:documentation> </xs:annotation> </xs:element> <xs:element name="elementsMediumProbability" type="fd:ElementsProbability_Enum" minOccurs="0" maxOccurs="unbounded"> <xs:annotation> <xs:documentation>Conditional. Where Seawater has been selected as a relevant source of flooding indicate the different elements included in the hazard maps (one or more options can be selected): - Flooding Extent - Water depth/level - Water flow/velocity - Other (e.g. conveyance routes)</xs:documentation> </xs:annotation> </xs:element> <xs:element name="elementsMediumProbabilityOther" type="fd:String1000Type" minOccurs="0"> <xs:annotation> <xs:documentation>Conditional. If ‘Other’ selected Provide a description</xs:documentation> </xs:annotation> </xs:element> <xs:element name="elementsHighProbability" type="fd:ElementsProbability_Enum" minOccurs="0" maxOccurs="unbounded"> <xs:annotation> <xs:documentation>Conditional. Where Seawater has been selected as a relevant source of flooding indicate the different elements included in the hazard maps (one or more options can be selected): - Flooding Extent - Water depth/level - Water flow/velocity - Other (e.g. conveyance routes)</xs:documentation> </xs:annotation> </xs:element> <xs:element name="elementsHighProbabilityOther" type="fd:String1000Type" minOccurs="0"> <xs:annotation> <xs:documentation>Conditional. If ‘Other’ selected Provide a description</xs:documentation> </xs:annotation> </xs:element> </xs:sequence> </xs:complexType> |
element ArtificialWaterBearingInfrastructure/modellingUsed
| diagram | ![]() |
||||||||||||
| namespace | http://water.eionet.europa.eu/schemas/dir200760ec | ||||||||||||
| type | YesNoCode | ||||||||||||
| properties |
|
||||||||||||
| facets |
|
||||||||||||
| annotation |
|
||||||||||||
| source | <xs:element name="modellingUsed" type="fd:YesNoCode"> <xs:annotation> <xs:documentation>Required. Indicate whether a modelling approach has been used to inform the development of the flood hazard and flood risk maps where flooding from artificial water bearing infrastructure presents a risk. - Yes - No</xs:documentation> </xs:annotation> </xs:element> |
element ArtificialWaterBearingInfrastructure/modellingNotUsedDescription
| diagram | ![]() |
|||||||||
| namespace | http://water.eionet.europa.eu/schemas/dir200760ec | |||||||||
| type | String1000Type | |||||||||
| properties |
|
|||||||||
| facets |
|
|||||||||
| annotation |
|
|||||||||
| source | <xs:element name="modellingNotUsedDescription" type="fd:String1000Type" minOccurs="0"> <xs:annotation> <xs:documentation>Conditional. If ‘No’ is selected from enumeration list to indicate a modelling approach has not been used, provide a description as to what approach has been used.</xs:documentation> </xs:annotation> </xs:element> |
element ArtificialWaterBearingInfrastructure/modellingUsedReference
| diagram | ![]() |
||||||||
| namespace | http://water.eionet.europa.eu/schemas/dir200760ec | ||||||||
| type | ReferenceType | ||||||||
| properties |
|
||||||||
| children | Hyperlink FileName Bookmark DocumentName Subject | ||||||||
| annotation |
|
||||||||
| source | <xs:element name="modellingUsedReference" type="fd:ReferenceType" minOccurs="0" maxOccurs="unbounded"> <xs:annotation> <xs:documentation>Conditional. Provide documents or links to relevant documents covering the following areas related to the modelling approach used for artificial water bearing infrastructure related sources of flooding: - the types of models used; - the resolution of the models used; - the key datasets used in the modelling process; As a reminder, If providing documents describe the: - Subject (describe in a few words the subject matter of the references provided in relation to 1 to 4 above) - Document name (Provide the name of each reference document, the name should identify the document unequivocally) - Bookmark (For each document provide the chapters, sections and page ranges where the relevant information can be found) - If the file containing the reference is uploaded to WISE, provide the file name of the uploaded document. - If the document has not been uploaded to WISE, provide a hyperlink to the relevant background document. (The Member State must guarantee that the hyperlink will remain stable and active for a period of 6 years after reporting). Please note that 1 to 3 above may be covered in a single document in which case please be careful to Bookmark the relevant chapters, sections and page ranges. </xs:documentation> </xs:annotation> </xs:element> |
element ArtificialWaterBearingInfrastructure/elementsLowProbability
| diagram | ![]() |
|||||||||||||||
| namespace | http://water.eionet.europa.eu/schemas/dir200760ec | |||||||||||||||
| type | ElementsProbability_Enum | |||||||||||||||
| properties |
|
|||||||||||||||
| facets |
|
|||||||||||||||
| annotation |
|
|||||||||||||||
| source | <xs:element name="elementsLowProbability" type="fd:ElementsProbability_Enum" minOccurs="0" maxOccurs="unbounded"> <xs:annotation> <xs:documentation>Conditional. Where Seawater has been selected as a relevant source of flooding indicate the different elements included in the hazard maps (one or more options can be selected): - Flooding Extent - Water depth/level - Water flow/velocity - Other (e.g. conveyance routes)</xs:documentation> </xs:annotation> </xs:element> |
element ArtificialWaterBearingInfrastructure/elementsLowProbabilityOther
| diagram | ![]() |
|||||||||
| namespace | http://water.eionet.europa.eu/schemas/dir200760ec | |||||||||
| type | String1000Type | |||||||||
| properties |
|
|||||||||
| facets |
|
|||||||||
| annotation |
|
|||||||||
| source | <xs:element name="elementsLowProbabilityOther" type="fd:String1000Type" minOccurs="0"> <xs:annotation> <xs:documentation>Conditional. If ‘Other’ selected Provide a description</xs:documentation> </xs:annotation> </xs:element> |
element ArtificialWaterBearingInfrastructure/elementsMediumProbability
| diagram | ![]() |
|||||||||||||||
| namespace | http://water.eionet.europa.eu/schemas/dir200760ec | |||||||||||||||
| type | ElementsProbability_Enum | |||||||||||||||
| properties |
|
|||||||||||||||
| facets |
|
|||||||||||||||
| annotation |
|
|||||||||||||||
| source | <xs:element name="elementsMediumProbability" type="fd:ElementsProbability_Enum" minOccurs="0" maxOccurs="unbounded"> <xs:annotation> <xs:documentation>Conditional. Where Seawater has been selected as a relevant source of flooding indicate the different elements included in the hazard maps (one or more options can be selected): - Flooding Extent - Water depth/level - Water flow/velocity - Other (e.g. conveyance routes)</xs:documentation> </xs:annotation> </xs:element> |
element ArtificialWaterBearingInfrastructure/elementsMediumProbabilityOther
| diagram | ![]() |
|||||||||
| namespace | http://water.eionet.europa.eu/schemas/dir200760ec | |||||||||
| type | String1000Type | |||||||||
| properties |
|
|||||||||
| facets |
|
|||||||||
| annotation |
|
|||||||||
| source | <xs:element name="elementsMediumProbabilityOther" type="fd:String1000Type" minOccurs="0"> <xs:annotation> <xs:documentation>Conditional. If ‘Other’ selected Provide a description</xs:documentation> </xs:annotation> </xs:element> |
element ArtificialWaterBearingInfrastructure/elementsHighProbability
| diagram | ![]() |
|||||||||||||||
| namespace | http://water.eionet.europa.eu/schemas/dir200760ec | |||||||||||||||
| type | ElementsProbability_Enum | |||||||||||||||
| properties |
|
|||||||||||||||
| facets |
|
|||||||||||||||
| annotation |
|
|||||||||||||||
| source | <xs:element name="elementsHighProbability" type="fd:ElementsProbability_Enum" minOccurs="0" maxOccurs="unbounded"> <xs:annotation> <xs:documentation>Conditional. Where Seawater has been selected as a relevant source of flooding indicate the different elements included in the hazard maps (one or more options can be selected): - Flooding Extent - Water depth/level - Water flow/velocity - Other (e.g. conveyance routes)</xs:documentation> </xs:annotation> </xs:element> |
element ArtificialWaterBearingInfrastructure/elementsHighProbabilityOther
| diagram | ![]() |
|||||||||
| namespace | http://water.eionet.europa.eu/schemas/dir200760ec | |||||||||
| type | String1000Type | |||||||||
| properties |
|
|||||||||
| facets |
|
|||||||||
| annotation |
|
|||||||||
| source | <xs:element name="elementsHighProbabilityOther" type="fd:String1000Type" minOccurs="0"> <xs:annotation> <xs:documentation>Conditional. If ‘Other’ selected Provide a description</xs:documentation> </xs:annotation> </xs:element> |
complexType CulturalHeritageConsequence
| diagram | ![]() |
||
| namespace | http://water.eionet.europa.eu/schemas/dir200760ec | ||
| children | typeCulturalHeritage otherConsequenceDescription | ||
| used by |
|
||
| source | <xs:complexType name="CulturalHeritageConsequence"> <xs:sequence> <xs:element name="typeCulturalHeritage" type="fd:TypeCulturalHeritage_Enum" maxOccurs="unbounded"> <xs:annotation> <xs:documentation> - B31=Cultural Assets: Adverse consequences to cultural heritage, which could include archaeological sites / monuments, architectural sites, museums, spiritual sites and buildings. - B32=Landscape: Adverse permanent or long-term consequences on cultural landscapes, that is cultural properties which represents the combinesd works of nature and man, such as relics of traditional landscapes, anchor locations or zones. - B33=Other - B34=Not applicable</xs:documentation> </xs:annotation> </xs:element> <xs:element name="otherConsequenceDescription" type="fd:String250Type" minOccurs="0"> <xs:annotation> <xs:documentation>Conditional. Only to be used if the type is set to 'Other' in the enumeration list</xs:documentation> </xs:annotation> </xs:element> </xs:sequence> </xs:complexType> |
element CulturalHeritageConsequence/typeCulturalHeritage
| diagram | ![]() |
|||||||||||||||
| namespace | http://water.eionet.europa.eu/schemas/dir200760ec | |||||||||||||||
| type | TypeCulturalHeritage_Enum | |||||||||||||||
| properties |
|
|||||||||||||||
| facets |
|
|||||||||||||||
| annotation |
|
|||||||||||||||
| source | <xs:element name="typeCulturalHeritage" type="fd:TypeCulturalHeritage_Enum" maxOccurs="unbounded"> <xs:annotation> <xs:documentation> - B31=Cultural Assets: Adverse consequences to cultural heritage, which could include archaeological sites / monuments, architectural sites, museums, spiritual sites and buildings. - B32=Landscape: Adverse permanent or long-term consequences on cultural landscapes, that is cultural properties which represents the combinesd works of nature and man, such as relics of traditional landscapes, anchor locations or zones. - B33=Other - B34=Not applicable</xs:documentation> </xs:annotation> </xs:element> |
element CulturalHeritageConsequence/otherConsequenceDescription
| diagram | ![]() |
|||||||||
| namespace | http://water.eionet.europa.eu/schemas/dir200760ec | |||||||||
| type | String250Type | |||||||||
| properties |
|
|||||||||
| facets |
|
|||||||||
| annotation |
|
|||||||||
| source | <xs:element name="otherConsequenceDescription" type="fd:String250Type" minOccurs="0"> <xs:annotation> <xs:documentation>Conditional. Only to be used if the type is set to 'Other' in the enumeration list</xs:documentation> </xs:annotation> </xs:element> |
complexType EconomicActivity
| diagram | ![]() |
||
| namespace | http://water.eionet.europa.eu/schemas/dir200760ec | ||
| children | EconomicActivityConsequence NACECodes | ||
| used by |
|
||
| annotation |
|
||
| source | <xs:complexType name="EconomicActivity"> <xs:annotation> <xs:documentation>Information on potential adverse consequences to the different types of economic activities in the areas potentially affected in association with the particular flood scenarios</xs:documentation> </xs:annotation> <xs:sequence> <xs:element name="EconomicActivityConsequence" type="EconomicActivityConsequence"/> <xs:element name="NACECodes" type="NACECodes" minOccurs="0" maxOccurs="unbounded"/> </xs:sequence> </xs:complexType> |
element EconomicActivity/EconomicActivityConsequence
| diagram | ![]() |
||||
| namespace | http://water.eionet.europa.eu/schemas/dir200760ec | ||||
| type | EconomicActivityConsequence | ||||
| properties |
|
||||
| children | typeEconomicActivity otherConsequenceDescription | ||||
| source | <xs:element name="EconomicActivityConsequence" type="EconomicActivityConsequence"/> |
element EconomicActivity/NACECodes
| diagram | ![]() |
||||||||
| namespace | http://water.eionet.europa.eu/schemas/dir200760ec | ||||||||
| type | NACECodes | ||||||||
| properties |
|
||||||||
| children | naceCode | ||||||||
| source | <xs:element name="NACECodes" type="NACECodes" minOccurs="0" maxOccurs="unbounded"/> |
complexType EconomicActivityConsequence
| diagram | ![]() |
||
| namespace | http://water.eionet.europa.eu/schemas/dir200760ec | ||
| children | typeEconomicActivity otherConsequenceDescription | ||
| used by |
|
||
| source | <xs:complexType name="EconomicActivityConsequence"> <xs:sequence> <xs:element name="typeEconomicActivity" type="fd:TypeEconomicActivity_Enum"> <xs:annotation> <xs:documentation>Required. Indicate consequence from enumeration list - B41 – Property - B42 – Infrastructure - B43 – Rural Land Use - B44 – Economic Activity - B45 – Other - B46 – Not applicable</xs:documentation> </xs:annotation> </xs:element> <xs:element name="otherConsequenceDescription" type="fd:String250Type" minOccurs="0"> <xs:annotation> <xs:documentation>Conditional. Only to be used if the type is set to 'Other' in the enumeration list</xs:documentation> </xs:annotation> </xs:element> </xs:sequence> </xs:complexType> |
element EconomicActivityConsequence/typeEconomicActivity
| diagram | ![]() |
|||||||||||||||||||||
| namespace | http://water.eionet.europa.eu/schemas/dir200760ec | |||||||||||||||||||||
| type | TypeEconomicActivity_Enum | |||||||||||||||||||||
| properties |
|
|||||||||||||||||||||
| facets |
|
|||||||||||||||||||||
| annotation |
|
|||||||||||||||||||||
| source | <xs:element name="typeEconomicActivity" type="fd:TypeEconomicActivity_Enum"> <xs:annotation> <xs:documentation>Required. Indicate consequence from enumeration list - B41 – Property - B42 – Infrastructure - B43 – Rural Land Use - B44 – Economic Activity - B45 – Other - B46 – Not applicable</xs:documentation> </xs:annotation> </xs:element> |
element EconomicActivityConsequence/otherConsequenceDescription
| diagram | ![]() |
|||||||||
| namespace | http://water.eionet.europa.eu/schemas/dir200760ec | |||||||||
| type | String250Type | |||||||||
| properties |
|
|||||||||
| facets |
|
|||||||||
| annotation |
|
|||||||||
| source | <xs:element name="otherConsequenceDescription" type="fd:String250Type" minOccurs="0"> <xs:annotation> <xs:documentation>Conditional. Only to be used if the type is set to 'Other' in the enumeration list</xs:documentation> </xs:annotation> </xs:element> |
complexType Environment
| diagram | ![]() |
||
| namespace | http://water.eionet.europa.eu/schemas/dir200760ec | ||
| children | otherInformationReference IEDInstallations ProtectedAreas EnvironmentalConsequences | ||
| used by |
|
||
| annotation |
|
||
| source | <xs:complexType name="Environment"> <xs:annotation> <xs:documentation>Information on potential adverse consequences in relation to IED installations and affected protected areas in association with the particular flood scenarios</xs:documentation> </xs:annotation> <xs:sequence> <xs:element name="otherInformationReference" type="fd:ReferenceType" minOccurs="0" maxOccurs="unbounded"> <xs:annotation> <xs:documentation>Optional. Reference(s) to information relevant for the reported information on IED installations and/or protected areas</xs:documentation> </xs:annotation> </xs:element> <xs:element name="IEDInstallations" type="IEDInstallations" minOccurs="0"/> <xs:element name="ProtectedAreas" type="ProtectedAreas" minOccurs="0" maxOccurs="unbounded"/> <xs:element name="EnvironmentalConsequences" type="EnvironmentalConsequences"/> </xs:sequence> </xs:complexType> |
element Environment/otherInformationReference
| diagram | ![]() |
||||||||
| namespace | http://water.eionet.europa.eu/schemas/dir200760ec | ||||||||
| type | ReferenceType | ||||||||
| properties |
|
||||||||
| children | Hyperlink FileName Bookmark DocumentName Subject | ||||||||
| annotation |
|
||||||||
| source | <xs:element name="otherInformationReference" type="fd:ReferenceType" minOccurs="0" maxOccurs="unbounded"> <xs:annotation> <xs:documentation>Optional. Reference(s) to information relevant for the reported information on IED installations and/or protected areas</xs:documentation> </xs:annotation> </xs:element> |
element Environment/IEDInstallations
| diagram | ![]() |
||||||||
| namespace | http://water.eionet.europa.eu/schemas/dir200760ec | ||||||||
| type | IEDInstallations | ||||||||
| properties |
|
||||||||
| children | affectedIEDInstallations EPRTRCodes TypeIEDInstallations | ||||||||
| source | <xs:element name="IEDInstallations" type="IEDInstallations" minOccurs="0"/> |
element Environment/ProtectedAreas
| diagram | ![]() |
||||||||
| namespace | http://water.eionet.europa.eu/schemas/dir200760ec | ||||||||
| type | ProtectedAreas | ||||||||
| properties |
|
||||||||
| children | protectedAreaType protectedAreaID | ||||||||
| source | <xs:element name="ProtectedAreas" type="ProtectedAreas" minOccurs="0" maxOccurs="unbounded"/> |
element Environment/EnvironmentalConsequences
| diagram | ![]() |
||||
| namespace | http://water.eionet.europa.eu/schemas/dir200760ec | ||||
| type | EnvironmentalConsequences | ||||
| properties |
|
||||
| children | typeEnvironment otherConsequenceDescription | ||||
| source | <xs:element name="EnvironmentalConsequences" type="EnvironmentalConsequences"/> |
complexType EnvironmentalConsequences
| diagram | ![]() |
||
| namespace | http://water.eionet.europa.eu/schemas/dir200760ec | ||
| children | typeEnvironment otherConsequenceDescription | ||
| used by |
|
||
| source | <xs:complexType name="EnvironmentalConsequences"> <xs:sequence> <xs:element name="typeEnvironment" type="fd:TypeEnvironment_Enum"> <xs:annotation> <xs:documentation>Required. Indicate consequence from enumeration list - B21 - Waterbody Status: Adverse consequences ecological or chemical status of surface water bodies or chemical status of ground water bodies affected, as of concern under the WFD. Such consequences may arise from pollution from various sources (point and diffuse) or due to hydromorphological impacts of flooding. - B22 - Protected Areas: Adverse consequences to protected areas or waterbodies such as those designated under the Birds and Habitats Directives, bathing waters or drinking water abstraction points. - B23 - Pollution Sources: Sources of potential pollution in the event of a flood, such as IPPC and Seveso installations, or point or diffuse sources. - B24 - Other potential adverse environmental impacts, such as those on soil, - biodiversity, flora and fauna, etc. - B25 - Not applicable</xs:documentation> </xs:annotation> </xs:element> <xs:element name="otherConsequenceDescription" type="fd:String250Type" minOccurs="0"> <xs:annotation> <xs:documentation>Conditional. Only to be used if the type is set to 'Other' in the enumeration list</xs:documentation> </xs:annotation> </xs:element> </xs:sequence> </xs:complexType> |
element EnvironmentalConsequences/typeEnvironment
| diagram | ![]() |
||||||||||||||||||
| namespace | http://water.eionet.europa.eu/schemas/dir200760ec | ||||||||||||||||||
| type | TypeEnvironment_Enum | ||||||||||||||||||
| properties |
|
||||||||||||||||||
| facets |
|
||||||||||||||||||
| annotation |
|
||||||||||||||||||
| source | <xs:element name="typeEnvironment" type="fd:TypeEnvironment_Enum"> <xs:annotation> <xs:documentation>Required. Indicate consequence from enumeration list - B21 - Waterbody Status: Adverse consequences ecological or chemical status of surface water bodies or chemical status of ground water bodies affected, as of concern under the WFD. Such consequences may arise from pollution from various sources (point and diffuse) or due to hydromorphological impacts of flooding. - B22 - Protected Areas: Adverse consequences to protected areas or waterbodies such as those designated under the Birds and Habitats Directives, bathing waters or drinking water abstraction points. - B23 - Pollution Sources: Sources of potential pollution in the event of a flood, such as IPPC and Seveso installations, or point or diffuse sources. - B24 - Other potential adverse environmental impacts, such as those on soil, - biodiversity, flora and fauna, etc. - B25 - Not applicable</xs:documentation> </xs:annotation> </xs:element> |
element EnvironmentalConsequences/otherConsequenceDescription
| diagram | ![]() |
|||||||||
| namespace | http://water.eionet.europa.eu/schemas/dir200760ec | |||||||||
| type | String250Type | |||||||||
| properties |
|
|||||||||
| facets |
|
|||||||||
| annotation |
|
|||||||||
| source | <xs:element name="otherConsequenceDescription" type="fd:String250Type" minOccurs="0"> <xs:annotation> <xs:documentation>Conditional. Only to be used if the type is set to 'Other' in the enumeration list</xs:documentation> </xs:annotation> </xs:element> |
complexType EPRTRCodes
| diagram | ![]() |
||
| namespace | http://water.eionet.europa.eu/schemas/dir200760ec | ||
| children | eprtrCode | ||
| used by |
|
||
| source | <xs:complexType name="EPRTRCodes"> <xs:sequence> <xs:element name="eprtrCode" type="fd:String250Type" minOccurs="0"> <xs:annotation> <xs:documentation>Optional. National ID number of the Facility as reported in EPRTR (FacilityID).</xs:documentation> </xs:annotation> </xs:element> </xs:sequence> </xs:complexType> |
element EPRTRCodes/eprtrCode
| diagram | ![]() |
|||||||||
| namespace | http://water.eionet.europa.eu/schemas/dir200760ec | |||||||||
| type | String250Type | |||||||||
| properties |
|
|||||||||
| facets |
|
|||||||||
| annotation |
|
|||||||||
| source | <xs:element name="eprtrCode" type="fd:String250Type" minOccurs="0"> <xs:annotation> <xs:documentation>Optional. National ID number of the Facility as reported in EPRTR (FacilityID).</xs:documentation> </xs:annotation> </xs:element> |
complexType ExposedElement
| diagram | ![]() |
||
| namespace | http://water.eionet.europa.eu/schemas/dir200760ec | ||
| children | Environment InhabitantsAffected EconomicActivity OtherInformation | ||
| used by |
|
||
| source | <xs:complexType name="ExposedElement"> <xs:sequence> <xs:element name="Environment" type="Environment"/> <xs:element name="InhabitantsAffected" type="InhabitantsAffected"/> <xs:element name="EconomicActivity" type="EconomicActivity" maxOccurs="unbounded"/> <xs:element name="OtherInformation" type="OtherInformation"/> </xs:sequence> </xs:complexType> |
element ExposedElement/Environment
| diagram | ![]() |
||||
| namespace | http://water.eionet.europa.eu/schemas/dir200760ec | ||||
| type | Environment | ||||
| properties |
|
||||
| children | otherInformationReference IEDInstallations ProtectedAreas EnvironmentalConsequences | ||||
| source | <xs:element name="Environment" type="Environment"/> |
element ExposedElement/InhabitantsAffected
| diagram | ![]() |
||||
| namespace | http://water.eionet.europa.eu/schemas/dir200760ec | ||||
| type | InhabitantsAffected | ||||
| properties |
|
||||
| children | overAll_InhabitantsAffected day night transitoryPopulation otherPeople | ||||
| source | <xs:element name="InhabitantsAffected" type="InhabitantsAffected"/> |
element ExposedElement/EconomicActivity
| diagram | ![]() |
||||||||
| namespace | http://water.eionet.europa.eu/schemas/dir200760ec | ||||||||
| type | EconomicActivity | ||||||||
| properties |
|
||||||||
| children | EconomicActivityConsequence NACECodes | ||||||||
| source | <xs:element name="EconomicActivity" type="EconomicActivity" maxOccurs="unbounded"/> |
element ExposedElement/OtherInformation
| diagram | ![]() |
||||
| namespace | http://water.eionet.europa.eu/schemas/dir200760ec | ||||
| type | OtherInformation | ||||
| properties |
|
||||
| children | OtherTypeofPotentialConsequences CulturalHeritageConsequence | ||||
| source | <xs:element name="OtherInformation" type="OtherInformation"/> |
complexType FHRM
| diagram | ![]() |
||||||||||||||||||||||||||||||||||||||||||||||||||||||||||||||
| namespace | http://water.eionet.europa.eu/schemas/dir200760ec | ||||||||||||||||||||||||||||||||||||||||||||||||||||||||||||||
| children | c_Cd euUoMCode article6.2InternationalUoM Summary1 Summary5 FloodHazardMaps Summary3 Summary4 | ||||||||||||||||||||||||||||||||||||||||||||||||||||||||||||||
| used by |
|
||||||||||||||||||||||||||||||||||||||||||||||||||||||||||||||
| attributes |
|
||||||||||||||||||||||||||||||||||||||||||||||||||||||||||||||
| annotation |
|
||||||||||||||||||||||||||||||||||||||||||||||||||||||||||||||
| source | <xs:complexType name="FHRM"> <xs:annotation> <xs:documentation>Reporting requirement for Article 6 of the Floods Directive. Requires the Member States at the level of the river basin district or unit of management (referred to in Article 3(2)(b)) to prepare flood hazard maps and flood risk maps at the most appropriate scale for the areas identified under Article 5(1). This schema supports some of these requirements - however the MS are entitled to fulfill the Directive requirements by publishing maps in own portals. This schema supports the information needed to visualize the FHRM on the European level</xs:documentation> </xs:annotation> <xs:sequence> <xs:element name="c_Cd" type="fd:CountryCode_enum"> <xs:annotation> <xs:documentation>Required. Two-letter ISO Country code. Select relevant code from enumeration list provided. </xs:documentation> </xs:annotation> </xs:element> <xs:element name="euUoMCode" type="fd:FeatureUniqueEUCodeType"> <xs:annotation> <xs:documentation>Required. Unique EU code for the Unit of Management. Add the two-letter ISO Country code to the Member State unique id - up to 42 characters in total. If unit of management is the same as the WFD RBD please use the EURBDCode as the unit of management.</xs:documentation> </xs:annotation> </xs:element> <xs:element name="article6.2InternationalUoM" type="fd:YesNoCode"> <xs:annotation> <xs:documentation>Required. Is the UoM international? - Yes - No</xs:documentation> </xs:annotation> </xs:element> <xs:element name="Summary1" type="Summary1" maxOccurs="unbounded"/> <xs:element name="Summary5" type="Summary5"/> <xs:element name="FloodHazardMaps" type="FloodHazardMaps" maxOccurs="unbounded"/> <xs:element name="Summary3" type="Summary3" maxOccurs="unbounded"/> <xs:element name="Summary4" type="Summary4" minOccurs="0" maxOccurs="unbounded"/> </xs:sequence> <xs:attribute name="creationDate" type="xs:string" use="required"> <xs:annotation> <xs:documentation>Required. To be provided as year, month, date (e.g. “2012-03-20”)</xs:documentation> </xs:annotation> </xs:attribute> <xs:attribute name="creator" type="xs:string" use="required"> <xs:annotation> <xs:documentation>Required. Competent Authority responsible for providing the information (e.g. Ministry of Environment, Environment Protection Agency, etc.).</xs:documentation> </xs:annotation> </xs:attribute> <xs:attribute name="email" type="xs:string" use="optional"> <xs:annotation> <xs:documentation>Optional. For example“frmplanning@sepa.org.uk”</xs:documentation> </xs:annotation> </xs:attribute> <xs:attribute name="language" type="fd:LanguageCode_Enum" use="required"> <xs:annotation> <xs:documentation>Required. Two-letter ISO Country code. Select relevant code from enumeration list provided.</xs:documentation> </xs:annotation> </xs:attribute> <xs:attribute name="description" type="xs:string" use="optional"> <xs:annotation> <xs:documentation>Optional. For example: “Floods Directive Provisional Flood Risk Assessment Information”</xs:documentation> </xs:annotation> </xs:attribute> <xs:attribute name="generatedBy" type="xs:string" use="optional"> <xs:annotation> <xs:documentation>Optional. For example “Through the use of an IT database system using Oracle scripts”</xs:documentation> </xs:annotation> </xs:attribute> <xs:attribute name="classificationCode" type="fd:DataConfidentialityClassificationCode_Enum" use="optional"> <xs:annotation> <xs:documentation>Optional. Codes for data security classification: - 001 – Unclassified – available for general circulation and public - 003 – Confidential – available for EC reporting only</xs:documentation> </xs:annotation> </xs:attribute> </xs:complexType> |
attribute FHRM/@creationDate
| type | xs:string | ||||
| properties |
|
||||
| annotation |
|
||||
| source | <xs:attribute name="creationDate" type="xs:string" use="required"> <xs:annotation> <xs:documentation>Required. To be provided as year, month, date (e.g. “2012-03-20”)</xs:documentation> </xs:annotation> </xs:attribute> |
attribute FHRM/@creator
| type | xs:string | ||||
| properties |
|
||||
| annotation |
|
||||
| source | <xs:attribute name="creator" type="xs:string" use="required"> <xs:annotation> <xs:documentation>Required. Competent Authority responsible for providing the information (e.g. Ministry of Environment, Environment Protection Agency, etc.).</xs:documentation> </xs:annotation> </xs:attribute> |
attribute FHRM/@email
| type | xs:string | ||||
| properties |
|
||||
| annotation |
|
||||
| source | <xs:attribute name="email" type="xs:string" use="optional"> <xs:annotation> <xs:documentation>Optional. For example“frmplanning@sepa.org.uk”</xs:documentation> </xs:annotation> </xs:attribute> |
attribute FHRM/@language
| type | LanguageCode_Enum | |||||||||||||||||||||||||||||||||||||||||||||||||||||||||||||||||||||||||||||||||||||||
| properties |
|
|||||||||||||||||||||||||||||||||||||||||||||||||||||||||||||||||||||||||||||||||||||||
| facets |
|
|||||||||||||||||||||||||||||||||||||||||||||||||||||||||||||||||||||||||||||||||||||||
| annotation |
|
|||||||||||||||||||||||||||||||||||||||||||||||||||||||||||||||||||||||||||||||||||||||
| source | <xs:attribute name="language" type="fd:LanguageCode_Enum" use="required"> <xs:annotation> <xs:documentation>Required. Two-letter ISO Country code. Select relevant code from enumeration list provided.</xs:documentation> </xs:annotation> </xs:attribute> |
attribute FHRM/@description
| type | xs:string | ||||
| properties |
|
||||
| annotation |
|
||||
| source | <xs:attribute name="description" type="xs:string" use="optional"> <xs:annotation> <xs:documentation>Optional. For example: “Floods Directive Provisional Flood Risk Assessment Information”</xs:documentation> </xs:annotation> </xs:attribute> |
attribute FHRM/@generatedBy
| type | xs:string | ||||
| properties |
|
||||
| annotation |
|
||||
| source | <xs:attribute name="generatedBy" type="xs:string" use="optional"> <xs:annotation> <xs:documentation>Optional. For example “Through the use of an IT database system using Oracle scripts”</xs:documentation> </xs:annotation> </xs:attribute> |
attribute FHRM/@classificationCode
| type | DataConfidentialityClassificationCode_Enum | |||||||||
| properties |
|
|||||||||
| facets |
|
|||||||||
| annotation |
|
|||||||||
| source | <xs:attribute name="classificationCode" type="fd:DataConfidentialityClassificationCode_Enum" use="optional"> <xs:annotation> <xs:documentation>Optional. Codes for data security classification: - 001 – Unclassified – available for general circulation and public - 003 – Confidential – available for EC reporting only</xs:documentation> </xs:annotation> </xs:attribute> |
element FHRM/c_Cd
| diagram | ![]() |
|||||||||||||||||||||||||||||||||||||||||||||||||||||||||||||||||||||||||||||||||||||||||||||||||||
| namespace | http://water.eionet.europa.eu/schemas/dir200760ec | |||||||||||||||||||||||||||||||||||||||||||||||||||||||||||||||||||||||||||||||||||||||||||||||||||
| type | CountryCode_enum | |||||||||||||||||||||||||||||||||||||||||||||||||||||||||||||||||||||||||||||||||||||||||||||||||||
| properties |
|
|||||||||||||||||||||||||||||||||||||||||||||||||||||||||||||||||||||||||||||||||||||||||||||||||||
| facets |
|
|||||||||||||||||||||||||||||||||||||||||||||||||||||||||||||||||||||||||||||||||||||||||||||||||||
| annotation |
|
|||||||||||||||||||||||||||||||||||||||||||||||||||||||||||||||||||||||||||||||||||||||||||||||||||
| source | <xs:element name="c_Cd" type="fd:CountryCode_enum"> <xs:annotation> <xs:documentation>Required. Two-letter ISO Country code. Select relevant code from enumeration list provided. </xs:documentation> </xs:annotation> </xs:element> |
element FHRM/euUoMCode
| diagram | ![]() |
|||||||||
| namespace | http://water.eionet.europa.eu/schemas/dir200760ec | |||||||||
| type | FeatureUniqueEUCodeType | |||||||||
| properties |
|
|||||||||
| facets |
|
|||||||||
| annotation |
|
|||||||||
| source | <xs:element name="euUoMCode" type="fd:FeatureUniqueEUCodeType"> <xs:annotation> <xs:documentation>Required. Unique EU code for the Unit of Management. Add the two-letter ISO Country code to the Member State unique id - up to 42 characters in total. If unit of management is the same as the WFD RBD please use the EURBDCode as the unit of management.</xs:documentation> </xs:annotation> </xs:element> |
element FHRM/article6.2InternationalUoM
| diagram | ![]() |
||||||||||||
| namespace | http://water.eionet.europa.eu/schemas/dir200760ec | ||||||||||||
| type | YesNoCode | ||||||||||||
| properties |
|
||||||||||||
| facets |
|
||||||||||||
| annotation |
|
||||||||||||
| source | <xs:element name="article6.2InternationalUoM" type="fd:YesNoCode"> <xs:annotation> <xs:documentation>Required. Is the UoM international? - Yes - No</xs:documentation> </xs:annotation> </xs:element> |
element FHRM/Summary1
| diagram | ![]() |
||||||||
| namespace | http://water.eionet.europa.eu/schemas/dir200760ec | ||||||||
| type | Summary1 | ||||||||
| properties |
|
||||||||
| children | mappingApproachReferences article14.4ClimateChange article14.4ClimateChangeReference relevantSource relevantSourcesOtherDescription sameSourcesAsAPSFR sameSourcesAsAPSFRDescription returnPeriodsAndProbabilitiesApproach returnPeriodsAndProbabilitiesApproachExpertJudgementDescription returnPeriodsAndProbabilitiesApproachOther returnPeriodsAndProbabilitiesApproachReference RelevantSourcesSelected | ||||||||
| source | <xs:element name="Summary1" type="Summary1" maxOccurs="unbounded"/> |
element FHRM/Summary5
| diagram | ![]() |
||||
| namespace | http://water.eionet.europa.eu/schemas/dir200760ec | ||||
| type | Summary5 | ||||
| properties |
|
||||
| children | summary5MapExplanationReference | ||||
| source | <xs:element name="Summary5" type="Summary5"/> |
element FHRM/FloodHazardMaps
| diagram | ![]() |
||||||||
| namespace | http://water.eionet.europa.eu/schemas/dir200760ec | ||||||||
| type | FloodHazardMaps | ||||||||
| properties |
|
||||||||
| children | apsfrCode hazardAreaCode mapUpdateReference QuantitativeLikelihood TypeofFloods | ||||||||
| source | <xs:element name="FloodHazardMaps" type="FloodHazardMaps" maxOccurs="unbounded"/> |
element FHRM/Summary3
| diagram | ![]() |
||||||||
| namespace | http://water.eionet.europa.eu/schemas/dir200760ec | ||||||||
| type | Summary3 | ||||||||
| properties |
|
||||||||
| children | summary3_1Article6.5_a_MethodInhabitantsAffectedReference summary3_2Article6.5_b_MethodEconomicActivityAffectedReference summary3_3Article6.5_c_MethodLocationIedInstallationReference summary3_4Article6.5_c_MethodWfdProtectedAreasReference summary3_5Article6.5_d_MethodOtherInformationReference | ||||||||
| source | <xs:element name="Summary3" type="Summary3" maxOccurs="unbounded"/> |
element FHRM/Summary4
| diagram | ![]() |
||||||||
| namespace | http://water.eionet.europa.eu/schemas/dir200760ec | ||||||||
| type | Summary4 | ||||||||
| properties |
|
||||||||
| children | article6.2PriorInformationExchangeOccurred article6.2PriorInformationExchangeDescription article6.2PriorInformationExchange article6.2PriorInformationExchangeOtherDescription article6.2PriorInformationExchangeReference | ||||||||
| source | <xs:element name="Summary4" type="Summary4" minOccurs="0" maxOccurs="unbounded"/> |
complexType FloodHazardMaps
| diagram | ![]() |
||
| namespace | http://water.eionet.europa.eu/schemas/dir200760ec | ||
| children | apsfrCode hazardAreaCode mapUpdateReference QuantitativeLikelihood TypeofFloods | ||
| used by |
|
||
| source | <xs:complexType name="FloodHazardMaps"> <xs:sequence> <xs:element name="apsfrCode" type="fd:FeatureUniqueCodeType"> <xs:annotation> <xs:documentation>Required. The Unique EU code for the area of potential significant flood risk. Add the two-letter ISO Country code to the Member State unique id - up to 42 characters in total (article 6.1)</xs:documentation> </xs:annotation> </xs:element> <xs:element name="hazardAreaCode" type="fd:FeatureUniqueCodeType" minOccurs="0" maxOccurs="unbounded"> <xs:annotation> <xs:documentation>Optional. Unique EU code for the hazard area linked to an APSFR. Add the two-letter ISO Country code to the Member State unique id to the APSFR code - up to 150 characters in total</xs:documentation> </xs:annotation> </xs:element> <xs:element name="mapUpdateReference" type="fd:ReferenceType" minOccurs="0" maxOccurs="unbounded"> <xs:annotation> <xs:documentation>Optional. Provide document(s) or link(s) to information that give an update on any changes to the maps or to the process used to develop the maps since the last reporting cycle. This element is focused on updates or changes to the maps or approaches specifically. </xs:documentation> </xs:annotation> </xs:element> <xs:element name="QuantitativeLikelihood" type="QuantitativeLikelihood"/> <xs:element name="TypeofFloods" type="TypeofFloods" maxOccurs="unbounded"/> </xs:sequence> </xs:complexType> |
element FloodHazardMaps/apsfrCode
| diagram | ![]() |
||||||||||||
| namespace | http://water.eionet.europa.eu/schemas/dir200760ec | ||||||||||||
| type | FeatureUniqueCodeType | ||||||||||||
| properties |
|
||||||||||||
| facets |
|
||||||||||||
| annotation |
|
||||||||||||
| source | <xs:element name="apsfrCode" type="fd:FeatureUniqueCodeType"> <xs:annotation> <xs:documentation>Required. The Unique EU code for the area of potential significant flood risk. Add the two-letter ISO Country code to the Member State unique id - up to 42 characters in total (article 6.1)</xs:documentation> </xs:annotation> </xs:element> |
element FloodHazardMaps/hazardAreaCode
| diagram | ![]() |
||||||||||||
| namespace | http://water.eionet.europa.eu/schemas/dir200760ec | ||||||||||||
| type | FeatureUniqueCodeType | ||||||||||||
| properties |
|
||||||||||||
| facets |
|
||||||||||||
| annotation |
|
||||||||||||
| source | <xs:element name="hazardAreaCode" type="fd:FeatureUniqueCodeType" minOccurs="0" maxOccurs="unbounded"> <xs:annotation> <xs:documentation>Optional. Unique EU code for the hazard area linked to an APSFR. Add the two-letter ISO Country code to the Member State unique id to the APSFR code - up to 150 characters in total</xs:documentation> </xs:annotation> </xs:element> |
element FloodHazardMaps/mapUpdateReference
| diagram | ![]() |
||||||||
| namespace | http://water.eionet.europa.eu/schemas/dir200760ec | ||||||||
| type | ReferenceType | ||||||||
| properties |
|
||||||||
| children | Hyperlink FileName Bookmark DocumentName Subject | ||||||||
| annotation |
|
||||||||
| source | <xs:element name="mapUpdateReference" type="fd:ReferenceType" minOccurs="0" maxOccurs="unbounded"> <xs:annotation> <xs:documentation>Optional. Provide document(s) or link(s) to information that give an update on any changes to the maps or to the process used to develop the maps since the last reporting cycle. This element is focused on updates or changes to the maps or approaches specifically. </xs:documentation> </xs:annotation> </xs:element> |
element FloodHazardMaps/QuantitativeLikelihood
| diagram | ![]() |
||||
| namespace | http://water.eionet.europa.eu/schemas/dir200760ec | ||||
| type | QuantitativeLikelihood | ||||
| properties |
|
||||
| children | LowProbability MediumProbability HighProbability | ||||
| source | <xs:element name="QuantitativeLikelihood" type="QuantitativeLikelihood"/> |
element FloodHazardMaps/TypeofFloods
| diagram | ![]() |
||||||||
| namespace | http://water.eionet.europa.eu/schemas/dir200760ec | ||||||||
| type | TypeofFloods | ||||||||
| properties |
|
||||||||
| children | sourceofFlooding otherSourceDescription sourceUncertainDescription mechanismOfFlooding otherMechanismDescription mechanismUncertainDescription characteristicsOfFlooding otherCharacteristicsDescription characteristicsUncertainDescription sourcesMapped sourcesMappedReference | ||||||||
| source | <xs:element name="TypeofFloods" type="TypeofFloods" maxOccurs="unbounded"/> |
complexType FloodRiskMap
| diagram | |||
| namespace | http://water.eionet.europa.eu/schemas/dir200760ec | ||
| children | ExposedElement | ||
| used by |
|
||
| source | <xs:complexType name="FloodRiskMap"> <xs:sequence> <xs:element name="ExposedElement" type="ExposedElement"/> </xs:sequence> </xs:complexType> |
element FloodRiskMap/ExposedElement
| diagram | ![]() |
||||
| namespace | http://water.eionet.europa.eu/schemas/dir200760ec | ||||
| type | ExposedElement | ||||
| properties |
|
||||
| children | Environment InhabitantsAffected EconomicActivity OtherInformation | ||||
| source | <xs:element name="ExposedElement" type="ExposedElement"/> |
complexType Fluvial
| diagram | ![]() |
||
| namespace | http://water.eionet.europa.eu/schemas/dir200760ec | ||
| children | modellingUsed modellingNotUsedDescription modellingUsedReference elementsLowProbability elementsLowProbabilityOther elementsMediumProbability elementsMediumProbabilityOther elementsHighProbability elementsHighProbabilityOther | ||
| used by |
|
||
| source | <xs:complexType name="Fluvial"> <xs:sequence> <xs:element name="modellingUsed" type="fd:YesNoCode"> <xs:annotation> <xs:documentation>Required. Indicate whether a modelling approach has been used to inform the development of the flood hazard and flood risk maps. - Yes - No</xs:documentation> </xs:annotation> </xs:element> <xs:element name="modellingNotUsedDescription" type="fd:String1000Type" minOccurs="0"> <xs:annotation> <xs:documentation>Conditional. If ‘Not Used’ is selected from enumeration list to indicate a modelling approach has not been used, provide a description as to what approach has been used.</xs:documentation> </xs:annotation> </xs:element> <xs:element name="modellingUsedReference" type="fd:ReferenceType" minOccurs="0" maxOccurs="unbounded"> <xs:annotation> <xs:documentation>Conditional. Provide documents or links to relevant documents covering the following areas related to the modelling approach used for fluvial sources of flooding: - the types of models used; - the resolution of the models used; - the key datasets used in the modelling process; As a reminder, If providing documents describe the: - Subject (describe in a few words the subject matter of the references provided in relation to 1 to 4 above) - Document name (Provide the name of each reference document, the name should identify the document unequivocally) - Bookmark (For each document provide the chapters, sections and page ranges where the relevant information can be found) - If the file containing the reference is uploaded to WISE, provide the file name of the uploaded document. - If the document has not been uploaded to WISE, provide a hyperlink to the relevant background document. (The Member State must guarantee that the hyperlink will remain stable and active for a period of 6 years after reporting). Please note that 1 to 3 above may be covered in a single document in which case please be careful to Bookmark the relevant chapters, sections and page ranges. </xs:documentation> </xs:annotation> </xs:element> <xs:element name="elementsLowProbability" type="fd:ElementsProbability_Enum" minOccurs="0" maxOccurs="unbounded"> <xs:annotation> <xs:documentation>Conditional. Where Fluvial has been selected as a relevant source of flooding indicate the different elements included in the hazard maps (one or more options can be selected): - Flooding Extent - Water depth/level - Water flow/velocity - Other (e.g. conveyance routes)</xs:documentation> </xs:annotation> </xs:element> <xs:element name="elementsLowProbabilityOther" type="fd:String1000Type" minOccurs="0"> <xs:annotation> <xs:documentation>Conditional. If ‘Other’ selected provide a description</xs:documentation> </xs:annotation> </xs:element> <xs:element name="elementsMediumProbability" type="fd:ElementsProbability_Enum" minOccurs="0" maxOccurs="unbounded"> <xs:annotation> <xs:documentation>Conditional. Where Fluvial has been selected as a relevant source of flooding indicate the different elements included in the hazard maps (one or more options can be selected): - Flooding Extent - Water depth/level - Water flow/velocity - Other (e.g. conveyance routes)</xs:documentation> </xs:annotation> </xs:element> <xs:element name="elementsMediumProbabilityOther" type="fd:String1000Type" minOccurs="0"> <xs:annotation> <xs:documentation>Conditional. If ‘Other’ selected provide a description</xs:documentation> </xs:annotation> </xs:element> <xs:element name="elementsHighProbability" type="fd:ElementsProbability_Enum" minOccurs="0" maxOccurs="unbounded"> <xs:annotation> <xs:documentation>Conditional. Where Fluvial has been selected as a relevant source of flooding indicate the different elements included in the hazard maps (one or more options can be selected): - Flooding Extent - Water depth/level - Water flow/velocity - Other (e.g. conveyance routes)</xs:documentation> </xs:annotation> </xs:element> <xs:element name="elementsHighProbabilityOther" type="fd:String1000Type" minOccurs="0"> <xs:annotation> <xs:documentation>Conditional. If ‘Other’ selected provide a description</xs:documentation> </xs:annotation> </xs:element> </xs:sequence> </xs:complexType> |
element Fluvial/modellingUsed
| diagram | ![]() |
||||||||||||
| namespace | http://water.eionet.europa.eu/schemas/dir200760ec | ||||||||||||
| type | YesNoCode | ||||||||||||
| properties |
|
||||||||||||
| facets |
|
||||||||||||
| annotation |
|
||||||||||||
| source | <xs:element name="modellingUsed" type="fd:YesNoCode"> <xs:annotation> <xs:documentation>Required. Indicate whether a modelling approach has been used to inform the development of the flood hazard and flood risk maps. - Yes - No</xs:documentation> </xs:annotation> </xs:element> |
element Fluvial/modellingNotUsedDescription
| diagram | ![]() |
|||||||||
| namespace | http://water.eionet.europa.eu/schemas/dir200760ec | |||||||||
| type | String1000Type | |||||||||
| properties |
|
|||||||||
| facets |
|
|||||||||
| annotation |
|
|||||||||
| source | <xs:element name="modellingNotUsedDescription" type="fd:String1000Type" minOccurs="0"> <xs:annotation> <xs:documentation>Conditional. If ‘Not Used’ is selected from enumeration list to indicate a modelling approach has not been used, provide a description as to what approach has been used.</xs:documentation> </xs:annotation> </xs:element> |
element Fluvial/modellingUsedReference
| diagram | ![]() |
||||||||
| namespace | http://water.eionet.europa.eu/schemas/dir200760ec | ||||||||
| type | ReferenceType | ||||||||
| properties |
|
||||||||
| children | Hyperlink FileName Bookmark DocumentName Subject | ||||||||
| annotation |
|
||||||||
| source | <xs:element name="modellingUsedReference" type="fd:ReferenceType" minOccurs="0" maxOccurs="unbounded"> <xs:annotation> <xs:documentation>Conditional. Provide documents or links to relevant documents covering the following areas related to the modelling approach used for fluvial sources of flooding: - the types of models used; - the resolution of the models used; - the key datasets used in the modelling process; As a reminder, If providing documents describe the: - Subject (describe in a few words the subject matter of the references provided in relation to 1 to 4 above) - Document name (Provide the name of each reference document, the name should identify the document unequivocally) - Bookmark (For each document provide the chapters, sections and page ranges where the relevant information can be found) - If the file containing the reference is uploaded to WISE, provide the file name of the uploaded document. - If the document has not been uploaded to WISE, provide a hyperlink to the relevant background document. (The Member State must guarantee that the hyperlink will remain stable and active for a period of 6 years after reporting). Please note that 1 to 3 above may be covered in a single document in which case please be careful to Bookmark the relevant chapters, sections and page ranges. </xs:documentation> </xs:annotation> </xs:element> |
element Fluvial/elementsLowProbability
| diagram | ![]() |
|||||||||||||||
| namespace | http://water.eionet.europa.eu/schemas/dir200760ec | |||||||||||||||
| type | ElementsProbability_Enum | |||||||||||||||
| properties |
|
|||||||||||||||
| facets |
|
|||||||||||||||
| annotation |
|
|||||||||||||||
| source | <xs:element name="elementsLowProbability" type="fd:ElementsProbability_Enum" minOccurs="0" maxOccurs="unbounded"> <xs:annotation> <xs:documentation>Conditional. Where Fluvial has been selected as a relevant source of flooding indicate the different elements included in the hazard maps (one or more options can be selected): - Flooding Extent - Water depth/level - Water flow/velocity - Other (e.g. conveyance routes)</xs:documentation> </xs:annotation> </xs:element> |
element Fluvial/elementsLowProbabilityOther
| diagram | ![]() |
|||||||||
| namespace | http://water.eionet.europa.eu/schemas/dir200760ec | |||||||||
| type | String1000Type | |||||||||
| properties |
|
|||||||||
| facets |
|
|||||||||
| annotation |
|
|||||||||
| source | <xs:element name="elementsLowProbabilityOther" type="fd:String1000Type" minOccurs="0"> <xs:annotation> <xs:documentation>Conditional. If ‘Other’ selected provide a description</xs:documentation> </xs:annotation> </xs:element> |
element Fluvial/elementsMediumProbability
| diagram | ![]() |
|||||||||||||||
| namespace | http://water.eionet.europa.eu/schemas/dir200760ec | |||||||||||||||
| type | ElementsProbability_Enum | |||||||||||||||
| properties |
|
|||||||||||||||
| facets |
|
|||||||||||||||
| annotation |
|
|||||||||||||||
| source | <xs:element name="elementsMediumProbability" type="fd:ElementsProbability_Enum" minOccurs="0" maxOccurs="unbounded"> <xs:annotation> <xs:documentation>Conditional. Where Fluvial has been selected as a relevant source of flooding indicate the different elements included in the hazard maps (one or more options can be selected): - Flooding Extent - Water depth/level - Water flow/velocity - Other (e.g. conveyance routes)</xs:documentation> </xs:annotation> </xs:element> |
element Fluvial/elementsMediumProbabilityOther
| diagram | ![]() |
|||||||||
| namespace | http://water.eionet.europa.eu/schemas/dir200760ec | |||||||||
| type | String1000Type | |||||||||
| properties |
|
|||||||||
| facets |
|
|||||||||
| annotation |
|
|||||||||
| source | <xs:element name="elementsMediumProbabilityOther" type="fd:String1000Type" minOccurs="0"> <xs:annotation> <xs:documentation>Conditional. If ‘Other’ selected provide a description</xs:documentation> </xs:annotation> </xs:element> |
element Fluvial/elementsHighProbability
| diagram | ![]() |
|||||||||||||||
| namespace | http://water.eionet.europa.eu/schemas/dir200760ec | |||||||||||||||
| type | ElementsProbability_Enum | |||||||||||||||
| properties |
|
|||||||||||||||
| facets |
|
|||||||||||||||
| annotation |
|
|||||||||||||||
| source | <xs:element name="elementsHighProbability" type="fd:ElementsProbability_Enum" minOccurs="0" maxOccurs="unbounded"> <xs:annotation> <xs:documentation>Conditional. Where Fluvial has been selected as a relevant source of flooding indicate the different elements included in the hazard maps (one or more options can be selected): - Flooding Extent - Water depth/level - Water flow/velocity - Other (e.g. conveyance routes)</xs:documentation> </xs:annotation> </xs:element> |
element Fluvial/elementsHighProbabilityOther
| diagram | ![]() |
|||||||||
| namespace | http://water.eionet.europa.eu/schemas/dir200760ec | |||||||||
| type | String1000Type | |||||||||
| properties |
|
|||||||||
| facets |
|
|||||||||
| annotation |
|
|||||||||
| source | <xs:element name="elementsHighProbabilityOther" type="fd:String1000Type" minOccurs="0"> <xs:annotation> <xs:documentation>Conditional. If ‘Other’ selected provide a description</xs:documentation> </xs:annotation> </xs:element> |
complexType Groundwater
| diagram | ![]() |
||
| namespace | http://water.eionet.europa.eu/schemas/dir200760ec | ||
| children | modellingUsed modellingNotUsedDescription modellingUsedReference elementsLowProbability elementsLowProbabilityOther elementsMediumProbability elementsMediumProbabilityOther elementsHighProbability elementsHighProbabilityOther | ||
| used by |
|
||
| source | <xs:complexType name="Groundwater"> <xs:sequence> <xs:element name="modellingUsed" type="fd:YesNoCode"> <xs:annotation> <xs:documentation>Required. Indicate whether a modelling approach has been used to inform the development of the flood hazard and flood risk maps where flooding from groundwater sources presents a risk. - Yes - No</xs:documentation> </xs:annotation> </xs:element> <xs:element name="modellingNotUsedDescription" type="fd:String1000Type" minOccurs="0"> <xs:annotation> <xs:documentation>Conditional. If ‘No’ is selected from enumeration list to indicate a modelling approach has not been used, provide a description as to what approach has been used.</xs:documentation> </xs:annotation> </xs:element> <xs:element name="modellingUsedReference" type="fd:ReferenceType" minOccurs="0" maxOccurs="unbounded"> <xs:annotation> <xs:documentation>Conditional. Provide documents or links to relevant documents covering the following areas related to the modelling approach used for groundwater sources of flooding: - the types of models used; - the resolution of the models used; - the key datasets used in the modelling process; As a reminder, If providing documents describe the: - Subject (describe in a few words the subject matter of the references provided in relation to 1 to 4 above) - Document name (Provide the name of each reference document, the name should identify the document unequivocally) - Bookmark (For each document provide the chapters, sections and page ranges where the relevant information can be found) - If the file containing the reference is uploaded to WISE, provide the file name of the uploaded document. - If the document has not been uploaded to WISE, provide a hyperlink to the relevant background document. (The Member State must guarantee that the hyperlink will remain stable and active for a period of 6 years after reporting). Please note that 1 to 3 above may be covered in a single document in which case please be careful to Bookmark the relevant chapters, sections and page ranges. </xs:documentation> </xs:annotation> </xs:element> <xs:element name="elementsLowProbability" type="fd:ElementsProbability_Enum" minOccurs="0" maxOccurs="unbounded"> <xs:annotation> <xs:documentation>Conditional. Where Groundwater has been selected as a relevant source of flooding indicate the different elements included in the hazard maps (one or more options can be selected): - Flooding Extent - Water depth/level - Water flow/velocity - Other (e.g. conveyance routes)</xs:documentation> </xs:annotation> </xs:element> <xs:element name="elementsLowProbabilityOther" type="fd:String1000Type" minOccurs="0"> <xs:annotation> <xs:documentation>Conditional. If ‘Other’ selected Provide a description</xs:documentation> </xs:annotation> </xs:element> <xs:element name="elementsMediumProbability" type="fd:ElementsProbability6.7_Enum" minOccurs="0" maxOccurs="unbounded"> <xs:annotation> <xs:documentation>Conditional. Where Groundwater has been selected as a relevant source of flooding indicate the different elements included in the hazard maps (one or more options can be selected): - Flooding Extent - Water depth/level - Water flow/velocity - Article 6.7 applied - Other (e.g. conveyance routes)</xs:documentation> </xs:annotation> </xs:element> <xs:element name="elementsMediumProbabilityOther" type="fd:String1000Type" minOccurs="0"> <xs:annotation> <xs:documentation>Conditional. If ‘Other’ selected Provide a description</xs:documentation> </xs:annotation> </xs:element> <xs:element name="elementsHighProbability" type="fd:ElementsProbability_Enum" minOccurs="0" maxOccurs="unbounded"> <xs:annotation> <xs:documentation>Conditional. Where Groundwater has been selected as a relevant source of flooding indicate the different elements included in the hazard maps (one or more options can be selected): - Flooding Extent - Water depth/level - Water flow/velocity - Other (e.g. conveyance routes)</xs:documentation> </xs:annotation> </xs:element> <xs:element name="elementsHighProbabilityOther" type="fd:String1000Type" minOccurs="0"> <xs:annotation> <xs:documentation>Conditional. If ‘Other’ selected Provide a description</xs:documentation> </xs:annotation> </xs:element> </xs:sequence> </xs:complexType> |
element Groundwater/modellingUsed
| diagram | ![]() |
||||||||||||
| namespace | http://water.eionet.europa.eu/schemas/dir200760ec | ||||||||||||
| type | YesNoCode | ||||||||||||
| properties |
|
||||||||||||
| facets |
|
||||||||||||
| annotation |
|
||||||||||||
| source | <xs:element name="modellingUsed" type="fd:YesNoCode"> <xs:annotation> <xs:documentation>Required. Indicate whether a modelling approach has been used to inform the development of the flood hazard and flood risk maps where flooding from groundwater sources presents a risk. - Yes - No</xs:documentation> </xs:annotation> </xs:element> |
element Groundwater/modellingNotUsedDescription
| diagram | ![]() |
|||||||||
| namespace | http://water.eionet.europa.eu/schemas/dir200760ec | |||||||||
| type | String1000Type | |||||||||
| properties |
|
|||||||||
| facets |
|
|||||||||
| annotation |
|
|||||||||
| source | <xs:element name="modellingNotUsedDescription" type="fd:String1000Type" minOccurs="0"> <xs:annotation> <xs:documentation>Conditional. If ‘No’ is selected from enumeration list to indicate a modelling approach has not been used, provide a description as to what approach has been used.</xs:documentation> </xs:annotation> </xs:element> |
element Groundwater/modellingUsedReference
| diagram | ![]() |
||||||||
| namespace | http://water.eionet.europa.eu/schemas/dir200760ec | ||||||||
| type | ReferenceType | ||||||||
| properties |
|
||||||||
| children | Hyperlink FileName Bookmark DocumentName Subject | ||||||||
| annotation |
|
||||||||
| source | <xs:element name="modellingUsedReference" type="fd:ReferenceType" minOccurs="0" maxOccurs="unbounded"> <xs:annotation> <xs:documentation>Conditional. Provide documents or links to relevant documents covering the following areas related to the modelling approach used for groundwater sources of flooding: - the types of models used; - the resolution of the models used; - the key datasets used in the modelling process; As a reminder, If providing documents describe the: - Subject (describe in a few words the subject matter of the references provided in relation to 1 to 4 above) - Document name (Provide the name of each reference document, the name should identify the document unequivocally) - Bookmark (For each document provide the chapters, sections and page ranges where the relevant information can be found) - If the file containing the reference is uploaded to WISE, provide the file name of the uploaded document. - If the document has not been uploaded to WISE, provide a hyperlink to the relevant background document. (The Member State must guarantee that the hyperlink will remain stable and active for a period of 6 years after reporting). Please note that 1 to 3 above may be covered in a single document in which case please be careful to Bookmark the relevant chapters, sections and page ranges. </xs:documentation> </xs:annotation> </xs:element> |
element Groundwater/elementsLowProbability
| diagram | ![]() |
|||||||||||||||
| namespace | http://water.eionet.europa.eu/schemas/dir200760ec | |||||||||||||||
| type | ElementsProbability_Enum | |||||||||||||||
| properties |
|
|||||||||||||||
| facets |
|
|||||||||||||||
| annotation |
|
|||||||||||||||
| source | <xs:element name="elementsLowProbability" type="fd:ElementsProbability_Enum" minOccurs="0" maxOccurs="unbounded"> <xs:annotation> <xs:documentation>Conditional. Where Groundwater has been selected as a relevant source of flooding indicate the different elements included in the hazard maps (one or more options can be selected): - Flooding Extent - Water depth/level - Water flow/velocity - Other (e.g. conveyance routes)</xs:documentation> </xs:annotation> </xs:element> |
element Groundwater/elementsLowProbabilityOther
| diagram | ![]() |
|||||||||
| namespace | http://water.eionet.europa.eu/schemas/dir200760ec | |||||||||
| type | String1000Type | |||||||||
| properties |
|
|||||||||
| facets |
|
|||||||||
| annotation |
|
|||||||||
| source | <xs:element name="elementsLowProbabilityOther" type="fd:String1000Type" minOccurs="0"> <xs:annotation> <xs:documentation>Conditional. If ‘Other’ selected Provide a description</xs:documentation> </xs:annotation> </xs:element> |
element Groundwater/elementsMediumProbability
| diagram | ![]() |
||||||||||||||||||
| namespace | http://water.eionet.europa.eu/schemas/dir200760ec | ||||||||||||||||||
| type | ElementsProbability6.7_Enum | ||||||||||||||||||
| properties |
|
||||||||||||||||||
| facets |
|
||||||||||||||||||
| annotation |
|
||||||||||||||||||
| source | <xs:element name="elementsMediumProbability" type="fd:ElementsProbability6.7_Enum" minOccurs="0" maxOccurs="unbounded"> <xs:annotation> <xs:documentation>Conditional. Where Groundwater has been selected as a relevant source of flooding indicate the different elements included in the hazard maps (one or more options can be selected): - Flooding Extent - Water depth/level - Water flow/velocity - Article 6.7 applied - Other (e.g. conveyance routes)</xs:documentation> </xs:annotation> </xs:element> |
element Groundwater/elementsMediumProbabilityOther
| diagram | ![]() |
|||||||||
| namespace | http://water.eionet.europa.eu/schemas/dir200760ec | |||||||||
| type | String1000Type | |||||||||
| properties |
|
|||||||||
| facets |
|
|||||||||
| annotation |
|
|||||||||
| source | <xs:element name="elementsMediumProbabilityOther" type="fd:String1000Type" minOccurs="0"> <xs:annotation> <xs:documentation>Conditional. If ‘Other’ selected Provide a description</xs:documentation> </xs:annotation> </xs:element> |
element Groundwater/elementsHighProbability
| diagram | ![]() |
|||||||||||||||
| namespace | http://water.eionet.europa.eu/schemas/dir200760ec | |||||||||||||||
| type | ElementsProbability_Enum | |||||||||||||||
| properties |
|
|||||||||||||||
| facets |
|
|||||||||||||||
| annotation |
|
|||||||||||||||
| source | <xs:element name="elementsHighProbability" type="fd:ElementsProbability_Enum" minOccurs="0" maxOccurs="unbounded"> <xs:annotation> <xs:documentation>Conditional. Where Groundwater has been selected as a relevant source of flooding indicate the different elements included in the hazard maps (one or more options can be selected): - Flooding Extent - Water depth/level - Water flow/velocity - Other (e.g. conveyance routes)</xs:documentation> </xs:annotation> </xs:element> |
element Groundwater/elementsHighProbabilityOther
| diagram | ![]() |
|||||||||
| namespace | http://water.eionet.europa.eu/schemas/dir200760ec | |||||||||
| type | String1000Type | |||||||||
| properties |
|
|||||||||
| facets |
|
|||||||||
| annotation |
|
|||||||||
| source | <xs:element name="elementsHighProbabilityOther" type="fd:String1000Type" minOccurs="0"> <xs:annotation> <xs:documentation>Conditional. If ‘Other’ selected Provide a description</xs:documentation> </xs:annotation> </xs:element> |
complexType HighProbability
| diagram | ![]() |
||
| namespace | http://water.eionet.europa.eu/schemas/dir200760ec | ||
| children | HighProbability.Probability HighProbability.HighScenario HighProbability.FloodRiskMap | ||
| used by |
|
||
| annotation |
|
||
| source | <xs:complexType name="HighProbability"> <xs:annotation> <xs:documentation>Floods with a high probability, where appropriate. </xs:documentation> </xs:annotation> <xs:choice> <xs:element name="HighProbability.Probability" type="Probability"/> <xs:element name="HighProbability.HighScenario" type="HighScenario" minOccurs="0" maxOccurs="unbounded"/> <xs:element name="HighProbability.FloodRiskMap" type="FloodRiskMap"/> </xs:choice> </xs:complexType> |
element HighProbability/HighProbability.Probability
| diagram | ![]() |
||||
| namespace | http://water.eionet.europa.eu/schemas/dir200760ec | ||||
| type | Probability | ||||
| properties |
|
||||
| children | descriptionOfProbabilityReference frequency recurrence probabilityOfOccurence | ||||
| source | <xs:element name="HighProbability.Probability" type="Probability"/> |
element HighProbability/HighProbability.HighScenario
| diagram | ![]() |
||||||||
| namespace | http://water.eionet.europa.eu/schemas/dir200760ec | ||||||||
| type | HighScenario | ||||||||
| properties |
|
||||||||
| children | Identifier_HHP | ||||||||
| source | <xs:element name="HighProbability.HighScenario" type="HighScenario" minOccurs="0" maxOccurs="unbounded"/> |
element HighProbability/HighProbability.FloodRiskMap
| diagram | ![]() |
||||
| namespace | http://water.eionet.europa.eu/schemas/dir200760ec | ||||
| type | FloodRiskMap | ||||
| properties |
|
||||
| children | ExposedElement | ||||
| source | <xs:element name="HighProbability.FloodRiskMap" type="FloodRiskMap"/> |
complexType HighScenario
| diagram | ![]() |
||
| namespace | http://water.eionet.europa.eu/schemas/dir200760ec | ||
| children | Identifier_HHP | ||
| used by |
|
||
| source | <xs:complexType name="HighScenario"> <xs:sequence> <xs:element name="Identifier_HHP" type="Identifier_HHP" minOccurs="0" maxOccurs="unbounded"/> </xs:sequence> </xs:complexType> |
element HighScenario/Identifier_HHP
| diagram | ![]() |
||||||||
| namespace | http://water.eionet.europa.eu/schemas/dir200760ec | ||||||||
| type | Identifier_HHP | ||||||||
| properties |
|
||||||||
| children | eu_Cd_Hhp | ||||||||
| source | <xs:element name="Identifier_HHP" type="Identifier_HHP" minOccurs="0" maxOccurs="unbounded"/> |
complexType Identifier_HHP
| diagram | ![]() |
||
| namespace | http://water.eionet.europa.eu/schemas/dir200760ec | ||
| children | eu_Cd_Hhp | ||
| used by |
|
||
| source | <xs:complexType name="Identifier_HHP"> <xs:sequence> <xs:element name="eu_Cd_Hhp" type="fd:FeatureUniqueCodeType" minOccurs="0" maxOccurs="unbounded"> <xs:annotation> <xs:documentation>If the high probability hazard area exists of more than one feature - a Unique EU code of all the features within the high probability hazard area must be provided. Codes MUST have a 1-to-1 relationship with spatial data reported. Please notice that multi polygons is not allowed to report and should be split into separate polygons</xs:documentation> </xs:annotation> </xs:element> </xs:sequence> </xs:complexType> |
element Identifier_HHP/eu_Cd_Hhp
| diagram | ![]() |
||||||||||||
| namespace | http://water.eionet.europa.eu/schemas/dir200760ec | ||||||||||||
| type | FeatureUniqueCodeType | ||||||||||||
| properties |
|
||||||||||||
| facets |
|
||||||||||||
| annotation |
|
||||||||||||
| source | <xs:element name="eu_Cd_Hhp" type="fd:FeatureUniqueCodeType" minOccurs="0" maxOccurs="unbounded"> <xs:annotation> <xs:documentation>If the high probability hazard area exists of more than one feature - a Unique EU code of all the features within the high probability hazard area must be provided. Codes MUST have a 1-to-1 relationship with spatial data reported. Please notice that multi polygons is not allowed to report and should be split into separate polygons</xs:documentation> </xs:annotation> </xs:element> |
complexType Identifier_HLP
| diagram | ![]() |
||
| namespace | http://water.eionet.europa.eu/schemas/dir200760ec | ||
| children | eu_Cd_Hlp | ||
| used by |
|
||
| annotation |
|
||
| source | <xs:complexType name="Identifier_HLP"> <xs:annotation> <xs:documentation>Indentifiers of low probability hazard features.</xs:documentation> </xs:annotation> <xs:sequence> <xs:element name="eu_Cd_Hlp" type="fd:FeatureUniqueCodeType" minOccurs="0" maxOccurs="unbounded"> <xs:annotation> <xs:documentation>Conditional. If the low probability hazard area exists of more than one feature - a Unique EU code of all the features within the low probability hazard area must be provided. Codes MUST have a 1-to-1 relationship with spatial data reported. Please notice that multi polygons is not allowed to be reported and should be split into separate polygons </xs:documentation> </xs:annotation> </xs:element> </xs:sequence> </xs:complexType> |
element Identifier_HLP/eu_Cd_Hlp
| diagram | ![]() |
||||||||||||
| namespace | http://water.eionet.europa.eu/schemas/dir200760ec | ||||||||||||
| type | FeatureUniqueCodeType | ||||||||||||
| properties |
|
||||||||||||
| facets |
|
||||||||||||
| annotation |
|
||||||||||||
| source | <xs:element name="eu_Cd_Hlp" type="fd:FeatureUniqueCodeType" minOccurs="0" maxOccurs="unbounded"> <xs:annotation> <xs:documentation>Conditional. If the low probability hazard area exists of more than one feature - a Unique EU code of all the features within the low probability hazard area must be provided. Codes MUST have a 1-to-1 relationship with spatial data reported. Please notice that multi polygons is not allowed to be reported and should be split into separate polygons </xs:documentation> </xs:annotation> </xs:element> |
complexType Identifier_HMP
| diagram | ![]() |
||
| namespace | http://water.eionet.europa.eu/schemas/dir200760ec | ||
| children | eu_CD_HMP | ||
| used by |
|
||
| annotation |
|
||
| source | <xs:complexType name="Identifier_HMP"> <xs:annotation> <xs:documentation>Indentifiers of medium probability hazard features.</xs:documentation> </xs:annotation> <xs:sequence> <xs:element name="eu_CD_HMP" type="fd:FeatureUniqueCodeType" minOccurs="0" maxOccurs="unbounded"> <xs:annotation> <xs:documentation>Optional. If the medium probability hazard area exists of more than one feature (area) - a Unique EU code of all the features within the medium probability hazard area must be provided. Codes MUST have a 1- To -1 relationship with spatial data reported. Please notice that multi polygons is not allowed to report and should be split into separate polygons</xs:documentation> </xs:annotation> </xs:element> </xs:sequence> </xs:complexType> |
element Identifier_HMP/eu_CD_HMP
| diagram | ![]() |
||||||||||||
| namespace | http://water.eionet.europa.eu/schemas/dir200760ec | ||||||||||||
| type | FeatureUniqueCodeType | ||||||||||||
| properties |
|
||||||||||||
| facets |
|
||||||||||||
| annotation |
|
||||||||||||
| source | <xs:element name="eu_CD_HMP" type="fd:FeatureUniqueCodeType" minOccurs="0" maxOccurs="unbounded"> <xs:annotation> <xs:documentation>Optional. If the medium probability hazard area exists of more than one feature (area) - a Unique EU code of all the features within the medium probability hazard area must be provided. Codes MUST have a 1- To -1 relationship with spatial data reported. Please notice that multi polygons is not allowed to report and should be split into separate polygons</xs:documentation> </xs:annotation> </xs:element> |
complexType IEDInstallations
| diagram | ![]() |
||
| namespace | http://water.eionet.europa.eu/schemas/dir200760ec | ||
| children | affectedIEDInstallations EPRTRCodes TypeIEDInstallations | ||
| used by |
|
||
| source | <xs:complexType name="IEDInstallations"> <xs:sequence> <xs:element name="affectedIEDInstallations" type="fd:NumberNonNegativeIntegerType" minOccurs="0"> <xs:annotation> <xs:documentation>Optional. Number of IED installations potentially affected. The exception types -9999=Unknown, -8888=Yet to be measured, -7777=Not Applicable can be used.</xs:documentation> </xs:annotation> </xs:element> <xs:element name="EPRTRCodes" type="EPRTRCodes" minOccurs="0"/> <xs:element name="TypeIEDInstallations" type="TypeIEDInstallations" minOccurs="0"/> </xs:sequence> </xs:complexType> |
element IEDInstallations/affectedIEDInstallations
| diagram | ![]() |
||||||||
| namespace | http://water.eionet.europa.eu/schemas/dir200760ec | ||||||||
| type | NumberNonNegativeIntegerType | ||||||||
| properties |
|
||||||||
| annotation |
|
||||||||
| source | <xs:element name="affectedIEDInstallations" type="fd:NumberNonNegativeIntegerType" minOccurs="0"> <xs:annotation> <xs:documentation>Optional. Number of IED installations potentially affected. The exception types -9999=Unknown, -8888=Yet to be measured, -7777=Not Applicable can be used.</xs:documentation> </xs:annotation> </xs:element> |
element IEDInstallations/EPRTRCodes
| diagram | ![]() |
||||||||
| namespace | http://water.eionet.europa.eu/schemas/dir200760ec | ||||||||
| type | EPRTRCodes | ||||||||
| properties |
|
||||||||
| children | eprtrCode | ||||||||
| source | <xs:element name="EPRTRCodes" type="EPRTRCodes" minOccurs="0"/> |
element IEDInstallations/TypeIEDInstallations
| diagram | ![]() |
||||||||
| namespace | http://water.eionet.europa.eu/schemas/dir200760ec | ||||||||
| type | TypeIEDInstallations | ||||||||
| properties |
|
||||||||
| children | typeIEDInstallation naceCode | ||||||||
| source | <xs:element name="TypeIEDInstallations" type="TypeIEDInstallations" minOccurs="0"/> |
complexType InhabitantsAffected
| diagram | ![]() |
||
| namespace | http://water.eionet.europa.eu/schemas/dir200760ec | ||
| children | overAll_InhabitantsAffected day night transitoryPopulation otherPeople | ||
| used by |
|
||
| annotation |
|
||
| source | <xs:complexType name="InhabitantsAffected"> <xs:annotation> <xs:documentation>Information on potential adverse consequences associated with the particular flood scenarios expressed as in terms of indicative number of people potentially affected</xs:documentation> </xs:annotation> <xs:sequence> <xs:element name="overAll_InhabitantsAffected" type="fd:NumberNonNegativeIntegerType"> <xs:annotation> <xs:documentation>Required. The overall indicative number of people in the area potentially affected. The exception types -9999=Unknown, -8888=Yet to be measured, -7777=Not Applicable can be used.</xs:documentation> </xs:annotation> </xs:element> <xs:element name="day" type="fd:NumberNonNegativeIntegerType" minOccurs="0"> <xs:annotation> <xs:documentation>Optional. Indicative number of people potentially affected during daytime</xs:documentation> </xs:annotation> </xs:element> <xs:element name="night" type="fd:NumberNonNegativeIntegerType" minOccurs="0"> <xs:annotation> <xs:documentation>Optional. Indicative number of people potentially affected during nighttime</xs:documentation> </xs:annotation> </xs:element> <xs:element name="transitoryPopulation" type="fd:NumberNonNegativeIntegerType" minOccurs="0"> <xs:annotation> <xs:documentation>Optional. Indicative number of transitory people potentially affected. Eg. tourists likely to be in the location, visitors at camping sites, etc</xs:documentation> </xs:annotation> </xs:element> <xs:element name="otherPeople" type="fd:NumberNonNegativeIntegerType" minOccurs="0"> <xs:annotation> <xs:documentation>Indicative number of other people potentially affected </xs:documentation> </xs:annotation> </xs:element> </xs:sequence> </xs:complexType> |
element InhabitantsAffected/overAll_InhabitantsAffected
| diagram | ![]() |
||||
| namespace | http://water.eionet.europa.eu/schemas/dir200760ec | ||||
| type | NumberNonNegativeIntegerType | ||||
| properties |
|
||||
| annotation |
|
||||
| source | <xs:element name="overAll_InhabitantsAffected" type="fd:NumberNonNegativeIntegerType"> <xs:annotation> <xs:documentation>Required. The overall indicative number of people in the area potentially affected. The exception types -9999=Unknown, -8888=Yet to be measured, -7777=Not Applicable can be used.</xs:documentation> </xs:annotation> </xs:element> |
element InhabitantsAffected/day
| diagram | ![]() |
||||||||
| namespace | http://water.eionet.europa.eu/schemas/dir200760ec | ||||||||
| type | NumberNonNegativeIntegerType | ||||||||
| properties |
|
||||||||
| annotation |
|
||||||||
| source | <xs:element name="day" type="fd:NumberNonNegativeIntegerType" minOccurs="0"> <xs:annotation> <xs:documentation>Optional. Indicative number of people potentially affected during daytime</xs:documentation> </xs:annotation> </xs:element> |
element InhabitantsAffected/night
| diagram | ![]() |
||||||||
| namespace | http://water.eionet.europa.eu/schemas/dir200760ec | ||||||||
| type | NumberNonNegativeIntegerType | ||||||||
| properties |
|
||||||||
| annotation |
|
||||||||
| source | <xs:element name="night" type="fd:NumberNonNegativeIntegerType" minOccurs="0"> <xs:annotation> <xs:documentation>Optional. Indicative number of people potentially affected during nighttime</xs:documentation> </xs:annotation> </xs:element> |
element InhabitantsAffected/transitoryPopulation
| diagram | ![]() |
||||||||
| namespace | http://water.eionet.europa.eu/schemas/dir200760ec | ||||||||
| type | NumberNonNegativeIntegerType | ||||||||
| properties |
|
||||||||
| annotation |
|
||||||||
| source | <xs:element name="transitoryPopulation" type="fd:NumberNonNegativeIntegerType" minOccurs="0"> <xs:annotation> <xs:documentation>Optional. Indicative number of transitory people potentially affected. Eg. tourists likely to be in the location, visitors at camping sites, etc</xs:documentation> </xs:annotation> </xs:element> |
element InhabitantsAffected/otherPeople
| diagram | ![]() |
||||||||
| namespace | http://water.eionet.europa.eu/schemas/dir200760ec | ||||||||
| type | NumberNonNegativeIntegerType | ||||||||
| properties |
|
||||||||
| annotation |
|
||||||||
| source | <xs:element name="otherPeople" type="fd:NumberNonNegativeIntegerType" minOccurs="0"> <xs:annotation> <xs:documentation>Indicative number of other people potentially affected </xs:documentation> </xs:annotation> </xs:element> |
complexType LowProbability
| diagram | ![]() |
||
| namespace | http://water.eionet.europa.eu/schemas/dir200760ec | ||
| children | extremeEvent Probability Identifier_HLP FloodRiskMap | ||
| used by |
|
||
| annotation |
|
||
| source | <xs:complexType name="LowProbability"> <xs:annotation> <xs:documentation>CONDITIONAL. Floods with low probability, or extreme event scenarios. Shall be reported if article 6.6 or 6.7 has been applied</xs:documentation> </xs:annotation> <xs:sequence> <xs:element name="extremeEvent" type="fd:ReferenceType" minOccurs="0" maxOccurs="unbounded"> <xs:annotation> <xs:documentation>Explanation (less than 5000 characters) of extreme event scenarios</xs:documentation> </xs:annotation> </xs:element> <xs:element name="Probability" type="Probability" minOccurs="0"/> <xs:element name="Identifier_HLP" type="Identifier_HLP" minOccurs="0" maxOccurs="unbounded"/> <xs:element name="FloodRiskMap" type="FloodRiskMap"/> </xs:sequence> </xs:complexType> |
element LowProbability/extremeEvent
| diagram | ![]() |
||||||||
| namespace | http://water.eionet.europa.eu/schemas/dir200760ec | ||||||||
| type | ReferenceType | ||||||||
| properties |
|
||||||||
| children | Hyperlink FileName Bookmark DocumentName Subject | ||||||||
| annotation |
|
||||||||
| source | <xs:element name="extremeEvent" type="fd:ReferenceType" minOccurs="0" maxOccurs="unbounded"> <xs:annotation> <xs:documentation>Explanation (less than 5000 characters) of extreme event scenarios</xs:documentation> </xs:annotation> </xs:element> |
element LowProbability/Probability
| diagram | ![]() |
||||||||
| namespace | http://water.eionet.europa.eu/schemas/dir200760ec | ||||||||
| type | Probability | ||||||||
| properties |
|
||||||||
| children | descriptionOfProbabilityReference frequency recurrence probabilityOfOccurence | ||||||||
| source | <xs:element name="Probability" type="Probability" minOccurs="0"/> |
element LowProbability/Identifier_HLP
| diagram | ![]() |
||||||||
| namespace | http://water.eionet.europa.eu/schemas/dir200760ec | ||||||||
| type | Identifier_HLP | ||||||||
| properties |
|
||||||||
| children | eu_Cd_Hlp | ||||||||
| source | <xs:element name="Identifier_HLP" type="Identifier_HLP" minOccurs="0" maxOccurs="unbounded"/> |
element LowProbability/FloodRiskMap
| diagram | ![]() |
||||
| namespace | http://water.eionet.europa.eu/schemas/dir200760ec | ||||
| type | FloodRiskMap | ||||
| properties |
|
||||
| children | ExposedElement | ||||
| source | <xs:element name="FloodRiskMap" type="FloodRiskMap"/> |
complexType MediumProbability
| diagram | ![]() |
||
| namespace | http://water.eionet.europa.eu/schemas/dir200760ec | ||
| children | MediumProbability.articles6.6_6.7 MediumProbability.article6.6Justification MediumProbability.article6.6JustificationOther MediumProbability.article6.7Justification MediumProbability.articles6.7JustificationOther MediumProbability.Probability MediumProbability.MediumScenario MediumProbability.FloodRiskMap | ||
| used by |
|
||
| annotation |
|
||
| source | <xs:complexType name="MediumProbability"> <xs:annotation> <xs:documentation>Flood with a medium probability (likely return period = 100 years). Indicate whether article 6(6) and or article 6(7) have been aplied</xs:documentation> </xs:annotation> <xs:choice> <xs:element name="MediumProbability.articles6.6_6.7" type="fd:YesNoArticle66_67_enum"> <xs:annotation> <xs:documentation>Required. Have Article 6(6) and/or Article 6(7) have been applied. - Yes - No</xs:documentation> </xs:annotation> </xs:element> <xs:element name="MediumProbability.article6.6Justification" type="fd:Article_6.6_Justification_Enum" minOccurs="0" maxOccurs="unbounded"> <xs:annotation> <xs:documentation>Conditional. For medium probability floods indicate the justification for applying Article 6.6 from the enumeration list (one or more options can be selected): - Risk of failure of existing defences assessed - Risk of overtopping of existing flood defences assessed - Prevention of damage and damage potential through legal regulations for use (e.g. for the embankment foreland) - Other justification (please specify) - Article 6.6 not applied</xs:documentation> </xs:annotation> </xs:element> <xs:element name="MediumProbability.article6.6JustificationOther" type="fd:String1000Type" minOccurs="0" maxOccurs="unbounded"> <xs:annotation> <xs:documentation>Conditional. If ‘Other justification’ is selected in Article6.6Justification, provide a description.</xs:documentation> </xs:annotation> </xs:element> <xs:element name="MediumProbability.article6.7Justification" type="fd:Article_6.7_Justification_Enum" minOccurs="0" maxOccurs="unbounded"> <xs:annotation> <xs:documentation>Required. For medium probability floods indicate the justification for applying Article 6.7 from the enumeration list (one or more options can be selected): - Groundwater is considered as a contributing source rather than a main source of flooding - It is difficult to distinguish the impact of groundwater flooding from other sources of flooding - There is limited information or historical records on groundwater flooding - Only low probability groundwater flooding is assessed to be a hazardous risk - Other justification (please specify) - Article 6.7 not applied</xs:documentation> </xs:annotation> </xs:element> <xs:element name="MediumProbability.articles6.7JustificationOther" type="fd:String1000Type" minOccurs="0" maxOccurs="unbounded"> <xs:annotation> <xs:documentation>Conditional. If ‘Other’ selected Provide a description</xs:documentation> </xs:annotation> </xs:element> <xs:element name="MediumProbability.Probability" type="Probability"/> <xs:element name="MediumProbability.MediumScenario" type="MediumScenario" minOccurs="0" maxOccurs="unbounded"/> <xs:element name="MediumProbability.FloodRiskMap" type="FloodRiskMap"/> </xs:choice> </xs:complexType> |
element MediumProbability/MediumProbability.articles6.6_6.7
| diagram | ![]() |
||||||||||||||||||
| namespace | http://water.eionet.europa.eu/schemas/dir200760ec | ||||||||||||||||||
| type | YesNoArticle66_67_enum | ||||||||||||||||||
| properties |
|
||||||||||||||||||
| facets |
|
||||||||||||||||||
| annotation |
|
||||||||||||||||||
| source | <xs:element name="MediumProbability.articles6.6_6.7" type="fd:YesNoArticle66_67_enum"> <xs:annotation> <xs:documentation>Required. Have Article 6(6) and/or Article 6(7) have been applied. - Yes - No</xs:documentation> </xs:annotation> </xs:element> |
element MediumProbability/MediumProbability.article6.6Justification
| diagram | ![]() |
||||||||||||||||||
| namespace | http://water.eionet.europa.eu/schemas/dir200760ec | ||||||||||||||||||
| type | Article_6.6_Justification_Enum | ||||||||||||||||||
| properties |
|
||||||||||||||||||
| facets |
|
||||||||||||||||||
| annotation |
|
||||||||||||||||||
| source | <xs:element name="MediumProbability.article6.6Justification" type="fd:Article_6.6_Justification_Enum" minOccurs="0" maxOccurs="unbounded"> <xs:annotation> <xs:documentation>Conditional. For medium probability floods indicate the justification for applying Article 6.6 from the enumeration list (one or more options can be selected): - Risk of failure of existing defences assessed - Risk of overtopping of existing flood defences assessed - Prevention of damage and damage potential through legal regulations for use (e.g. for the embankment foreland) - Other justification (please specify) - Article 6.6 not applied</xs:documentation> </xs:annotation> </xs:element> |
element MediumProbability/MediumProbability.article6.6JustificationOther
| diagram | ![]() |
|||||||||
| namespace | http://water.eionet.europa.eu/schemas/dir200760ec | |||||||||
| type | String1000Type | |||||||||
| properties |
|
|||||||||
| facets |
|
|||||||||
| annotation |
|
|||||||||
| source | <xs:element name="MediumProbability.article6.6JustificationOther" type="fd:String1000Type" minOccurs="0" maxOccurs="unbounded"> <xs:annotation> <xs:documentation>Conditional. If ‘Other justification’ is selected in Article6.6Justification, provide a description.</xs:documentation> </xs:annotation> </xs:element> |
element MediumProbability/MediumProbability.article6.7Justification
| diagram | ![]() |
|||||||||||||||||||||
| namespace | http://water.eionet.europa.eu/schemas/dir200760ec | |||||||||||||||||||||
| type | Article_6.7_Justification_Enum | |||||||||||||||||||||
| properties |
|
|||||||||||||||||||||
| facets |
|
|||||||||||||||||||||
| annotation |
|
|||||||||||||||||||||
| source | <xs:element name="MediumProbability.article6.7Justification" type="fd:Article_6.7_Justification_Enum" minOccurs="0" maxOccurs="unbounded"> <xs:annotation> <xs:documentation>Required. For medium probability floods indicate the justification for applying Article 6.7 from the enumeration list (one or more options can be selected): - Groundwater is considered as a contributing source rather than a main source of flooding - It is difficult to distinguish the impact of groundwater flooding from other sources of flooding - There is limited information or historical records on groundwater flooding - Only low probability groundwater flooding is assessed to be a hazardous risk - Other justification (please specify) - Article 6.7 not applied</xs:documentation> </xs:annotation> </xs:element> |
element MediumProbability/MediumProbability.articles6.7JustificationOther
| diagram | ![]() |
|||||||||
| namespace | http://water.eionet.europa.eu/schemas/dir200760ec | |||||||||
| type | String1000Type | |||||||||
| properties |
|
|||||||||
| facets |
|
|||||||||
| annotation |
|
|||||||||
| source | <xs:element name="MediumProbability.articles6.7JustificationOther" type="fd:String1000Type" minOccurs="0" maxOccurs="unbounded"> <xs:annotation> <xs:documentation>Conditional. If ‘Other’ selected Provide a description</xs:documentation> </xs:annotation> </xs:element> |
element MediumProbability/MediumProbability.Probability
| diagram | ![]() |
||||
| namespace | http://water.eionet.europa.eu/schemas/dir200760ec | ||||
| type | Probability | ||||
| properties |
|
||||
| children | descriptionOfProbabilityReference frequency recurrence probabilityOfOccurence | ||||
| source | <xs:element name="MediumProbability.Probability" type="Probability"/> |
element MediumProbability/MediumProbability.MediumScenario
| diagram | ![]() |
||||||||
| namespace | http://water.eionet.europa.eu/schemas/dir200760ec | ||||||||
| type | MediumScenario | ||||||||
| properties |
|
||||||||
| children | Identifier_HMP | ||||||||
| source | <xs:element name="MediumProbability.MediumScenario" type="MediumScenario" minOccurs="0" maxOccurs="unbounded"/> |
element MediumProbability/MediumProbability.FloodRiskMap
| diagram | ![]() |
||||
| namespace | http://water.eionet.europa.eu/schemas/dir200760ec | ||||
| type | FloodRiskMap | ||||
| properties |
|
||||
| children | ExposedElement | ||||
| source | <xs:element name="MediumProbability.FloodRiskMap" type="FloodRiskMap"/> |
complexType MediumScenario
| diagram | ![]() |
||
| namespace | http://water.eionet.europa.eu/schemas/dir200760ec | ||
| children | Identifier_HMP | ||
| used by |
|
||
| source | <xs:complexType name="MediumScenario"> <xs:sequence> <xs:element name="Identifier_HMP" type="Identifier_HMP" minOccurs="0" maxOccurs="unbounded"/> </xs:sequence> </xs:complexType> |
element MediumScenario/Identifier_HMP
| diagram | ![]() |
||||||||
| namespace | http://water.eionet.europa.eu/schemas/dir200760ec | ||||||||
| type | Identifier_HMP | ||||||||
| properties |
|
||||||||
| children | eu_CD_HMP | ||||||||
| source | <xs:element name="Identifier_HMP" type="Identifier_HMP" minOccurs="0" maxOccurs="unbounded"/> |
complexType NACECodes
| diagram | ![]() |
||
| namespace | http://water.eionet.europa.eu/schemas/dir200760ec | ||
| children | naceCode | ||
| used by |
|
||
| source | <xs:complexType name="NACECodes"> <xs:sequence> <xs:element name="naceCode" type="fd:String100Type" minOccurs="0" maxOccurs="unbounded"> <xs:annotation> <xs:documentation>Optional. Provice NACE code. NACE (Nomenclature of Economic Activities) is the European statistical classification of economic activities. NACE groups organizations according to their business activities. Statistics produced on the basis of NACE are comparable at European level and, in general, at world level in line with the United Nations' International Standard Industrial Classification (ISIC).</xs:documentation> </xs:annotation> </xs:element> </xs:sequence> </xs:complexType> |
element NACECodes/naceCode
| diagram | ![]() |
|||||||||
| namespace | http://water.eionet.europa.eu/schemas/dir200760ec | |||||||||
| type | String100Type | |||||||||
| properties |
|
|||||||||
| facets |
|
|||||||||
| annotation |
|
|||||||||
| source | <xs:element name="naceCode" type="fd:String100Type" minOccurs="0" maxOccurs="unbounded"> <xs:annotation> <xs:documentation>Optional. Provice NACE code. NACE (Nomenclature of Economic Activities) is the European statistical classification of economic activities. NACE groups organizations according to their business activities. Statistics produced on the basis of NACE are comparable at European level and, in general, at world level in line with the United Nations' International Standard Industrial Classification (ISIC).</xs:documentation> </xs:annotation> </xs:element> |
complexType OtherInformation
| diagram | ![]() |
||
| namespace | http://water.eionet.europa.eu/schemas/dir200760ec | ||
| children | OtherTypeofPotentialConsequences CulturalHeritageConsequence | ||
| used by |
|
||
| source | <xs:complexType name="OtherInformation"> <xs:sequence> <xs:element name="OtherTypeofPotentialConsequences" type="OtherTypeofPotentialConsequences" minOccurs="0"/> <xs:element name="CulturalHeritageConsequence" type="CulturalHeritageConsequence"/> </xs:sequence> </xs:complexType> |
element OtherInformation/OtherTypeofPotentialConsequences
| diagram | ![]() |
||||||||
| namespace | http://water.eionet.europa.eu/schemas/dir200760ec | ||||||||
| type | OtherTypeofPotentialConsequences | ||||||||
| properties |
|
||||||||
| children | typeOfPotentialConsequence explanationPotentialConsequenceReference | ||||||||
| source | <xs:element name="OtherTypeofPotentialConsequences" type="OtherTypeofPotentialConsequences" minOccurs="0"/> |
element OtherInformation/CulturalHeritageConsequence
| diagram | ![]() |
||||
| namespace | http://water.eionet.europa.eu/schemas/dir200760ec | ||||
| type | CulturalHeritageConsequence | ||||
| properties |
|
||||
| children | typeCulturalHeritage otherConsequenceDescription | ||||
| source | <xs:element name="CulturalHeritageConsequence" type="CulturalHeritageConsequence"/> |
complexType OtherSource
| diagram | ![]() |
||
| namespace | http://water.eionet.europa.eu/schemas/dir200760ec | ||
| children | modellingUsed modellingNotUsedDescription modellingUsedReference elementsLowProbability elementsLowProbabilitlyOther elementsMediumProbability elementsMediumProbabilitlyOther elementsHighProbability elementsHighProbabilitlyOther | ||
| used by |
|
||
| source | <xs:complexType name="OtherSource"> <xs:sequence> <xs:element name="modellingUsed" type="fd:YesNoCode"> <xs:annotation> <xs:documentation>Required. Indicate whether a modelling approach has been used to inform the development of the flood hazard and flood risk maps. - Yes - No</xs:documentation> </xs:annotation> </xs:element> <xs:element name="modellingNotUsedDescription" type="fd:String1000Type" minOccurs="0"> <xs:annotation> <xs:documentation>Conditional. If ‘No’ is selected from enumeration list to indicate a modelling approach has not been used, provide a description as to what approach has been used.</xs:documentation> </xs:annotation> </xs:element> <xs:element name="modellingUsedReference" type="fd:ReferenceType" minOccurs="0" maxOccurs="unbounded"> <xs:annotation> <xs:documentation>Conditional. Provide documents or links to relevant documents covering the following areas related to the modelling approach used for other sources of flooding: - the types of models used; - the resolution of the models used; - the key datasets used in the modelling process; As a reminder, If providing documents describe the: - Subject (describe in a few words the subject matter of the references provided in relation to 1 to 4 above) - Document name (Provide the name of each reference document, the name should identify the document unequivocally) - Bookmark (For each document provide the chapters, sections and page ranges where the relevant information can be found) - If the file containing the reference is uploaded to WISE, provide the file name of the uploaded document. - If the document has not been uploaded to WISE, provide a hyperlink to the relevant background document. (The Member State must guarantee that the hyperlink will remain stable and active for a period of 6 years after reporting). Please note that 1 to 3 above may be covered in a single document in which case please be careful to Bookmark the relevant chapters, sections and page ranges. </xs:documentation> </xs:annotation> </xs:element> <xs:element name="elementsLowProbability" type="fd:ElementsProbability_Enum" minOccurs="0" maxOccurs="unbounded"> <xs:annotation> <xs:documentation>Conditional. Where Other Source has been selected as a relevant source of flooding indicate the different elements included in the hazard maps (one or more options can be selected): - Flooding Extent - Water depth/level - Water flow/velocity - Other (e.g. conveyance routes)</xs:documentation> </xs:annotation> </xs:element> <xs:element name="elementsLowProbabilitlyOther" type="fd:String1000Type" minOccurs="0"> <xs:annotation> <xs:documentation>Conditional. If ‘Other’ selected Provide a description</xs:documentation> </xs:annotation> </xs:element> <xs:element name="elementsMediumProbability" type="fd:ElementsProbability_Enum" minOccurs="0" maxOccurs="unbounded"> <xs:annotation> <xs:documentation>Conditional. Where Other Source has been selected as a relevant source of flooding indicate the different elements included in the hazard maps (one or more options can be selected): - Flooding Extent - Water depth/level - Water flow/velocity - Other (e.g. conveyance routes)</xs:documentation> </xs:annotation> </xs:element> <xs:element name="elementsMediumProbabilitlyOther" type="fd:String1000Type" minOccurs="0"> <xs:annotation> <xs:documentation>Conditional. If ‘Other’ selected Provide a description</xs:documentation> </xs:annotation> </xs:element> <xs:element name="elementsHighProbability" type="fd:ElementsProbability_Enum" minOccurs="0" maxOccurs="unbounded"> <xs:annotation> <xs:documentation>Conditional. Where Other Source has been selected as a relevant source of flooding indicate the different elements included in the hazard maps (one or more options can be selected): - Flooding Extent - Water depth/level - Water flow/velocity - Other (e.g. conveyance routes)</xs:documentation> </xs:annotation> </xs:element> <xs:element name="elementsHighProbabilitlyOther" type="fd:String1000Type" minOccurs="0"> <xs:annotation> <xs:documentation>Conditional. If ‘Other’ selected Provide a description</xs:documentation> </xs:annotation> </xs:element> </xs:sequence> </xs:complexType> |
element OtherSource/modellingUsed
| diagram | ![]() |
||||||||||||
| namespace | http://water.eionet.europa.eu/schemas/dir200760ec | ||||||||||||
| type | YesNoCode | ||||||||||||
| properties |
|
||||||||||||
| facets |
|
||||||||||||
| annotation |
|
||||||||||||
| source | <xs:element name="modellingUsed" type="fd:YesNoCode"> <xs:annotation> <xs:documentation>Required. Indicate whether a modelling approach has been used to inform the development of the flood hazard and flood risk maps. - Yes - No</xs:documentation> </xs:annotation> </xs:element> |
element OtherSource/modellingNotUsedDescription
| diagram | ![]() |
|||||||||
| namespace | http://water.eionet.europa.eu/schemas/dir200760ec | |||||||||
| type | String1000Type | |||||||||
| properties |
|
|||||||||
| facets |
|
|||||||||
| annotation |
|
|||||||||
| source | <xs:element name="modellingNotUsedDescription" type="fd:String1000Type" minOccurs="0"> <xs:annotation> <xs:documentation>Conditional. If ‘No’ is selected from enumeration list to indicate a modelling approach has not been used, provide a description as to what approach has been used.</xs:documentation> </xs:annotation> </xs:element> |
element OtherSource/modellingUsedReference
| diagram | ![]() |
||||||||
| namespace | http://water.eionet.europa.eu/schemas/dir200760ec | ||||||||
| type | ReferenceType | ||||||||
| properties |
|
||||||||
| children | Hyperlink FileName Bookmark DocumentName Subject | ||||||||
| annotation |
|
||||||||
| source | <xs:element name="modellingUsedReference" type="fd:ReferenceType" minOccurs="0" maxOccurs="unbounded"> <xs:annotation> <xs:documentation>Conditional. Provide documents or links to relevant documents covering the following areas related to the modelling approach used for other sources of flooding: - the types of models used; - the resolution of the models used; - the key datasets used in the modelling process; As a reminder, If providing documents describe the: - Subject (describe in a few words the subject matter of the references provided in relation to 1 to 4 above) - Document name (Provide the name of each reference document, the name should identify the document unequivocally) - Bookmark (For each document provide the chapters, sections and page ranges where the relevant information can be found) - If the file containing the reference is uploaded to WISE, provide the file name of the uploaded document. - If the document has not been uploaded to WISE, provide a hyperlink to the relevant background document. (The Member State must guarantee that the hyperlink will remain stable and active for a period of 6 years after reporting). Please note that 1 to 3 above may be covered in a single document in which case please be careful to Bookmark the relevant chapters, sections and page ranges. </xs:documentation> </xs:annotation> </xs:element> |
element OtherSource/elementsLowProbability
| diagram | ![]() |
|||||||||||||||
| namespace | http://water.eionet.europa.eu/schemas/dir200760ec | |||||||||||||||
| type | ElementsProbability_Enum | |||||||||||||||
| properties |
|
|||||||||||||||
| facets |
|
|||||||||||||||
| annotation |
|
|||||||||||||||
| source | <xs:element name="elementsLowProbability" type="fd:ElementsProbability_Enum" minOccurs="0" maxOccurs="unbounded"> <xs:annotation> <xs:documentation>Conditional. Where Other Source has been selected as a relevant source of flooding indicate the different elements included in the hazard maps (one or more options can be selected): - Flooding Extent - Water depth/level - Water flow/velocity - Other (e.g. conveyance routes)</xs:documentation> </xs:annotation> </xs:element> |
element OtherSource/elementsLowProbabilitlyOther
| diagram | ![]() |
|||||||||
| namespace | http://water.eionet.europa.eu/schemas/dir200760ec | |||||||||
| type | String1000Type | |||||||||
| properties |
|
|||||||||
| facets |
|
|||||||||
| annotation |
|
|||||||||
| source | <xs:element name="elementsLowProbabilitlyOther" type="fd:String1000Type" minOccurs="0"> <xs:annotation> <xs:documentation>Conditional. If ‘Other’ selected Provide a description</xs:documentation> </xs:annotation> </xs:element> |
element OtherSource/elementsMediumProbability
| diagram | ![]() |
|||||||||||||||
| namespace | http://water.eionet.europa.eu/schemas/dir200760ec | |||||||||||||||
| type | ElementsProbability_Enum | |||||||||||||||
| properties |
|
|||||||||||||||
| facets |
|
|||||||||||||||
| annotation |
|
|||||||||||||||
| source | <xs:element name="elementsMediumProbability" type="fd:ElementsProbability_Enum" minOccurs="0" maxOccurs="unbounded"> <xs:annotation> <xs:documentation>Conditional. Where Other Source has been selected as a relevant source of flooding indicate the different elements included in the hazard maps (one or more options can be selected): - Flooding Extent - Water depth/level - Water flow/velocity - Other (e.g. conveyance routes)</xs:documentation> </xs:annotation> </xs:element> |
element OtherSource/elementsMediumProbabilitlyOther
| diagram | ![]() |
|||||||||
| namespace | http://water.eionet.europa.eu/schemas/dir200760ec | |||||||||
| type | String1000Type | |||||||||
| properties |
|
|||||||||
| facets |
|
|||||||||
| annotation |
|
|||||||||
| source | <xs:element name="elementsMediumProbabilitlyOther" type="fd:String1000Type" minOccurs="0"> <xs:annotation> <xs:documentation>Conditional. If ‘Other’ selected Provide a description</xs:documentation> </xs:annotation> </xs:element> |
element OtherSource/elementsHighProbability
| diagram | ![]() |
|||||||||||||||
| namespace | http://water.eionet.europa.eu/schemas/dir200760ec | |||||||||||||||
| type | ElementsProbability_Enum | |||||||||||||||
| properties |
|
|||||||||||||||
| facets |
|
|||||||||||||||
| annotation |
|
|||||||||||||||
| source | <xs:element name="elementsHighProbability" type="fd:ElementsProbability_Enum" minOccurs="0" maxOccurs="unbounded"> <xs:annotation> <xs:documentation>Conditional. Where Other Source has been selected as a relevant source of flooding indicate the different elements included in the hazard maps (one or more options can be selected): - Flooding Extent - Water depth/level - Water flow/velocity - Other (e.g. conveyance routes)</xs:documentation> </xs:annotation> </xs:element> |
element OtherSource/elementsHighProbabilitlyOther
| diagram | ![]() |
|||||||||
| namespace | http://water.eionet.europa.eu/schemas/dir200760ec | |||||||||
| type | String1000Type | |||||||||
| properties |
|
|||||||||
| facets |
|
|||||||||
| annotation |
|
|||||||||
| source | <xs:element name="elementsHighProbabilitlyOther" type="fd:String1000Type" minOccurs="0"> <xs:annotation> <xs:documentation>Conditional. If ‘Other’ selected Provide a description</xs:documentation> </xs:annotation> </xs:element> |
complexType OtherTypeofPotentialConsequences
| diagram | ![]() |
||
| namespace | http://water.eionet.europa.eu/schemas/dir200760ec | ||
| children | typeOfPotentialConsequence explanationPotentialConsequenceReference | ||
| used by |
|
||
| source | <xs:complexType name="OtherTypeofPotentialConsequences"> <xs:sequence> <xs:element name="typeOfPotentialConsequence" type="fd:String250Type" minOccurs="0"> <xs:annotation> <xs:documentation>Optional. Type in a potential consequence if not part of provided enumeration lists under HumanHealthSocial, Environment or Cultural Heritage.</xs:documentation> </xs:annotation> </xs:element> <xs:element name="explanationPotentialConsequenceReference" type="fd:ReferenceType" minOccurs="0" maxOccurs="unbounded"> <xs:annotation> <xs:documentation>Optional. Please provide an explanation of any newly defined potential consequence</xs:documentation> </xs:annotation> </xs:element> </xs:sequence> </xs:complexType> |
element OtherTypeofPotentialConsequences/typeOfPotentialConsequence
| diagram | ![]() |
|||||||||
| namespace | http://water.eionet.europa.eu/schemas/dir200760ec | |||||||||
| type | String250Type | |||||||||
| properties |
|
|||||||||
| facets |
|
|||||||||
| annotation |
|
|||||||||
| source | <xs:element name="typeOfPotentialConsequence" type="fd:String250Type" minOccurs="0"> <xs:annotation> <xs:documentation>Optional. Type in a potential consequence if not part of provided enumeration lists under HumanHealthSocial, Environment or Cultural Heritage.</xs:documentation> </xs:annotation> </xs:element> |
element OtherTypeofPotentialConsequences/explanationPotentialConsequenceReference
| diagram | ![]() |
||||||||
| namespace | http://water.eionet.europa.eu/schemas/dir200760ec | ||||||||
| type | ReferenceType | ||||||||
| properties |
|
||||||||
| children | Hyperlink FileName Bookmark DocumentName Subject | ||||||||
| annotation |
|
||||||||
| source | <xs:element name="explanationPotentialConsequenceReference" type="fd:ReferenceType" minOccurs="0" maxOccurs="unbounded"> <xs:annotation> <xs:documentation>Optional. Please provide an explanation of any newly defined potential consequence</xs:documentation> </xs:annotation> </xs:element> |
complexType Pluvial
| diagram | ![]() |
||
| namespace | http://water.eionet.europa.eu/schemas/dir200760ec | ||
| children | modellingUsed modellingNotUsedDescription modellingUsedReference elementsLowProbability elementsLowProbabilityOther elementsMediumProbability elementsMediumProbabilityOther elementsHighProbability elementsHighProbabilityOther | ||
| used by |
|
||
| source | <xs:complexType name="Pluvial"> <xs:sequence> <xs:element name="modellingUsed" type="fd:YesNoCode"> <xs:annotation> <xs:documentation>Required. Indicate whether a modelling approach has been used to inform the development of the flood hazard and flood risk maps where pluvial flooding presents a risk. - Yes - No</xs:documentation> </xs:annotation> </xs:element> <xs:element name="modellingNotUsedDescription" type="fd:String1000Type" minOccurs="0"> <xs:annotation> <xs:documentation>Conditional. If ‘No’ is selected from enumeration list to indicate a modelling approach has not been used, provide a description as to what approach has been used.</xs:documentation> </xs:annotation> </xs:element> <xs:element name="modellingUsedReference" type="fd:ReferenceType" minOccurs="0" maxOccurs="unbounded"> <xs:annotation> <xs:documentation>Conditional. Provide documents or links to relevant documents covering the following areas related to the modelling approach used for pluvial sources of flooding: - the types of models used; - the resolution of the models used; - the key datasets used in the modelling process; As a reminder, If providing documents describe the: - Subject (describe in a few words the subject matter of the references provided in relation to 1 to 4 above) - Document name (Provide the name of each reference document, the name should identify the document unequivocally) - Bookmark (For each document provide the chapters, sections and page ranges where the relevant information can be found) - If the file containing the reference is uploaded to WISE, provide the file name of the uploaded document. - If the document has not been uploaded to WISE, provide a hyperlink to the relevant background document. (The Member State must guarantee that the hyperlink will remain stable and active for a period of 6 years after reporting). Please note that 1 to 3 above may be covered in a single document in which case please be careful to Bookmark the relevant chapters, sections and page ranges. </xs:documentation> </xs:annotation> </xs:element> <xs:element name="elementsLowProbability" type="fd:ElementsProbability_Enum" minOccurs="0" maxOccurs="unbounded"> <xs:annotation> <xs:documentation>Conditional. Where Seawater has been selected as a relevant source of flooding indicate the different elements included in the hazard maps (one or more options can be selected): - Flooding Extent - Water depth/level - Water flow/velocity - Other (e.g. conveyance routes)</xs:documentation> </xs:annotation> </xs:element> <xs:element name="elementsLowProbabilityOther" type="fd:String1000Type" minOccurs="0"> <xs:annotation> <xs:documentation>Conditional. If ‘Other’ selected Provide a description</xs:documentation> </xs:annotation> </xs:element> <xs:element name="elementsMediumProbability" type="fd:ElementsProbability_Enum" minOccurs="0" maxOccurs="unbounded"> <xs:annotation> <xs:documentation>Conditional. Where Seawater has been selected as a relevant source of flooding indicate the different elements included in the hazard maps (one or more options can be selected): - Flooding Extent - Water depth/level - Water flow/velocity - Other (e.g. conveyance routes)</xs:documentation> </xs:annotation> </xs:element> <xs:element name="elementsMediumProbabilityOther" type="fd:String1000Type" minOccurs="0"> <xs:annotation> <xs:documentation>Conditional. If ‘Other’ selected Provide a description</xs:documentation> </xs:annotation> </xs:element> <xs:element name="elementsHighProbability" type="fd:ElementsProbability_Enum" minOccurs="0" maxOccurs="unbounded"> <xs:annotation> <xs:documentation>Conditional. Where Seawater has been selected as a relevant source of flooding indicate the different elements included in the hazard maps (one or more options can be selected): - Flooding Extent - Water depth/level - Water flow/velocity - Other (e.g. conveyance routes)</xs:documentation> </xs:annotation> </xs:element> <xs:element name="elementsHighProbabilityOther" type="fd:String1000Type" minOccurs="0"> <xs:annotation> <xs:documentation>Conditional. If ‘Other’ selected Provide a description</xs:documentation> </xs:annotation> </xs:element> </xs:sequence> </xs:complexType> |
element Pluvial/modellingUsed
| diagram | ![]() |
||||||||||||
| namespace | http://water.eionet.europa.eu/schemas/dir200760ec | ||||||||||||
| type | YesNoCode | ||||||||||||
| properties |
|
||||||||||||
| facets |
|
||||||||||||
| annotation |
|
||||||||||||
| source | <xs:element name="modellingUsed" type="fd:YesNoCode"> <xs:annotation> <xs:documentation>Required. Indicate whether a modelling approach has been used to inform the development of the flood hazard and flood risk maps where pluvial flooding presents a risk. - Yes - No</xs:documentation> </xs:annotation> </xs:element> |
element Pluvial/modellingNotUsedDescription
| diagram | ![]() |
|||||||||
| namespace | http://water.eionet.europa.eu/schemas/dir200760ec | |||||||||
| type | String1000Type | |||||||||
| properties |
|
|||||||||
| facets |
|
|||||||||
| annotation |
|
|||||||||
| source | <xs:element name="modellingNotUsedDescription" type="fd:String1000Type" minOccurs="0"> <xs:annotation> <xs:documentation>Conditional. If ‘No’ is selected from enumeration list to indicate a modelling approach has not been used, provide a description as to what approach has been used.</xs:documentation> </xs:annotation> </xs:element> |
element Pluvial/modellingUsedReference
| diagram | ![]() |
||||||||
| namespace | http://water.eionet.europa.eu/schemas/dir200760ec | ||||||||
| type | ReferenceType | ||||||||
| properties |
|
||||||||
| children | Hyperlink FileName Bookmark DocumentName Subject | ||||||||
| annotation |
|
||||||||
| source | <xs:element name="modellingUsedReference" type="fd:ReferenceType" minOccurs="0" maxOccurs="unbounded"> <xs:annotation> <xs:documentation>Conditional. Provide documents or links to relevant documents covering the following areas related to the modelling approach used for pluvial sources of flooding: - the types of models used; - the resolution of the models used; - the key datasets used in the modelling process; As a reminder, If providing documents describe the: - Subject (describe in a few words the subject matter of the references provided in relation to 1 to 4 above) - Document name (Provide the name of each reference document, the name should identify the document unequivocally) - Bookmark (For each document provide the chapters, sections and page ranges where the relevant information can be found) - If the file containing the reference is uploaded to WISE, provide the file name of the uploaded document. - If the document has not been uploaded to WISE, provide a hyperlink to the relevant background document. (The Member State must guarantee that the hyperlink will remain stable and active for a period of 6 years after reporting). Please note that 1 to 3 above may be covered in a single document in which case please be careful to Bookmark the relevant chapters, sections and page ranges. </xs:documentation> </xs:annotation> </xs:element> |
element Pluvial/elementsLowProbability
| diagram | ![]() |
|||||||||||||||
| namespace | http://water.eionet.europa.eu/schemas/dir200760ec | |||||||||||||||
| type | ElementsProbability_Enum | |||||||||||||||
| properties |
|
|||||||||||||||
| facets |
|
|||||||||||||||
| annotation |
|
|||||||||||||||
| source | <xs:element name="elementsLowProbability" type="fd:ElementsProbability_Enum" minOccurs="0" maxOccurs="unbounded"> <xs:annotation> <xs:documentation>Conditional. Where Seawater has been selected as a relevant source of flooding indicate the different elements included in the hazard maps (one or more options can be selected): - Flooding Extent - Water depth/level - Water flow/velocity - Other (e.g. conveyance routes)</xs:documentation> </xs:annotation> </xs:element> |
element Pluvial/elementsLowProbabilityOther
| diagram | ![]() |
|||||||||
| namespace | http://water.eionet.europa.eu/schemas/dir200760ec | |||||||||
| type | String1000Type | |||||||||
| properties |
|
|||||||||
| facets |
|
|||||||||
| annotation |
|
|||||||||
| source | <xs:element name="elementsLowProbabilityOther" type="fd:String1000Type" minOccurs="0"> <xs:annotation> <xs:documentation>Conditional. If ‘Other’ selected Provide a description</xs:documentation> </xs:annotation> </xs:element> |
element Pluvial/elementsMediumProbability
| diagram | ![]() |
|||||||||||||||
| namespace | http://water.eionet.europa.eu/schemas/dir200760ec | |||||||||||||||
| type | ElementsProbability_Enum | |||||||||||||||
| properties |
|
|||||||||||||||
| facets |
|
|||||||||||||||
| annotation |
|
|||||||||||||||
| source | <xs:element name="elementsMediumProbability" type="fd:ElementsProbability_Enum" minOccurs="0" maxOccurs="unbounded"> <xs:annotation> <xs:documentation>Conditional. Where Seawater has been selected as a relevant source of flooding indicate the different elements included in the hazard maps (one or more options can be selected): - Flooding Extent - Water depth/level - Water flow/velocity - Other (e.g. conveyance routes)</xs:documentation> </xs:annotation> </xs:element> |
element Pluvial/elementsMediumProbabilityOther
| diagram | ![]() |
|||||||||
| namespace | http://water.eionet.europa.eu/schemas/dir200760ec | |||||||||
| type | String1000Type | |||||||||
| properties |
|
|||||||||
| facets |
|
|||||||||
| annotation |
|
|||||||||
| source | <xs:element name="elementsMediumProbabilityOther" type="fd:String1000Type" minOccurs="0"> <xs:annotation> <xs:documentation>Conditional. If ‘Other’ selected Provide a description</xs:documentation> </xs:annotation> </xs:element> |
element Pluvial/elementsHighProbability
| diagram | ![]() |
|||||||||||||||
| namespace | http://water.eionet.europa.eu/schemas/dir200760ec | |||||||||||||||
| type | ElementsProbability_Enum | |||||||||||||||
| properties |
|
|||||||||||||||
| facets |
|
|||||||||||||||
| annotation |
|
|||||||||||||||
| source | <xs:element name="elementsHighProbability" type="fd:ElementsProbability_Enum" minOccurs="0" maxOccurs="unbounded"> <xs:annotation> <xs:documentation>Conditional. Where Seawater has been selected as a relevant source of flooding indicate the different elements included in the hazard maps (one or more options can be selected): - Flooding Extent - Water depth/level - Water flow/velocity - Other (e.g. conveyance routes)</xs:documentation> </xs:annotation> </xs:element> |
element Pluvial/elementsHighProbabilityOther
| diagram | ![]() |
|||||||||
| namespace | http://water.eionet.europa.eu/schemas/dir200760ec | |||||||||
| type | String1000Type | |||||||||
| properties |
|
|||||||||
| facets |
|
|||||||||
| annotation |
|
|||||||||
| source | <xs:element name="elementsHighProbabilityOther" type="fd:String1000Type" minOccurs="0"> <xs:annotation> <xs:documentation>Conditional. If ‘Other’ selected Provide a description</xs:documentation> </xs:annotation> </xs:element> |
complexType Probability
| diagram | ![]() |
||
| namespace | http://water.eionet.europa.eu/schemas/dir200760ec | ||
| children | descriptionOfProbabilityReference frequency recurrence probabilityOfOccurence | ||
| used by |
|
||
| annotation |
|
||
| source | <xs:complexType name="Probability"> <xs:annotation> <xs:documentation>At least one of the three elements below (frequency, recurrence, probability of occurrence) should be reported.</xs:documentation> </xs:annotation> <xs:sequence> <xs:element name="descriptionOfProbabilityReference" type="fd:ReferenceType" maxOccurs="unbounded"> <xs:annotation> <xs:documentation>Required. Provide a reference as to what level of probably is considered to be medium, for example = 100 year return period</xs:documentation> </xs:annotation> </xs:element> <xs:element name="frequency" type="fd:String50Type" minOccurs="0"> <xs:annotation> <xs:documentation>Conditional. The statistical prediction of years between certain flood magnitude events. Can also be reported as a range. The exception types -9999=Unknown, -8888=Yet to be measured, -7777=Not Applicable can be used.</xs:documentation> </xs:annotation> </xs:element> <xs:element name="recurrence" type="fd:String50Type" minOccurs="0"> <xs:annotation> <xs:documentation>Conditional. The average number of years between floods of a certain size. Can also be reported as a range. The exception types -9999=Unknown, -8888=Yet to be measured, -7777=Not Applicable can be used.</xs:documentation> </xs:annotation> </xs:element> <xs:element name="probabilityOfOccurence" type="fd:String50Type" minOccurs="0"> <xs:annotation> <xs:documentation>Conditional. ProbabilityofExceedance or ProbabilityofOccurence expressed as a percentage, of a flood event of a given magnitude occurring or being exceeded during any given year. The exception types -9999=Unknown, -8888=Yet to be measured, -7777=Not Applicable can be used.</xs:documentation> </xs:annotation> </xs:element> </xs:sequence> </xs:complexType> |
element Probability/descriptionOfProbabilityReference
| diagram | ![]() |
||||||||
| namespace | http://water.eionet.europa.eu/schemas/dir200760ec | ||||||||
| type | ReferenceType | ||||||||
| properties |
|
||||||||
| children | Hyperlink FileName Bookmark DocumentName Subject | ||||||||
| annotation |
|
||||||||
| source | <xs:element name="descriptionOfProbabilityReference" type="fd:ReferenceType" maxOccurs="unbounded"> <xs:annotation> <xs:documentation>Required. Provide a reference as to what level of probably is considered to be medium, for example = 100 year return period</xs:documentation> </xs:annotation> </xs:element> |
element Probability/frequency
| diagram | ![]() |
|||||||||
| namespace | http://water.eionet.europa.eu/schemas/dir200760ec | |||||||||
| type | String50Type | |||||||||
| properties |
|
|||||||||
| facets |
|
|||||||||
| annotation |
|
|||||||||
| source | <xs:element name="frequency" type="fd:String50Type" minOccurs="0"> <xs:annotation> <xs:documentation>Conditional. The statistical prediction of years between certain flood magnitude events. Can also be reported as a range. The exception types -9999=Unknown, -8888=Yet to be measured, -7777=Not Applicable can be used.</xs:documentation> </xs:annotation> </xs:element> |
element Probability/recurrence
| diagram | ![]() |
|||||||||
| namespace | http://water.eionet.europa.eu/schemas/dir200760ec | |||||||||
| type | String50Type | |||||||||
| properties |
|
|||||||||
| facets |
|
|||||||||
| annotation |
|
|||||||||
| source | <xs:element name="recurrence" type="fd:String50Type" minOccurs="0"> <xs:annotation> <xs:documentation>Conditional. The average number of years between floods of a certain size. Can also be reported as a range. The exception types -9999=Unknown, -8888=Yet to be measured, -7777=Not Applicable can be used.</xs:documentation> </xs:annotation> </xs:element> |
element Probability/probabilityOfOccurence
| diagram | ![]() |
|||||||||
| namespace | http://water.eionet.europa.eu/schemas/dir200760ec | |||||||||
| type | String50Type | |||||||||
| properties |
|
|||||||||
| facets |
|
|||||||||
| annotation |
|
|||||||||
| source | <xs:element name="probabilityOfOccurence" type="fd:String50Type" minOccurs="0"> <xs:annotation> <xs:documentation>Conditional. ProbabilityofExceedance or ProbabilityofOccurence expressed as a percentage, of a flood event of a given magnitude occurring or being exceeded during any given year. The exception types -9999=Unknown, -8888=Yet to be measured, -7777=Not Applicable can be used.</xs:documentation> </xs:annotation> </xs:element> |
complexType ProtectedAreas
| diagram | ![]() |
||
| namespace | http://water.eionet.europa.eu/schemas/dir200760ec | ||
| children | protectedAreaType protectedAreaID | ||
| used by |
|
||
| source | <xs:complexType name="ProtectedAreas"> <xs:sequence> <xs:element name="protectedAreaType" type="fd:ProtectedAreaType_Enum" minOccurs="0"> <xs:annotation> <xs:documentation>Optional. Potentially affected protected areas identified in Annex IV(1)(i), (iii) and (v) to Directive 2000/60/EC. Choose from the enumeration list: - Bathing - Birds - Habitats - Nitrates - UWWT - Article 7 Abstraction for drinking water - WFD_WaterBodies - EuropeanOther - National - Local</xs:documentation> </xs:annotation> </xs:element> <xs:element name="protectedAreaID" type="fd:String100Type" minOccurs="0" maxOccurs="unbounded"> <xs:annotation> <xs:documentation>The ProtectedAreaID (uniqueID) as this has been reported under relevant directives</xs:documentation> </xs:annotation> </xs:element> </xs:sequence> </xs:complexType> |
element ProtectedAreas/protectedAreaType
| diagram | ![]() |
|||||||||||||||||||||||||||||||||
| namespace | http://water.eionet.europa.eu/schemas/dir200760ec | |||||||||||||||||||||||||||||||||
| type | ProtectedAreaType_Enum | |||||||||||||||||||||||||||||||||
| properties |
|
|||||||||||||||||||||||||||||||||
| facets |
|
|||||||||||||||||||||||||||||||||
| annotation |
|
|||||||||||||||||||||||||||||||||
| source | <xs:element name="protectedAreaType" type="fd:ProtectedAreaType_Enum" minOccurs="0"> <xs:annotation> <xs:documentation>Optional. Potentially affected protected areas identified in Annex IV(1)(i), (iii) and (v) to Directive 2000/60/EC. Choose from the enumeration list: - Bathing - Birds - Habitats - Nitrates - UWWT - Article 7 Abstraction for drinking water - WFD_WaterBodies - EuropeanOther - National - Local</xs:documentation> </xs:annotation> </xs:element> |
element ProtectedAreas/protectedAreaID
| diagram | ![]() |
|||||||||
| namespace | http://water.eionet.europa.eu/schemas/dir200760ec | |||||||||
| type | String100Type | |||||||||
| properties |
|
|||||||||
| facets |
|
|||||||||
| annotation |
|
|||||||||
| source | <xs:element name="protectedAreaID" type="fd:String100Type" minOccurs="0" maxOccurs="unbounded"> <xs:annotation> <xs:documentation>The ProtectedAreaID (uniqueID) as this has been reported under relevant directives</xs:documentation> </xs:annotation> </xs:element> |
complexType QuantitativeLikelihood
| diagram | ![]() |
||
| namespace | http://water.eionet.europa.eu/schemas/dir200760ec | ||
| children | LowProbability MediumProbability HighProbability | ||
| used by |
|
||
| source | <xs:complexType name="QuantitativeLikelihood"> <xs:sequence> <xs:element name="LowProbability" type="LowProbability" minOccurs="0"/> <xs:element name="MediumProbability" type="MediumProbability"/> <xs:element name="HighProbability" type="HighProbability" minOccurs="0" maxOccurs="unbounded"/> </xs:sequence> </xs:complexType> |
element QuantitativeLikelihood/LowProbability
| diagram | ![]() |
||||||||
| namespace | http://water.eionet.europa.eu/schemas/dir200760ec | ||||||||
| type | LowProbability | ||||||||
| properties |
|
||||||||
| children | extremeEvent Probability Identifier_HLP FloodRiskMap | ||||||||
| source | <xs:element name="LowProbability" type="LowProbability" minOccurs="0"/> |
element QuantitativeLikelihood/MediumProbability
| diagram | ![]() |
||||
| namespace | http://water.eionet.europa.eu/schemas/dir200760ec | ||||
| type | MediumProbability | ||||
| properties |
|
||||
| children | MediumProbability.articles6.6_6.7 MediumProbability.article6.6Justification MediumProbability.article6.6JustificationOther MediumProbability.article6.7Justification MediumProbability.articles6.7JustificationOther MediumProbability.Probability MediumProbability.MediumScenario MediumProbability.FloodRiskMap | ||||
| source | <xs:element name="MediumProbability" type="MediumProbability"/> |
element QuantitativeLikelihood/HighProbability
| diagram | ![]() |
||||||||
| namespace | http://water.eionet.europa.eu/schemas/dir200760ec | ||||||||
| type | HighProbability | ||||||||
| properties |
|
||||||||
| children | HighProbability.Probability HighProbability.HighScenario HighProbability.FloodRiskMap | ||||||||
| source | <xs:element name="HighProbability" type="HighProbability" minOccurs="0" maxOccurs="unbounded"/> |
complexType RelevantSourcesSelected
| diagram | ![]() |
||
| namespace | http://water.eionet.europa.eu/schemas/dir200760ec | ||
| children | OtherSource Fluvial ArtificialWaterBearingInfrastructure Groundwater Pluvial SeaWater | ||
| used by |
|
||
| source | <xs:complexType name="RelevantSourcesSelected"> <xs:sequence> <xs:element name="OtherSource" type="OtherSource" minOccurs="0" maxOccurs="unbounded"/> <xs:element name="Fluvial" type="Fluvial" minOccurs="0"/> <xs:element name="ArtificialWaterBearingInfrastructure" type="ArtificialWaterBearingInfrastructure" minOccurs="0"/> <xs:element name="Groundwater" type="Groundwater" minOccurs="0"/> <xs:element name="Pluvial" type="Pluvial" minOccurs="0"/> <xs:element name="SeaWater" type="SeaWater" minOccurs="0"/> </xs:sequence> </xs:complexType> |
element RelevantSourcesSelected/OtherSource
| diagram | ![]() |
||||||||
| namespace | http://water.eionet.europa.eu/schemas/dir200760ec | ||||||||
| type | OtherSource | ||||||||
| properties |
|
||||||||
| children | modellingUsed modellingNotUsedDescription modellingUsedReference elementsLowProbability elementsLowProbabilitlyOther elementsMediumProbability elementsMediumProbabilitlyOther elementsHighProbability elementsHighProbabilitlyOther | ||||||||
| source | <xs:element name="OtherSource" type="OtherSource" minOccurs="0" maxOccurs="unbounded"/> |
element RelevantSourcesSelected/Fluvial
| diagram | ![]() |
||||||||
| namespace | http://water.eionet.europa.eu/schemas/dir200760ec | ||||||||
| type | Fluvial | ||||||||
| properties |
|
||||||||
| children | modellingUsed modellingNotUsedDescription modellingUsedReference elementsLowProbability elementsLowProbabilityOther elementsMediumProbability elementsMediumProbabilityOther elementsHighProbability elementsHighProbabilityOther | ||||||||
| source | <xs:element name="Fluvial" type="Fluvial" minOccurs="0"/> |
element RelevantSourcesSelected/ArtificialWaterBearingInfrastructure
| diagram | ![]() |
||||||||
| namespace | http://water.eionet.europa.eu/schemas/dir200760ec | ||||||||
| type | ArtificialWaterBearingInfrastructure | ||||||||
| properties |
|
||||||||
| children | modellingUsed modellingNotUsedDescription modellingUsedReference elementsLowProbability elementsLowProbabilityOther elementsMediumProbability elementsMediumProbabilityOther elementsHighProbability elementsHighProbabilityOther | ||||||||
| source | <xs:element name="ArtificialWaterBearingInfrastructure" type="ArtificialWaterBearingInfrastructure" minOccurs="0"/> |
element RelevantSourcesSelected/Groundwater
| diagram | ![]() |
||||||||
| namespace | http://water.eionet.europa.eu/schemas/dir200760ec | ||||||||
| type | Groundwater | ||||||||
| properties |
|
||||||||
| children | modellingUsed modellingNotUsedDescription modellingUsedReference elementsLowProbability elementsLowProbabilityOther elementsMediumProbability elementsMediumProbabilityOther elementsHighProbability elementsHighProbabilityOther | ||||||||
| source | <xs:element name="Groundwater" type="Groundwater" minOccurs="0"/> |
element RelevantSourcesSelected/Pluvial
| diagram | ![]() |
||||||||
| namespace | http://water.eionet.europa.eu/schemas/dir200760ec | ||||||||
| type | Pluvial | ||||||||
| properties |
|
||||||||
| children | modellingUsed modellingNotUsedDescription modellingUsedReference elementsLowProbability elementsLowProbabilityOther elementsMediumProbability elementsMediumProbabilityOther elementsHighProbability elementsHighProbabilityOther | ||||||||
| source | <xs:element name="Pluvial" type="Pluvial" minOccurs="0"/> |
element RelevantSourcesSelected/SeaWater
| diagram | ![]() |
||||||||
| namespace | http://water.eionet.europa.eu/schemas/dir200760ec | ||||||||
| type | SeaWater | ||||||||
| properties |
|
||||||||
| children | modellingUsed modellingNotUsedDescription modellingUsedReference elementsLowProbability elementsLowProbabilityOther elementsMediumProbability elementsMediumProbabilityOther elementsHighProbability elementsHighProbabilityOther | ||||||||
| source | <xs:element name="SeaWater" type="SeaWater" minOccurs="0"/> |
complexType SeaWater
| diagram | ![]() |
||
| namespace | http://water.eionet.europa.eu/schemas/dir200760ec | ||
| children | modellingUsed modellingNotUsedDescription modellingUsedReference elementsLowProbability elementsLowProbabilityOther elementsMediumProbability elementsMediumProbabilityOther elementsHighProbability elementsHighProbabilityOther | ||
| used by |
|
||
| source | <xs:complexType name="SeaWater"> <xs:sequence> <xs:element name="modellingUsed" type="fd:YesNoCode"> <xs:annotation> <xs:documentation>Required. Indicate whether a modelling approach has been used to inform the development of the flood hazard and flood risk maps where flooding from seawater presents a risk. - Yes - No</xs:documentation> </xs:annotation> </xs:element> <xs:element name="modellingNotUsedDescription" type="fd:String1000Type" minOccurs="0"> <xs:annotation> <xs:documentation>Conditional. If ‘No’ is selected from enumeration list to indicate a modelling approach has not been used, provide a description as to what approach has been used.</xs:documentation> </xs:annotation> </xs:element> <xs:element name="modellingUsedReference" type="fd:ReferenceType" minOccurs="0" maxOccurs="unbounded"> <xs:annotation> <xs:documentation>Conditional. Provide documents or links to relevant documents covering the following areas related to the modelling approach used for seawater sources of flooding: - the types of models used; - the resolution of the models used; - the key datasets used in the modelling process; As a reminder, If providing documents describe the: - Subject (describe in a few words the subject matter of the references provided in relation to 1 to 4 above) - Document name (Provide the name of each reference document, the name should identify the document unequivocally) - Bookmark (For each document provide the chapters, sections and page ranges where the relevant information can be found) - If the file containing the reference is uploaded to WISE, provide the file name of the uploaded document. - If the document has not been uploaded to WISE, provide a hyperlink to the relevant background document. (The Member State must guarantee that the hyperlink will remain stable and active for a period of 6 years after reporting). Please note that 1 to 3 above may be covered in a single document in which case please be careful to Bookmark the relevant chapters, sections and page ranges. </xs:documentation> </xs:annotation> </xs:element> <xs:element name="elementsLowProbability" type="fd:ElementsProbability_Enum" minOccurs="0" maxOccurs="unbounded"> <xs:annotation> <xs:documentation>Conditional. Where Seawater has been selected as a relevant source of flooding indicate the different elements included in the hazard maps (one or more options can be selected): - Flooding Extent - Water depth/level - Water flow/velocity - Other (e.g. conveyance routes)</xs:documentation> </xs:annotation> </xs:element> <xs:element name="elementsLowProbabilityOther" type="fd:String1000Type" minOccurs="0"> <xs:annotation> <xs:documentation>Conditional. If ‘Other’ selected Provide a description</xs:documentation> </xs:annotation> </xs:element> <xs:element name="elementsMediumProbability" type="fd:ElementsProbability6.7_Enum" minOccurs="0" maxOccurs="unbounded"> <xs:annotation> <xs:documentation>Conditional. Where Seawater has been selected as a relevant source of flooding indicate the different elements included in the hazard maps (one or more options can be selected): - Flooding Extent - Water depth/level - Water flow/velocity - Article 6.6 applied - Other (e.g. conveyance routes)</xs:documentation> </xs:annotation> </xs:element> <xs:element name="elementsMediumProbabilityOther" type="fd:String1000Type" minOccurs="0"> <xs:annotation> <xs:documentation>Conditional. If ‘Other’ selected Provide a description</xs:documentation> </xs:annotation> </xs:element> <xs:element name="elementsHighProbability" type="fd:ElementsProbability6.6_Enum" minOccurs="0" maxOccurs="unbounded"> <xs:annotation> <xs:documentation>Conditional. Where Seawater has been selected as a relevant source of flooding indicate the different elements included in the hazard maps (one or more options can be selected): - Flooding Extent - Water depth/level - Water flow/velocity - Article 6.6 applied - Other (e.g. conveyance routes)</xs:documentation> </xs:annotation> </xs:element> <xs:element name="elementsHighProbabilityOther" type="fd:String1000Type" minOccurs="0"> <xs:annotation> <xs:documentation>Conditional. If ‘Other’ selected Provide a description</xs:documentation> </xs:annotation> </xs:element> </xs:sequence> </xs:complexType> |
element SeaWater/modellingUsed
| diagram | ![]() |
||||||||||||
| namespace | http://water.eionet.europa.eu/schemas/dir200760ec | ||||||||||||
| type | YesNoCode | ||||||||||||
| properties |
|
||||||||||||
| facets |
|
||||||||||||
| annotation |
|
||||||||||||
| source | <xs:element name="modellingUsed" type="fd:YesNoCode"> <xs:annotation> <xs:documentation>Required. Indicate whether a modelling approach has been used to inform the development of the flood hazard and flood risk maps where flooding from seawater presents a risk. - Yes - No</xs:documentation> </xs:annotation> </xs:element> |
element SeaWater/modellingNotUsedDescription
| diagram | ![]() |
|||||||||
| namespace | http://water.eionet.europa.eu/schemas/dir200760ec | |||||||||
| type | String1000Type | |||||||||
| properties |
|
|||||||||
| facets |
|
|||||||||
| annotation |
|
|||||||||
| source | <xs:element name="modellingNotUsedDescription" type="fd:String1000Type" minOccurs="0"> <xs:annotation> <xs:documentation>Conditional. If ‘No’ is selected from enumeration list to indicate a modelling approach has not been used, provide a description as to what approach has been used.</xs:documentation> </xs:annotation> </xs:element> |
element SeaWater/modellingUsedReference
| diagram | ![]() |
||||||||
| namespace | http://water.eionet.europa.eu/schemas/dir200760ec | ||||||||
| type | ReferenceType | ||||||||
| properties |
|
||||||||
| children | Hyperlink FileName Bookmark DocumentName Subject | ||||||||
| annotation |
|
||||||||
| source | <xs:element name="modellingUsedReference" type="fd:ReferenceType" minOccurs="0" maxOccurs="unbounded"> <xs:annotation> <xs:documentation>Conditional. Provide documents or links to relevant documents covering the following areas related to the modelling approach used for seawater sources of flooding: - the types of models used; - the resolution of the models used; - the key datasets used in the modelling process; As a reminder, If providing documents describe the: - Subject (describe in a few words the subject matter of the references provided in relation to 1 to 4 above) - Document name (Provide the name of each reference document, the name should identify the document unequivocally) - Bookmark (For each document provide the chapters, sections and page ranges where the relevant information can be found) - If the file containing the reference is uploaded to WISE, provide the file name of the uploaded document. - If the document has not been uploaded to WISE, provide a hyperlink to the relevant background document. (The Member State must guarantee that the hyperlink will remain stable and active for a period of 6 years after reporting). Please note that 1 to 3 above may be covered in a single document in which case please be careful to Bookmark the relevant chapters, sections and page ranges. </xs:documentation> </xs:annotation> </xs:element> |
element SeaWater/elementsLowProbability
| diagram | ![]() |
|||||||||||||||
| namespace | http://water.eionet.europa.eu/schemas/dir200760ec | |||||||||||||||
| type | ElementsProbability_Enum | |||||||||||||||
| properties |
|
|||||||||||||||
| facets |
|
|||||||||||||||
| annotation |
|
|||||||||||||||
| source | <xs:element name="elementsLowProbability" type="fd:ElementsProbability_Enum" minOccurs="0" maxOccurs="unbounded"> <xs:annotation> <xs:documentation>Conditional. Where Seawater has been selected as a relevant source of flooding indicate the different elements included in the hazard maps (one or more options can be selected): - Flooding Extent - Water depth/level - Water flow/velocity - Other (e.g. conveyance routes)</xs:documentation> </xs:annotation> </xs:element> |
element SeaWater/elementsLowProbabilityOther
| diagram | ![]() |
|||||||||
| namespace | http://water.eionet.europa.eu/schemas/dir200760ec | |||||||||
| type | String1000Type | |||||||||
| properties |
|
|||||||||
| facets |
|
|||||||||
| annotation |
|
|||||||||
| source | <xs:element name="elementsLowProbabilityOther" type="fd:String1000Type" minOccurs="0"> <xs:annotation> <xs:documentation>Conditional. If ‘Other’ selected Provide a description</xs:documentation> </xs:annotation> </xs:element> |
element SeaWater/elementsMediumProbability
| diagram | ![]() |
||||||||||||||||||
| namespace | http://water.eionet.europa.eu/schemas/dir200760ec | ||||||||||||||||||
| type | ElementsProbability6.7_Enum | ||||||||||||||||||
| properties |
|
||||||||||||||||||
| facets |
|
||||||||||||||||||
| annotation |
|
||||||||||||||||||
| source | <xs:element name="elementsMediumProbability" type="fd:ElementsProbability6.7_Enum" minOccurs="0" maxOccurs="unbounded"> <xs:annotation> <xs:documentation>Conditional. Where Seawater has been selected as a relevant source of flooding indicate the different elements included in the hazard maps (one or more options can be selected): - Flooding Extent - Water depth/level - Water flow/velocity - Article 6.6 applied - Other (e.g. conveyance routes)</xs:documentation> </xs:annotation> </xs:element> |
element SeaWater/elementsMediumProbabilityOther
| diagram | ![]() |
|||||||||
| namespace | http://water.eionet.europa.eu/schemas/dir200760ec | |||||||||
| type | String1000Type | |||||||||
| properties |
|
|||||||||
| facets |
|
|||||||||
| annotation |
|
|||||||||
| source | <xs:element name="elementsMediumProbabilityOther" type="fd:String1000Type" minOccurs="0"> <xs:annotation> <xs:documentation>Conditional. If ‘Other’ selected Provide a description</xs:documentation> </xs:annotation> </xs:element> |
element SeaWater/elementsHighProbability
| diagram | ![]() |
||||||||||||||||||
| namespace | http://water.eionet.europa.eu/schemas/dir200760ec | ||||||||||||||||||
| type | ElementsProbability6.6_Enum | ||||||||||||||||||
| properties |
|
||||||||||||||||||
| facets |
|
||||||||||||||||||
| annotation |
|
||||||||||||||||||
| source | <xs:element name="elementsHighProbability" type="fd:ElementsProbability6.6_Enum" minOccurs="0" maxOccurs="unbounded"> <xs:annotation> <xs:documentation>Conditional. Where Seawater has been selected as a relevant source of flooding indicate the different elements included in the hazard maps (one or more options can be selected): - Flooding Extent - Water depth/level - Water flow/velocity - Article 6.6 applied - Other (e.g. conveyance routes)</xs:documentation> </xs:annotation> </xs:element> |
element SeaWater/elementsHighProbabilityOther
| diagram | ![]() |
|||||||||
| namespace | http://water.eionet.europa.eu/schemas/dir200760ec | |||||||||
| type | String1000Type | |||||||||
| properties |
|
|||||||||
| facets |
|
|||||||||
| annotation |
|
|||||||||
| source | <xs:element name="elementsHighProbabilityOther" type="fd:String1000Type" minOccurs="0"> <xs:annotation> <xs:documentation>Conditional. If ‘Other’ selected Provide a description</xs:documentation> </xs:annotation> </xs:element> |
complexType Summary1
| diagram | ![]() |
||
| namespace | http://water.eionet.europa.eu/schemas/dir200760ec | ||
| children | mappingApproachReferences article14.4ClimateChange article14.4ClimateChangeReference relevantSource relevantSourcesOtherDescription sameSourcesAsAPSFR sameSourcesAsAPSFRDescription returnPeriodsAndProbabilitiesApproach returnPeriodsAndProbabilitiesApproachExpertJudgementDescription returnPeriodsAndProbabilitiesApproachOther returnPeriodsAndProbabilitiesApproachReference RelevantSourcesSelected | ||
| used by |
|
||
| annotation |
|
||
| source | <xs:complexType name="Summary1"> <xs:annotation> <xs:documentation>Summary (less than 10.000 characters) on methods used to identify, assess or calculate: flooding extent (including resolution of digital terrain models); flooding probabilities (including information as to why particular probabilities have been selected) or return periods; depths or water levels; velocities or flows (where appropriate); models used, datasets, uncertainties, if and if so how, climate change has been taking into account in the mapping (article 6)</xs:documentation> </xs:annotation> <xs:sequence> <xs:element name="mappingApproachReferences" type="fd:ReferenceType" maxOccurs="unbounded"> <xs:annotation> <xs:documentation>Required. Provide documents or links to relevant documents covering the following areas related to the approach used in the mapping of flood hazard and flood risk: Please note that 1 to 4 above may be covered in a single document in which case please be careful to Bookmark the relevant chapters, sections or page ranges. </xs:documentation> </xs:annotation> </xs:element> <xs:element name="article14.4ClimateChange" type="fd:YesNoCode" minOccurs="0" maxOccurs="unbounded"> <xs:annotation> <xs:documentation>Optional. Has climate change been taken into account in the mapping of flood hazard/risk? (more than one option can be selected) - Yes - No - </xs:documentation> </xs:annotation> </xs:element> <xs:element name="article14.4ClimateChangeReference" type="fd:ReferenceType" minOccurs="0" maxOccurs="unbounded"> <xs:annotation> <xs:documentation>Optional. If ‘Yes’ provide document(s) or link(s) detailing how climate change has (or links to a document providing an explanation if it has not) been taken into account in the assessment of flood hazard/risk. </xs:documentation> </xs:annotation> </xs:element> <xs:element name="relevantSource" type="fd:RelevantSources_Enum" maxOccurs="unbounded"> <xs:annotation> <xs:documentation>Required. Indicate which sources of flooding are considered to be relevant to this UoM or RBD (one or more options can be selected): - Fluvial - Pluvial - Groundwater - Seawater - Artificial Water-Bearing Infrastructure - Other Source</xs:documentation> </xs:annotation> </xs:element> <xs:element name="relevantSourcesOtherDescription" type="fd:String1000Type" minOccurs="0"> <xs:annotation> <xs:documentation>Conditional. If ‘Other Source’ is selected from enumeration list provide a description (this may relate to one other source or several other sources)</xs:documentation> </xs:annotation> </xs:element> <xs:element name="sameSourcesAsAPSFR" type="fd:YesNoCode"> <xs:annotation> <xs:documentation>Required. Indicate whether the sources mapped are the same as those considered in the APSFR. Areas for which flood hazard/risk maps should be prepared are indicated at the APSFR stage. - Yes - No</xs:documentation> </xs:annotation> </xs:element> <xs:element name="sameSourcesAsAPSFRDescription" type="fd:String1000Type" minOccurs="0"> <xs:annotation> <xs:documentation>Conditional. If ‘No’ is selected from enumeration list in SameSourcesAsAPSFR ,provide an explanation as to why the sources mapped are different to those considered in the APSFR</xs:documentation> </xs:annotation> </xs:element> <xs:element name="returnPeriodsAndProbabilitiesApproach" type="fd:ReturnperiodandprobabilitiesApproach_Enum" maxOccurs="unbounded"> <xs:annotation> <xs:documentation>Required. Provide an indication of the approach taken to the calculation of flood return periods and probabilities (one or more options can be selected): - Expert judgment - (Statistical analysis on) historical counts - (Statistical analysis on) gauging data - (Statistical analysison rainfall data - (Statistical analysis on) hydrological modelling - (Statistical analysis on) hydraulic modelling - Other (e.g. uncertain)</xs:documentation> </xs:annotation> </xs:element> <xs:element name="returnPeriodsAndProbabilitiesApproachExpertJudgementDescription" type="fd:String100Type" minOccurs="0"> <xs:annotation> <xs:documentation>Conditional. If ‘Expert Judgement’ has been selected from enumeration list, provide a brief description as to how expert judgement was used to determine flood return periods and probabilities. Where “Expert Judgement” has been selected from the enumeration list, MS are required to provide a brief description as to how expert judgement has been used to inform the determination of flood return periods and probabilities. A relatively short description only is required here, for example on the type of organisations consulted (public administration and/or private company) and what key issues were considered as part of the judgement.</xs:documentation> </xs:annotation> </xs:element> <xs:element name="returnPeriodsAndProbabilitiesApproachOther" type="fd:String1000Type" minOccurs="0"> <xs:annotation> <xs:documentation>Conditional. If ‘Other’ is selected from enumeration list provide a description as to why this is the case (it is acceptable to use ‘Uncertain’ but an explanation (however brief) is required)</xs:documentation> </xs:annotation> </xs:element> <xs:element name="returnPeriodsAndProbabilitiesApproachReference" type="fd:ReferenceType" maxOccurs="unbounded"> <xs:annotation> <xs:documentation>Required. Provide document(s) or link(s) to the information relating to the approach taken to the calculation of flood return periods and probabilities. </xs:documentation> </xs:annotation> </xs:element> <xs:element name="RelevantSourcesSelected" type="RelevantSourcesSelected"/> </xs:sequence> </xs:complexType> |
element Summary1/mappingApproachReferences
| diagram | ![]() |
||||||||
| namespace | http://water.eionet.europa.eu/schemas/dir200760ec | ||||||||
| type | ReferenceType | ||||||||
| properties |
|
||||||||
| children | Hyperlink FileName Bookmark DocumentName Subject | ||||||||
| annotation |
|
||||||||
| source | <xs:element name="mappingApproachReferences" type="fd:ReferenceType" maxOccurs="unbounded"> <xs:annotation> <xs:documentation>Required. Provide documents or links to relevant documents covering the following areas related to the approach used in the mapping of flood hazard and flood risk: Please note that 1 to 4 above may be covered in a single document in which case please be careful to Bookmark the relevant chapters, sections or page ranges. </xs:documentation> </xs:annotation> </xs:element> |
element Summary1/article14.4ClimateChange
| diagram | ![]() |
||||||||||||
| namespace | http://water.eionet.europa.eu/schemas/dir200760ec | ||||||||||||
| type | YesNoCode | ||||||||||||
| properties |
|
||||||||||||
| facets |
|
||||||||||||
| annotation |
|
||||||||||||
| source | <xs:element name="article14.4ClimateChange" type="fd:YesNoCode" minOccurs="0" maxOccurs="unbounded"> <xs:annotation> <xs:documentation>Optional. Has climate change been taken into account in the mapping of flood hazard/risk? (more than one option can be selected) - Yes - No - </xs:documentation> </xs:annotation> </xs:element> |
element Summary1/article14.4ClimateChangeReference
| diagram | ![]() |
||||||||
| namespace | http://water.eionet.europa.eu/schemas/dir200760ec | ||||||||
| type | ReferenceType | ||||||||
| properties |
|
||||||||
| children | Hyperlink FileName Bookmark DocumentName Subject | ||||||||
| annotation |
|
||||||||
| source | <xs:element name="article14.4ClimateChangeReference" type="fd:ReferenceType" minOccurs="0" maxOccurs="unbounded"> <xs:annotation> <xs:documentation>Optional. If ‘Yes’ provide document(s) or link(s) detailing how climate change has (or links to a document providing an explanation if it has not) been taken into account in the assessment of flood hazard/risk. </xs:documentation> </xs:annotation> </xs:element> |
element Summary1/relevantSource
| diagram | ![]() |
|||||||||||||||||||||
| namespace | http://water.eionet.europa.eu/schemas/dir200760ec | |||||||||||||||||||||
| type | RelevantSources_Enum | |||||||||||||||||||||
| properties |
|
|||||||||||||||||||||
| facets |
|
|||||||||||||||||||||
| annotation |
|
|||||||||||||||||||||
| source | <xs:element name="relevantSource" type="fd:RelevantSources_Enum" maxOccurs="unbounded"> <xs:annotation> <xs:documentation>Required. Indicate which sources of flooding are considered to be relevant to this UoM or RBD (one or more options can be selected): - Fluvial - Pluvial - Groundwater - Seawater - Artificial Water-Bearing Infrastructure - Other Source</xs:documentation> </xs:annotation> </xs:element> |
element Summary1/relevantSourcesOtherDescription
| diagram | ![]() |
|||||||||
| namespace | http://water.eionet.europa.eu/schemas/dir200760ec | |||||||||
| type | String1000Type | |||||||||
| properties |
|
|||||||||
| facets |
|
|||||||||
| annotation |
|
|||||||||
| source | <xs:element name="relevantSourcesOtherDescription" type="fd:String1000Type" minOccurs="0"> <xs:annotation> <xs:documentation>Conditional. If ‘Other Source’ is selected from enumeration list provide a description (this may relate to one other source or several other sources)</xs:documentation> </xs:annotation> </xs:element> |
element Summary1/sameSourcesAsAPSFR
| diagram | ![]() |
||||||||||||
| namespace | http://water.eionet.europa.eu/schemas/dir200760ec | ||||||||||||
| type | YesNoCode | ||||||||||||
| properties |
|
||||||||||||
| facets |
|
||||||||||||
| annotation |
|
||||||||||||
| source | <xs:element name="sameSourcesAsAPSFR" type="fd:YesNoCode"> <xs:annotation> <xs:documentation>Required. Indicate whether the sources mapped are the same as those considered in the APSFR. Areas for which flood hazard/risk maps should be prepared are indicated at the APSFR stage. - Yes - No</xs:documentation> </xs:annotation> </xs:element> |
element Summary1/sameSourcesAsAPSFRDescription
| diagram | ![]() |
|||||||||
| namespace | http://water.eionet.europa.eu/schemas/dir200760ec | |||||||||
| type | String1000Type | |||||||||
| properties |
|
|||||||||
| facets |
|
|||||||||
| annotation |
|
|||||||||
| source | <xs:element name="sameSourcesAsAPSFRDescription" type="fd:String1000Type" minOccurs="0"> <xs:annotation> <xs:documentation>Conditional. If ‘No’ is selected from enumeration list in SameSourcesAsAPSFR ,provide an explanation as to why the sources mapped are different to those considered in the APSFR</xs:documentation> </xs:annotation> </xs:element> |
element Summary1/returnPeriodsAndProbabilitiesApproach
| diagram | ![]() |
||||||||||||||||||||||||
| namespace | http://water.eionet.europa.eu/schemas/dir200760ec | ||||||||||||||||||||||||
| type | ReturnperiodandprobabilitiesApproach_Enum | ||||||||||||||||||||||||
| properties |
|
||||||||||||||||||||||||
| facets |
|
||||||||||||||||||||||||
| annotation |
|
||||||||||||||||||||||||
| source | <xs:element name="returnPeriodsAndProbabilitiesApproach" type="fd:ReturnperiodandprobabilitiesApproach_Enum" maxOccurs="unbounded"> <xs:annotation> <xs:documentation>Required. Provide an indication of the approach taken to the calculation of flood return periods and probabilities (one or more options can be selected): - Expert judgment - (Statistical analysis on) historical counts - (Statistical analysis on) gauging data - (Statistical analysison rainfall data - (Statistical analysis on) hydrological modelling - (Statistical analysis on) hydraulic modelling - Other (e.g. uncertain)</xs:documentation> </xs:annotation> </xs:element> |
element Summary1/returnPeriodsAndProbabilitiesApproachExpertJudgementDescription
| diagram | ![]() |
|||||||||
| namespace | http://water.eionet.europa.eu/schemas/dir200760ec | |||||||||
| type | String100Type | |||||||||
| properties |
|
|||||||||
| facets |
|
|||||||||
| annotation |
|
|||||||||
| source | <xs:element name="returnPeriodsAndProbabilitiesApproachExpertJudgementDescription" type="fd:String100Type" minOccurs="0"> <xs:annotation> <xs:documentation>Conditional. If ‘Expert Judgement’ has been selected from enumeration list, provide a brief description as to how expert judgement was used to determine flood return periods and probabilities. Where “Expert Judgement” has been selected from the enumeration list, MS are required to provide a brief description as to how expert judgement has been used to inform the determination of flood return periods and probabilities. A relatively short description only is required here, for example on the type of organisations consulted (public administration and/or private company) and what key issues were considered as part of the judgement.</xs:documentation> </xs:annotation> </xs:element> |
element Summary1/returnPeriodsAndProbabilitiesApproachOther
| diagram | ![]() |
|||||||||
| namespace | http://water.eionet.europa.eu/schemas/dir200760ec | |||||||||
| type | String1000Type | |||||||||
| properties |
|
|||||||||
| facets |
|
|||||||||
| annotation |
|
|||||||||
| source | <xs:element name="returnPeriodsAndProbabilitiesApproachOther" type="fd:String1000Type" minOccurs="0"> <xs:annotation> <xs:documentation>Conditional. If ‘Other’ is selected from enumeration list provide a description as to why this is the case (it is acceptable to use ‘Uncertain’ but an explanation (however brief) is required)</xs:documentation> </xs:annotation> </xs:element> |
element Summary1/returnPeriodsAndProbabilitiesApproachReference
| diagram | ![]() |
||||||||
| namespace | http://water.eionet.europa.eu/schemas/dir200760ec | ||||||||
| type | ReferenceType | ||||||||
| properties |
|
||||||||
| children | Hyperlink FileName Bookmark DocumentName Subject | ||||||||
| annotation |
|
||||||||
| source | <xs:element name="returnPeriodsAndProbabilitiesApproachReference" type="fd:ReferenceType" maxOccurs="unbounded"> <xs:annotation> <xs:documentation>Required. Provide document(s) or link(s) to the information relating to the approach taken to the calculation of flood return periods and probabilities. </xs:documentation> </xs:annotation> </xs:element> |
element Summary1/RelevantSourcesSelected
| diagram | ![]() |
||||
| namespace | http://water.eionet.europa.eu/schemas/dir200760ec | ||||
| type | RelevantSourcesSelected | ||||
| properties |
|
||||
| children | OtherSource Fluvial ArtificialWaterBearingInfrastructure Groundwater Pluvial SeaWater | ||||
| source | <xs:element name="RelevantSourcesSelected" type="RelevantSourcesSelected"/> |
complexType Summary3
| diagram | ![]() |
||
| namespace | http://water.eionet.europa.eu/schemas/dir200760ec | ||
| children | summary3_1Article6.5_a_MethodInhabitantsAffectedReference summary3_2Article6.5_b_MethodEconomicActivityAffectedReference summary3_3Article6.5_c_MethodLocationIedInstallationReference summary3_4Article6.5_c_MethodWfdProtectedAreasReference summary3_5Article6.5_d_MethodOtherInformationReference | ||
| used by |
|
||
| source | <xs:complexType name="Summary3"> <xs:sequence> <xs:element name="summary3_1Article6.5_a_MethodInhabitantsAffectedReference" type="fd:ReferenceType" maxOccurs="unbounded"> <xs:annotation> <xs:documentation>Required. Provide document(s) or link(s) to methods (including criteria) used to determine for each flood scenario the indicative number of inhabitants affected (art 6.5.a).</xs:documentation> </xs:annotation> </xs:element> <xs:element name="summary3_2Article6.5_b_MethodEconomicActivityAffectedReference" type="fd:ReferenceType" maxOccurs="unbounded"> <xs:annotation> <xs:documentation>Required. Provide document(s) or link(s) to methods (including criteria) used to determine for each flood scenario the type of economic activity affected (art 6.5.b). </xs:documentation> </xs:annotation> </xs:element> <xs:element name="summary3_3Article6.5_c_MethodLocationIedInstallationReference" type="fd:ReferenceType" maxOccurs="unbounded"> <xs:annotation> <xs:documentation>Required. Provide document(s) or link(s) to methods (including criteria) used to determine for each flood scenario the location of the IED installation (art 6.5.c). </xs:documentation> </xs:annotation> </xs:element> <xs:element name="summary3_4Article6.5_c_MethodWfdProtectedAreasReference" type="fd:ReferenceType" maxOccurs="unbounded"> <xs:annotation> <xs:documentation>Required. Provide document(s) or link(s) to methods (including criteria) used to determine for each flood scenario the impact on WFD Protected Areas (art 6.5.c).</xs:documentation> </xs:annotation> </xs:element> <xs:element name="summary3_5Article6.5_d_MethodOtherInformationReference" type="fd:ReferenceType" minOccurs="0" maxOccurs="unbounded"> <xs:annotation> <xs:documentation>Required. Provide document(s) or link(s) to methods (including criteria) used to determine for each flood scenario the type of other information considered relevant by Member States (art 6.5.d). </xs:documentation> </xs:annotation> </xs:element> </xs:sequence> </xs:complexType> |
element Summary3/summary3_1Article6.5_a_MethodInhabitantsAffectedReference
| diagram | ![]() |
||||||||
| namespace | http://water.eionet.europa.eu/schemas/dir200760ec | ||||||||
| type | ReferenceType | ||||||||
| properties |
|
||||||||
| children | Hyperlink FileName Bookmark DocumentName Subject | ||||||||
| annotation |
|
||||||||
| source | <xs:element name="summary3_1Article6.5_a_MethodInhabitantsAffectedReference" type="fd:ReferenceType" maxOccurs="unbounded"> <xs:annotation> <xs:documentation>Required. Provide document(s) or link(s) to methods (including criteria) used to determine for each flood scenario the indicative number of inhabitants affected (art 6.5.a).</xs:documentation> </xs:annotation> </xs:element> |
element Summary3/summary3_2Article6.5_b_MethodEconomicActivityAffectedReference
| diagram | ![]() |
||||||||
| namespace | http://water.eionet.europa.eu/schemas/dir200760ec | ||||||||
| type | ReferenceType | ||||||||
| properties |
|
||||||||
| children | Hyperlink FileName Bookmark DocumentName Subject | ||||||||
| annotation |
|
||||||||
| source | <xs:element name="summary3_2Article6.5_b_MethodEconomicActivityAffectedReference" type="fd:ReferenceType" maxOccurs="unbounded"> <xs:annotation> <xs:documentation>Required. Provide document(s) or link(s) to methods (including criteria) used to determine for each flood scenario the type of economic activity affected (art 6.5.b). </xs:documentation> </xs:annotation> </xs:element> |
element Summary3/summary3_3Article6.5_c_MethodLocationIedInstallationReference
| diagram | ![]() |
||||||||
| namespace | http://water.eionet.europa.eu/schemas/dir200760ec | ||||||||
| type | ReferenceType | ||||||||
| properties |
|
||||||||
| children | Hyperlink FileName Bookmark DocumentName Subject | ||||||||
| annotation |
|
||||||||
| source | <xs:element name="summary3_3Article6.5_c_MethodLocationIedInstallationReference" type="fd:ReferenceType" maxOccurs="unbounded"> <xs:annotation> <xs:documentation>Required. Provide document(s) or link(s) to methods (including criteria) used to determine for each flood scenario the location of the IED installation (art 6.5.c). </xs:documentation> </xs:annotation> </xs:element> |
element Summary3/summary3_4Article6.5_c_MethodWfdProtectedAreasReference
| diagram | ![]() |
||||||||
| namespace | http://water.eionet.europa.eu/schemas/dir200760ec | ||||||||
| type | ReferenceType | ||||||||
| properties |
|
||||||||
| children | Hyperlink FileName Bookmark DocumentName Subject | ||||||||
| annotation |
|
||||||||
| source | <xs:element name="summary3_4Article6.5_c_MethodWfdProtectedAreasReference" type="fd:ReferenceType" maxOccurs="unbounded"> <xs:annotation> <xs:documentation>Required. Provide document(s) or link(s) to methods (including criteria) used to determine for each flood scenario the impact on WFD Protected Areas (art 6.5.c).</xs:documentation> </xs:annotation> </xs:element> |
element Summary3/summary3_5Article6.5_d_MethodOtherInformationReference
| diagram | ![]() |
||||||||
| namespace | http://water.eionet.europa.eu/schemas/dir200760ec | ||||||||
| type | ReferenceType | ||||||||
| properties |
|
||||||||
| children | Hyperlink FileName Bookmark DocumentName Subject | ||||||||
| annotation |
|
||||||||
| source | <xs:element name="summary3_5Article6.5_d_MethodOtherInformationReference" type="fd:ReferenceType" minOccurs="0" maxOccurs="unbounded"> <xs:annotation> <xs:documentation>Required. Provide document(s) or link(s) to methods (including criteria) used to determine for each flood scenario the type of other information considered relevant by Member States (art 6.5.d). </xs:documentation> </xs:annotation> </xs:element> |
complexType Summary4
| diagram | ![]() |
||
| namespace | http://water.eionet.europa.eu/schemas/dir200760ec | ||
| children | article6.2PriorInformationExchangeOccurred article6.2PriorInformationExchangeDescription article6.2PriorInformationExchange article6.2PriorInformationExchangeOtherDescription article6.2PriorInformationExchangeReference | ||
| used by |
|
||
| source | <xs:complexType name="Summary4"> <xs:sequence> <xs:element name="article6.2PriorInformationExchangeOccurred" type="fd:YesNoCode"> <xs:annotation> <xs:documentation>Required . For International UoMs/RBDs state whether prior exchange of information has taken place in the preparation of flood hazard/flood risk maps for APSFRs which are shared with other MS or non-MS . - Yes - No InformationExchange_1/Description) · Yes · No</xs:documentation> </xs:annotation> </xs:element> <xs:element name="article6.2PriorInformationExchangeDescription" type="fd:String1000Type" minOccurs="0"> <xs:annotation> <xs:documentation>Conditional. If ‘No’ selected in Article6.2PriorInformationExchangeOccurred, provide an explanation</xs:documentation> </xs:annotation> </xs:element> <xs:element name="article6.2PriorInformationExchange" type="fd:InternationalInformationExchange_Enum" maxOccurs="unbounded"> <xs:annotation> <xs:documentation>Required. Where Article6.2PriorInformationExchangeOccured is “Yes”, indicate the mechanism of prior information exchange (one or more options can be selected): - International River Commission - Bilateral border water commissions - International coordination and working groups - Bilateral coordination and working groups - Regulations in place to enable exchange of information at international level - Use of pre-existing structures to ensure bilateral coordination (in place before FD implementation) - Informal arrangements (groups discussions and exchange of information) - Joint declaration with a neighbouring country (including non-EU MS) on cooperation on joint action - Other</xs:documentation> </xs:annotation> </xs:element> <xs:element name="article6.2PriorInformationExchangeOtherDescription" type="fd:String1000Type" minOccurs="0"> <xs:annotation> <xs:documentation>Conditional. If ‘Other’ is selected in Article6.2PriorInformationExchange, provide an explanation</xs:documentation> </xs:annotation> </xs:element> <xs:element name="article6.2PriorInformationExchangeReference" type="fd:ReferenceType" minOccurs="0" maxOccurs="unbounded"> <xs:annotation> <xs:documentation>Optional. Provide document(s) or link(s) to evidence that the coordination mechanisms are in place for prior information exchange. </xs:documentation> </xs:annotation> </xs:element> </xs:sequence> </xs:complexType> |
element Summary4/article6.2PriorInformationExchangeOccurred
| diagram | ![]() |
||||||||||||
| namespace | http://water.eionet.europa.eu/schemas/dir200760ec | ||||||||||||
| type | YesNoCode | ||||||||||||
| properties |
|
||||||||||||
| facets |
|
||||||||||||
| annotation |
|
||||||||||||
| source | <xs:element name="article6.2PriorInformationExchangeOccurred" type="fd:YesNoCode"> <xs:annotation> <xs:documentation>Required . For International UoMs/RBDs state whether prior exchange of information has taken place in the preparation of flood hazard/flood risk maps for APSFRs which are shared with other MS or non-MS . - Yes - No InformationExchange_1/Description) · Yes · No</xs:documentation> </xs:annotation> </xs:element> |
element Summary4/article6.2PriorInformationExchangeDescription
| diagram | ![]() |
|||||||||
| namespace | http://water.eionet.europa.eu/schemas/dir200760ec | |||||||||
| type | String1000Type | |||||||||
| properties |
|
|||||||||
| facets |
|
|||||||||
| annotation |
|
|||||||||
| source | <xs:element name="article6.2PriorInformationExchangeDescription" type="fd:String1000Type" minOccurs="0"> <xs:annotation> <xs:documentation>Conditional. If ‘No’ selected in Article6.2PriorInformationExchangeOccurred, provide an explanation</xs:documentation> </xs:annotation> </xs:element> |
element Summary4/article6.2PriorInformationExchange
| diagram | ![]() |
|||||||||||||||||||||||||||||||||
| namespace | http://water.eionet.europa.eu/schemas/dir200760ec | |||||||||||||||||||||||||||||||||
| type | InternationalInformationExchange_Enum | |||||||||||||||||||||||||||||||||
| properties |
|
|||||||||||||||||||||||||||||||||
| facets |
|
|||||||||||||||||||||||||||||||||
| annotation |
|
|||||||||||||||||||||||||||||||||
| source | <xs:element name="article6.2PriorInformationExchange" type="fd:InternationalInformationExchange_Enum" maxOccurs="unbounded"> <xs:annotation> <xs:documentation>Required. Where Article6.2PriorInformationExchangeOccured is “Yes”, indicate the mechanism of prior information exchange (one or more options can be selected): - International River Commission - Bilateral border water commissions - International coordination and working groups - Bilateral coordination and working groups - Regulations in place to enable exchange of information at international level - Use of pre-existing structures to ensure bilateral coordination (in place before FD implementation) - Informal arrangements (groups discussions and exchange of information) - Joint declaration with a neighbouring country (including non-EU MS) on cooperation on joint action - Other</xs:documentation> </xs:annotation> </xs:element> |
element Summary4/article6.2PriorInformationExchangeOtherDescription
| diagram | ![]() |
|||||||||
| namespace | http://water.eionet.europa.eu/schemas/dir200760ec | |||||||||
| type | String1000Type | |||||||||
| properties |
|
|||||||||
| facets |
|
|||||||||
| annotation |
|
|||||||||
| source | <xs:element name="article6.2PriorInformationExchangeOtherDescription" type="fd:String1000Type" minOccurs="0"> <xs:annotation> <xs:documentation>Conditional. If ‘Other’ is selected in Article6.2PriorInformationExchange, provide an explanation</xs:documentation> </xs:annotation> </xs:element> |
element Summary4/article6.2PriorInformationExchangeReference
| diagram | ![]() |
||||||||
| namespace | http://water.eionet.europa.eu/schemas/dir200760ec | ||||||||
| type | ReferenceType | ||||||||
| properties |
|
||||||||
| children | Hyperlink FileName Bookmark DocumentName Subject | ||||||||
| annotation |
|
||||||||
| source | <xs:element name="article6.2PriorInformationExchangeReference" type="fd:ReferenceType" minOccurs="0" maxOccurs="unbounded"> <xs:annotation> <xs:documentation>Optional. Provide document(s) or link(s) to evidence that the coordination mechanisms are in place for prior information exchange. </xs:documentation> </xs:annotation> </xs:element> |
complexType Summary5
| diagram | ![]() |
||
| namespace | http://water.eionet.europa.eu/schemas/dir200760ec | ||
| children | summary5MapExplanationReference | ||
| used by |
|
||
| source | <xs:complexType name="Summary5"> <xs:sequence> <xs:element name="summary5MapExplanationReference" type="fd:ReferenceType"> <xs:annotation> <xs:documentation>Required. Provide document(s) or link(s) to information that gives an explanation (to be made available to the public through WISE) on how to understand the flood maps in terms of contents, scale, purpose/use, accuracy, legends, date of publication, responsible authorities and links to further information. </xs:documentation> </xs:annotation> </xs:element> </xs:sequence> </xs:complexType> |
element Summary5/summary5MapExplanationReference
| diagram | ![]() |
||||
| namespace | http://water.eionet.europa.eu/schemas/dir200760ec | ||||
| type | ReferenceType | ||||
| properties |
|
||||
| children | Hyperlink FileName Bookmark DocumentName Subject | ||||
| annotation |
|
||||
| source | <xs:element name="summary5MapExplanationReference" type="fd:ReferenceType"> <xs:annotation> <xs:documentation>Required. Provide document(s) or link(s) to information that gives an explanation (to be made available to the public through WISE) on how to understand the flood maps in terms of contents, scale, purpose/use, accuracy, legends, date of publication, responsible authorities and links to further information. </xs:documentation> </xs:annotation> </xs:element> |
complexType TypeIEDInstallations
| diagram | ![]() |
||
| namespace | http://water.eionet.europa.eu/schemas/dir200760ec | ||
| children | typeIEDInstallation naceCode | ||
| used by |
|
||
| source | <xs:complexType name="TypeIEDInstallations"> <xs:sequence> <xs:element name="typeIEDInstallation" type="fd:TypeIEDInstallation_Enum" minOccurs="0"> <xs:annotation> <xs:documentation>Optional. Identify type (more than one can be selected) List of activities from Annex I, DIRECTIVE 2010/75/EC of 24 November 2010 (Date of publishing: 17.12.2010): - 1 - Energy industries - 1.1 - Combustion of fuels in installations with a total rated thermal input of 50 MW or more - 1.2 - Refining of mineral oil and gas - 1.3 - Production of coke - 1.4.a - Gasification or liquefaction of coal - 1.4.b - Gasification or liquefaction of other fuels in installations with a total rated thermal input of 20 MW or more - 2 - Production and processing of metals - 2.1 - Metal ore (including sulphide ore) roasting or sintering - 2.2 - Production of pig iron or steel (primary or secondary fusion) including continuous casting, with a capacity exceeding 2,5 tonnes per hour - 2.3.a - Processing of ferrous metals: operation of hot-rolling mills with a capacity exceeding 20 tonnes of crude steel per hour - 2.3.b - Processing of ferrous metals: operation of smitheries with hammers the energy of which exceeds 50 kilojoule per hammer, where the calorific power used exceeds 20 MW - 2.3.c - Processing of ferrous metals application of protective fused metal coats with an input exceeding 2 tonnes of crude steel per hour - 2.4 - Operation of ferrous metal foundries with a production capacity exceeding 20 tonnes per day - 2.5.a - Processing of non-ferrous metals: production of non-ferrous crude metals from ore, concentrates or secondary raw materials by metallurgical, chemical or electrolytic processes - 2.5.b - Processing of non-ferrous metals: melting, including the alloyage, of non-ferrous metals, including recovered products and operation of non- ferrous metal foundries, with a melting capacity exceeding 4 tonnes per day for lead and cadmium or 20 tonnes per day for all other metals - 2.6 - Surface treatment of metals or plastic materials using an electrolytic or chemical process where the volume of the treatment vats exceeds 30 m3 - 3 - Mineral industry - 3.1.a - Production of cement clinker in rotary kilns with a production capacity exceeding 500 tonnes per day or in other kilns with a production capacity exceeding 50 tonnes per day - 3.1.b - Production of lime in kilns with a production capacity exceeding 50 tonnes per day - 3.1.c - Production of magnesium oxide in kilns with a production capacity exceeding 50 tonnes per day - 3.2 - Production of asbestos or the manufacture of asbestos-based products - 3.3 - Manufacture of glass including glass fibre with a melting capacity exceeding 20 tonnes per day - 3.4 - Melting mineral substances including the production of mineral fibres with a melting capacity exceeding 20 tonnes per day - 3.5 - Manufacture of ceramic products by firing, in particular roofing tiles, bricks, refractory bricks, tiles, stoneware or porcelain with a production capacity exceeding 75 tonnes per day and/or with a kiln capacity exceeding 4 m3 and with a setting density per kiln exceeding 300 kg/m3 - 4 - Chemical industry For the purpose of this section, production within the meaning of the categories of activities contained in this section means the production on an industrial scale by chemical or biological processing of substances or groups of substances listed in points 4.1 to 4.6 4.1 Production of organic chemicals, such as: - 4.1.a - simple hydrocarbons (linear or cyclic, saturated or unsaturated, aliphatic or aromatic) - 4.1.b - oxygen-containing hydrocarbons such as alcohols, aldehydes, ketones, carboxylic acids, esters and mixtures of esters, acetates, ethers, peroxides and epoxy resins - 4.1.c - sulphurous hydrocarbons - 4.1.d - nitrogenous hydrocarbons such as amines, amides, nitrous compounds, nitro compounds or nitrate compounds, nitriles, cyanates, isocyanates - 4.1.e - phosphorus-containing hydrocarbons - 4.1.f - halogenic hydrocarbons - 4.1.g - organometallic compounds - 4.1.h - plastic materials (polymers, synthetic fibres and cellulose-based fibres) - 4.1.i - synthetic rubbers - 4.1.j - dyes and pigments - 4.1.k - surface-active agents and surfactants 4.2 Production of inorganic chemicals, such as: - 4.2.a - gases, such as ammonia, chlorine or hydrogen chloride, fluorine or hydrogen fluoride, carbon oxides, sulphur compounds, nitrogen oxides, hydrogen, sulphur dioxide, carbonyl chloride - 4.2.b - acids, such as chromic acid, hydrofluoric acid, phosphoric acid, nitric acid, hydrochloric acid, sulphuric acid, oleum, sulphurous acids - 4.2.c - bases, such as ammonium hydroxide, potassium hydroxide, sodium hydroxide - 4.2.d - salts, such as ammonium chloride, potassium chlorate, potassium carbonate, sodium carbonate, perborate, silver nitrate - 4.2.e - non-metals, metal oxides or other inorganic compounds such as calcium carbide, silicon, silicon carbide - 4.3 - Production of phosphorous-, nitrogen- or potassium-based fertilisers (simple or compound fertilisers) - 4.4 - Production of plant protection products or of biocides - 4.5 - Production of pharmaceutical products including intermediates - 4.6 - Production of explosives - 5 - Waste management 5.1 Disposal or recovery of hazardous waste with a capacity exceeding 10 tonnes per day involving one or more of the following activities: - 5.1.a - biological treatment - 5.1.b - physico-chemical treatment - 5.1.c - blending or mixing prior to submission to any of the other activities listed in points 5.1 and 5.2 - 5.1.d - repackaging prior to submission to any of the other activities listed in points 5.1 and 5.2 - 5.1.e - solvent reclamation/regeneration - 5.1.f - recycling/reclamation of inorganic materials other than metals or metal compounds - 5.1.g - regeneration of acids or bases - 5.1.h - recovery of components used for pollution abatement - 5.1.i - recovery of components from catalysts - 5.1.j - oil re-refining or other reuses of oil - 5.1.k - surface impoundment - 5.2.a - Disposal or recovery of waste in waste incineration plants or in waste co-incineration plants for non-hazardous waste with a capacity exceeding 3 tonnes per hour; - 5.2.b - Disposal or recovery of waste in waste incineration plants or in waste co-incineration plants for hazardous waste with a capacity exceeding 10 tonnes per day 5.3.a - Disposal of non-hazardous waste with a capacity exceeding 50 tonnes per day involving one or more of the following activities, and excluding activities covered by Council Directive 91/271/EEC of 21 May 1991 concerning urban waste-water treatment (OJ L 135, 30.5.1991, p. 40.): - 5.3.a.i - biological treatment - 5.3.a.ii - physico-chemical treatment - 5.3.a.iii - pre-treatment of waste for incineration or co-incineration - 5.3.a.iv - treatment of slags and ashes - 5.3.a.v - treatment in shredders of metal waste, including waste electrical and electronic equipment and end-of-life vehicles and their components 5.3.b - Recovery, or a mix of recovery and disposal, of non-hazardous waste with a capacity exceeding 75 tonnes per day involving one or more of the following activities, and excluding activities covered by Directive 91/271/EEC: - 5.3.b.i - biological treatment - 5.3.b.ii - pre-treatment of waste for incineration or co-incineration - 5.3.b.iii - treatment of slags and ashes - 5.3.b.iv - treatment in shredders of metal waste, including waste electrical and electronic equipment and end-of-life vehicles and their components. When the only waste treatment activity carried out is anaerobic digestion, the capacity threshold for this activity shall be 100 tonnes per day. - 5.4 - Landfills, as defined in Article 2(g) of Council Directive 1999/31/EC of 26 April 1999 on the landfill of waste (OJ L 182, 16.7.1999, p. 1.), receiving more than 10 tonnes of waste per day or with a total capacity exceeding 25 000 tonnes, excluding landfills of inert waste - 5.5 - Temporary storage of hazardous waste not covered under point 5.4 pending any of the activities listed in points 5.1, 5.2, 5.4 and 5.6 with a total capacity exceeding 50 tonnes, excluding temporary storage, pending collection, on the site where the waste is generated - 5.6 - Underground storage of hazardous waste with a total capacity exceeding 50 tonnes - 6 - Other activities 6.1 - Production in industrial installations of - 6.1.a - pulp from timber or other fibrous materials - 6.1.b - paper or card board with a production capacity exceeding 20 tonnes per day - 6.1.c - one or more of the following wood-based panels: oriented strand board, particleboard or fibreboard with a production capacity exceeding 600 m3 per day - 6.2 - Pre-treatment (operations such as washing, bleaching, mercerisation) or dyeing of textile fibres or textiles where the treatment capacity exceeds 10 tonnes per day - 6.3 - Tanning of hides and skins where the treatment capacity exceeds 12 tonnes of finished products per day - 6.4.a - Operating slaughterhouses with a carcass production capacity greater than 50 tonnes per day 6.4b - Treatment and processing, other than exclusively packaging, of the following raw materials, whether previously processed or unprocessed, intended for the production of food or feed from: - 6.4.b.i - only animal raw materials (other than exclusively milk) with a finished product production capacity greater than 75 tonnes per day; - 6.4.b.ii - only vegetable raw materials with a finished product production capacity greater than 300 tonnes per day or 600 tonnes per day where the installation operates for a period of no more than 90 consecutive days in any year; - 6.4.b.iii - animal and vegetable raw materials, both in combined and separate products, with a finished product production capacity in tonnes per day greater than: - 75 if A is equal to 10 or more; or, - [300- (22,5 × A)] in any other case, where ‘A’ is the portion of animal material (in percent of weight) of the finished product production capacity. Packaging shall not be included in the final weight of the product. This subsection shall not apply where the raw material is milk only - 6.4.c - Treatment and processing of milk only, the quantity of milk received being greater than 200 tonnes per day (average value on an annual basis). - 6.5 - Disposal or recycling of animal carcases or animal waste with a treatment capacity exceeding 10 tonnes per day - 6.6.a - Intensive rearing of poultry or pigs with more than 40 000 places for poultry; - 6.6.b - Intensive rearing of poultry or pigs with more than 2 000 places for production pigs (over 30 kg), or - 6.6.c - Intensive rearing of poultry or pigs with more than 750 places for sows - 6.7 - Surface treatment of substances, objects or products using organic solvents, in particular for dressing, printing, coating, degreasing, waterproofing, sizing, painting, cleaning or impregnating, with an organic solvent consumption capacity of more than 150 kg per hour or more than 200 tonnes per year - 6.8 - Production of carbon (hard-burnt coal) or electrographite by means of incineration or graphitisation - 6.9 - Capture of CO2 streams from installations covered by this Directive for the purposes of geological storage pursuant to Directive 2009/31/EC - 6.10 - Preservation of wood and wood products with chemicals with a production capacity exceeding 75 m3 per day other than exclusively treating against sapstain - 6.11 - Independently operated treatment of waste water not covered by Directive 91/271/EEC and discharged by an installation covered by Chapter II</xs:documentation> </xs:annotation> </xs:element> <xs:element name="naceCode" type="fd:String250Type" minOccurs="0"> <xs:annotation> <xs:documentation>Optional. Provice NACE code. NACE (Nomenclature of Economic Activities) is the European statistical classification of economic activities. NACE groups organizations according to their business activities. Statistics produced on the basis of NACE are comparable at European level and, in general, at world level in line with the United Nations' International Standard Industrial Classification (ISIC).</xs:documentation> </xs:annotation> </xs:element> </xs:sequence> </xs:complexType> |
element TypeIEDInstallations/typeIEDInstallation
| diagram | ![]() |
|||||||||||||||||||||||||||||||||||||||||||||||||||||||||||||||||||||||||||||||||||||||||||||||||||||||||||||||||||||||||||||||||||||||||||||||||||||||||||||||||||||||||||||||||||||||||||||||||||||||||||||||||||||||||||||||||||||||||||||||||||||||||||||||||||||||||||||||||||||||||||||
| namespace | http://water.eionet.europa.eu/schemas/dir200760ec | |||||||||||||||||||||||||||||||||||||||||||||||||||||||||||||||||||||||||||||||||||||||||||||||||||||||||||||||||||||||||||||||||||||||||||||||||||||||||||||||||||||||||||||||||||||||||||||||||||||||||||||||||||||||||||||||||||||||||||||||||||||||||||||||||||||||||||||||||||||||||||||
| type | TypeIEDInstallation_Enum | |||||||||||||||||||||||||||||||||||||||||||||||||||||||||||||||||||||||||||||||||||||||||||||||||||||||||||||||||||||||||||||||||||||||||||||||||||||||||||||||||||||||||||||||||||||||||||||||||||||||||||||||||||||||||||||||||||||||||||||||||||||||||||||||||||||||||||||||||||||||||||||
| properties |
|
|||||||||||||||||||||||||||||||||||||||||||||||||||||||||||||||||||||||||||||||||||||||||||||||||||||||||||||||||||||||||||||||||||||||||||||||||||||||||||||||||||||||||||||||||||||||||||||||||||||||||||||||||||||||||||||||||||||||||||||||||||||||||||||||||||||||||||||||||||||||||||||
| facets |
|
|||||||||||||||||||||||||||||||||||||||||||||||||||||||||||||||||||||||||||||||||||||||||||||||||||||||||||||||||||||||||||||||||||||||||||||||||||||||||||||||||||||||||||||||||||||||||||||||||||||||||||||||||||||||||||||||||||||||||||||||||||||||||||||||||||||||||||||||||||||||||||||
| annotation |
|
|||||||||||||||||||||||||||||||||||||||||||||||||||||||||||||||||||||||||||||||||||||||||||||||||||||||||||||||||||||||||||||||||||||||||||||||||||||||||||||||||||||||||||||||||||||||||||||||||||||||||||||||||||||||||||||||||||||||||||||||||||||||||||||||||||||||||||||||||||||||||||||
| source | <xs:element name="typeIEDInstallation" type="fd:TypeIEDInstallation_Enum" minOccurs="0"> <xs:annotation> <xs:documentation>Optional. Identify type (more than one can be selected) List of activities from Annex I, DIRECTIVE 2010/75/EC of 24 November 2010 (Date of publishing: 17.12.2010): - 1 - Energy industries - 1.1 - Combustion of fuels in installations with a total rated thermal input of 50 MW or more - 1.2 - Refining of mineral oil and gas - 1.3 - Production of coke - 1.4.a - Gasification or liquefaction of coal - 1.4.b - Gasification or liquefaction of other fuels in installations with a total rated thermal input of 20 MW or more - 2 - Production and processing of metals - 2.1 - Metal ore (including sulphide ore) roasting or sintering - 2.2 - Production of pig iron or steel (primary or secondary fusion) including continuous casting, with a capacity exceeding 2,5 tonnes per hour - 2.3.a - Processing of ferrous metals: operation of hot-rolling mills with a capacity exceeding 20 tonnes of crude steel per hour - 2.3.b - Processing of ferrous metals: operation of smitheries with hammers the energy of which exceeds 50 kilojoule per hammer, where the calorific power used exceeds 20 MW - 2.3.c - Processing of ferrous metals application of protective fused metal coats with an input exceeding 2 tonnes of crude steel per hour - 2.4 - Operation of ferrous metal foundries with a production capacity exceeding 20 tonnes per day - 2.5.a - Processing of non-ferrous metals: production of non-ferrous crude metals from ore, concentrates or secondary raw materials by metallurgical, chemical or electrolytic processes - 2.5.b - Processing of non-ferrous metals: melting, including the alloyage, of non-ferrous metals, including recovered products and operation of non- ferrous metal foundries, with a melting capacity exceeding 4 tonnes per day for lead and cadmium or 20 tonnes per day for all other metals - 2.6 - Surface treatment of metals or plastic materials using an electrolytic or chemical process where the volume of the treatment vats exceeds 30 m3 - 3 - Mineral industry - 3.1.a - Production of cement clinker in rotary kilns with a production capacity exceeding 500 tonnes per day or in other kilns with a production capacity exceeding 50 tonnes per day - 3.1.b - Production of lime in kilns with a production capacity exceeding 50 tonnes per day - 3.1.c - Production of magnesium oxide in kilns with a production capacity exceeding 50 tonnes per day - 3.2 - Production of asbestos or the manufacture of asbestos-based products - 3.3 - Manufacture of glass including glass fibre with a melting capacity exceeding 20 tonnes per day - 3.4 - Melting mineral substances including the production of mineral fibres with a melting capacity exceeding 20 tonnes per day - 3.5 - Manufacture of ceramic products by firing, in particular roofing tiles, bricks, refractory bricks, tiles, stoneware or porcelain with a production capacity exceeding 75 tonnes per day and/or with a kiln capacity exceeding 4 m3 and with a setting density per kiln exceeding 300 kg/m3 - 4 - Chemical industry For the purpose of this section, production within the meaning of the categories of activities contained in this section means the production on an industrial scale by chemical or biological processing of substances or groups of substances listed in points 4.1 to 4.6 4.1 Production of organic chemicals, such as: - 4.1.a - simple hydrocarbons (linear or cyclic, saturated or unsaturated, aliphatic or aromatic) - 4.1.b - oxygen-containing hydrocarbons such as alcohols, aldehydes, ketones, carboxylic acids, esters and mixtures of esters, acetates, ethers, peroxides and epoxy resins - 4.1.c - sulphurous hydrocarbons - 4.1.d - nitrogenous hydrocarbons such as amines, amides, nitrous compounds, nitro compounds or nitrate compounds, nitriles, cyanates, isocyanates - 4.1.e - phosphorus-containing hydrocarbons - 4.1.f - halogenic hydrocarbons - 4.1.g - organometallic compounds - 4.1.h - plastic materials (polymers, synthetic fibres and cellulose-based fibres) - 4.1.i - synthetic rubbers - 4.1.j - dyes and pigments - 4.1.k - surface-active agents and surfactants 4.2 Production of inorganic chemicals, such as: - 4.2.a - gases, such as ammonia, chlorine or hydrogen chloride, fluorine or hydrogen fluoride, carbon oxides, sulphur compounds, nitrogen oxides, hydrogen, sulphur dioxide, carbonyl chloride - 4.2.b - acids, such as chromic acid, hydrofluoric acid, phosphoric acid, nitric acid, hydrochloric acid, sulphuric acid, oleum, sulphurous acids - 4.2.c - bases, such as ammonium hydroxide, potassium hydroxide, sodium hydroxide - 4.2.d - salts, such as ammonium chloride, potassium chlorate, potassium carbonate, sodium carbonate, perborate, silver nitrate - 4.2.e - non-metals, metal oxides or other inorganic compounds such as calcium carbide, silicon, silicon carbide - 4.3 - Production of phosphorous-, nitrogen- or potassium-based fertilisers (simple or compound fertilisers) - 4.4 - Production of plant protection products or of biocides - 4.5 - Production of pharmaceutical products including intermediates - 4.6 - Production of explosives - 5 - Waste management 5.1 Disposal or recovery of hazardous waste with a capacity exceeding 10 tonnes per day involving one or more of the following activities: - 5.1.a - biological treatment - 5.1.b - physico-chemical treatment - 5.1.c - blending or mixing prior to submission to any of the other activities listed in points 5.1 and 5.2 - 5.1.d - repackaging prior to submission to any of the other activities listed in points 5.1 and 5.2 - 5.1.e - solvent reclamation/regeneration - 5.1.f - recycling/reclamation of inorganic materials other than metals or metal compounds - 5.1.g - regeneration of acids or bases - 5.1.h - recovery of components used for pollution abatement - 5.1.i - recovery of components from catalysts - 5.1.j - oil re-refining or other reuses of oil - 5.1.k - surface impoundment - 5.2.a - Disposal or recovery of waste in waste incineration plants or in waste co-incineration plants for non-hazardous waste with a capacity exceeding 3 tonnes per hour; - 5.2.b - Disposal or recovery of waste in waste incineration plants or in waste co-incineration plants for hazardous waste with a capacity exceeding 10 tonnes per day 5.3.a - Disposal of non-hazardous waste with a capacity exceeding 50 tonnes per day involving one or more of the following activities, and excluding activities covered by Council Directive 91/271/EEC of 21 May 1991 concerning urban waste-water treatment (OJ L 135, 30.5.1991, p. 40.): - 5.3.a.i - biological treatment - 5.3.a.ii - physico-chemical treatment - 5.3.a.iii - pre-treatment of waste for incineration or co-incineration - 5.3.a.iv - treatment of slags and ashes - 5.3.a.v - treatment in shredders of metal waste, including waste electrical and electronic equipment and end-of-life vehicles and their components 5.3.b - Recovery, or a mix of recovery and disposal, of non-hazardous waste with a capacity exceeding 75 tonnes per day involving one or more of the following activities, and excluding activities covered by Directive 91/271/EEC: - 5.3.b.i - biological treatment - 5.3.b.ii - pre-treatment of waste for incineration or co-incineration - 5.3.b.iii - treatment of slags and ashes - 5.3.b.iv - treatment in shredders of metal waste, including waste electrical and electronic equipment and end-of-life vehicles and their components. When the only waste treatment activity carried out is anaerobic digestion, the capacity threshold for this activity shall be 100 tonnes per day. - 5.4 - Landfills, as defined in Article 2(g) of Council Directive 1999/31/EC of 26 April 1999 on the landfill of waste (OJ L 182, 16.7.1999, p. 1.), receiving more than 10 tonnes of waste per day or with a total capacity exceeding 25 000 tonnes, excluding landfills of inert waste - 5.5 - Temporary storage of hazardous waste not covered under point 5.4 pending any of the activities listed in points 5.1, 5.2, 5.4 and 5.6 with a total capacity exceeding 50 tonnes, excluding temporary storage, pending collection, on the site where the waste is generated - 5.6 - Underground storage of hazardous waste with a total capacity exceeding 50 tonnes - 6 - Other activities 6.1 - Production in industrial installations of - 6.1.a - pulp from timber or other fibrous materials - 6.1.b - paper or card board with a production capacity exceeding 20 tonnes per day - 6.1.c - one or more of the following wood-based panels: oriented strand board, particleboard or fibreboard with a production capacity exceeding 600 m3 per day - 6.2 - Pre-treatment (operations such as washing, bleaching, mercerisation) or dyeing of textile fibres or textiles where the treatment capacity exceeds 10 tonnes per day - 6.3 - Tanning of hides and skins where the treatment capacity exceeds 12 tonnes of finished products per day - 6.4.a - Operating slaughterhouses with a carcass production capacity greater than 50 tonnes per day 6.4b - Treatment and processing, other than exclusively packaging, of the following raw materials, whether previously processed or unprocessed, intended for the production of food or feed from: - 6.4.b.i - only animal raw materials (other than exclusively milk) with a finished product production capacity greater than 75 tonnes per day; - 6.4.b.ii - only vegetable raw materials with a finished product production capacity greater than 300 tonnes per day or 600 tonnes per day where the installation operates for a period of no more than 90 consecutive days in any year; - 6.4.b.iii - animal and vegetable raw materials, both in combined and separate products, with a finished product production capacity in tonnes per day greater than: - 75 if A is equal to 10 or more; or, - [300- (22,5 × A)] in any other case, where ‘A’ is the portion of animal material (in percent of weight) of the finished product production capacity. Packaging shall not be included in the final weight of the product. This subsection shall not apply where the raw material is milk only - 6.4.c - Treatment and processing of milk only, the quantity of milk received being greater than 200 tonnes per day (average value on an annual basis). - 6.5 - Disposal or recycling of animal carcases or animal waste with a treatment capacity exceeding 10 tonnes per day - 6.6.a - Intensive rearing of poultry or pigs with more than 40 000 places for poultry; - 6.6.b - Intensive rearing of poultry or pigs with more than 2 000 places for production pigs (over 30 kg), or - 6.6.c - Intensive rearing of poultry or pigs with more than 750 places for sows - 6.7 - Surface treatment of substances, objects or products using organic solvents, in particular for dressing, printing, coating, degreasing, waterproofing, sizing, painting, cleaning or impregnating, with an organic solvent consumption capacity of more than 150 kg per hour or more than 200 tonnes per year - 6.8 - Production of carbon (hard-burnt coal) or electrographite by means of incineration or graphitisation - 6.9 - Capture of CO2 streams from installations covered by this Directive for the purposes of geological storage pursuant to Directive 2009/31/EC - 6.10 - Preservation of wood and wood products with chemicals with a production capacity exceeding 75 m3 per day other than exclusively treating against sapstain - 6.11 - Independently operated treatment of waste water not covered by Directive 91/271/EEC and discharged by an installation covered by Chapter II</xs:documentation> </xs:annotation> </xs:element> |
element TypeIEDInstallations/naceCode
| diagram | ![]() |
|||||||||
| namespace | http://water.eionet.europa.eu/schemas/dir200760ec | |||||||||
| type | String250Type | |||||||||
| properties |
|
|||||||||
| facets |
|
|||||||||
| annotation |
|
|||||||||
| source | <xs:element name="naceCode" type="fd:String250Type" minOccurs="0"> <xs:annotation> <xs:documentation>Optional. Provice NACE code. NACE (Nomenclature of Economic Activities) is the European statistical classification of economic activities. NACE groups organizations according to their business activities. Statistics produced on the basis of NACE are comparable at European level and, in general, at world level in line with the United Nations' International Standard Industrial Classification (ISIC).</xs:documentation> </xs:annotation> </xs:element> |
complexType TypeofFloods
| diagram | ![]() |
||
| namespace | http://water.eionet.europa.eu/schemas/dir200760ec | ||
| children | sourceofFlooding otherSourceDescription sourceUncertainDescription mechanismOfFlooding otherMechanismDescription mechanismUncertainDescription characteristicsOfFlooding otherCharacteristicsDescription characteristicsUncertainDescription sourcesMapped sourcesMappedReference | ||
| used by |
|
||
| source | <xs:complexType name="TypeofFloods"> <xs:sequence> <xs:element name="sourceofFlooding" type="fd:SourceofFlooding_Enum" maxOccurs="unbounded"> <xs:annotation> <xs:documentation>Required. Define relevant source of flooding. The list is in line with table A1 from list of flood types from February 2011 (version 6). Indicate source of floods from enumeration list, one or more options can be selected: - A11=Fluvial: Flooding of land by waters originating from part of a natural drainage system, including natural or modified drainage channels. This source could include flooding from rivers, streams, drainage channels, mountain torrents and ephemeral watercourses, lakes and floods arising from snow melt. - A12=Pluvial: Flooding of land directly from rainfall water falling on, or flowing over, the land. This source could include urban storm water, rural overland flow or excess water, or overland floods arising from snowmelt. - A13=Groundwater: Flooding of land by waters from underground rising to above the land surface. This source could include rising groundwater and underground flow from elevated surface waters. - A14=Sea Water: Flooding of land by water from the sea, estuaries or coastal lakes. This source could include flooding from the sea (e.g., extreme tidal level and / or storm surges) or arising from wave action or coastal tsunamis. - A15=Artificial Water-Bearing Infrastructure: Flooding of land by water arising from artificial, water-bearing infrastructure or failure of such infrastructure. This source could include flooding arising from sewerage systems (including storm water, combined and foul sewers), water supply and wastewater treatment systems, artificial navigation canals and impoundments (e.g., dams and reservoirs). - A16=Other: Flooding of land by water due to other sources, can include other tsunamis. - A17=No data available on the source of flooding. - A18=Source of flooding uncertain</xs:documentation> </xs:annotation> </xs:element> <xs:element name="otherSourceDescription" type="fd:String1000Type" minOccurs="0" maxOccurs="unbounded"> <xs:annotation> <xs:documentation>CONDITIONAL. Provide a description if type is set to 'Other' (A16) under Source in the enumeration list</xs:documentation> </xs:annotation> </xs:element> <xs:element name="sourceUncertainDescription" type="fd:String1000Type" minOccurs="0"> <xs:annotation> <xs:documentation>Conditional. If ‘A18=Source of flooding uncertain’ selected from enumeration list provide a reason for the uncertainty</xs:documentation> </xs:annotation> </xs:element> <xs:element name="mechanismOfFlooding" type="fd:MechanismofFlooding_Enum" minOccurs="0" maxOccurs="unbounded"> <xs:annotation> <xs:documentation>Conditional. Indicate the mechanism of flooding that has been included in the FHRMs from the enumeration list. One or more options can be selected: - A21=Natural Exceedance: Flooding of land by waters exceeding the capacity of their carrying channel or the level of adjacent lands. - A22=Defence Exceedance: Flooding of land due to floodwaters overtopping flood defences. - A23=Defence or Infrastructural Failure: Flooding of land due to the failure of natural or artificial defences or infrastructure. This mechanism of flooding could include the breaching or collapse of a flood defence or retention structure, or the failure in operation of pumping equipment or gates. - A24=Blockage / Restriction: Flooding of land due to a natural or artificial blockage or restriction of a conveyance channel or system. This mechanism of flooding could include the blockage of sewerage systems or due to restrictive channel structures such as bridges or culverts or arising from ice jams or landslides. - A25=Other: Flooding of land by water due to other mechanisms, for instance wind setup floods. - A26=No data available on the mechanism of flooding - A27=Mechanism of flooding uncertain</xs:documentation> </xs:annotation> </xs:element> <xs:element name="otherMechanismDescription" type="fd:String1000Type" minOccurs="0" maxOccurs="unbounded"> <xs:annotation> <xs:documentation>Conditional. Provide a description if type is set to 'Other' (A25) under Mechanism in the enumeration list</xs:documentation> </xs:annotation> </xs:element> <xs:element name="mechanismUncertainDescription" type="fd:String1000Type" minOccurs="0"> <xs:annotation> <xs:documentation>Conditional. If ‘A27=Mechanism of flooding uncertain’ selected from enumeration list provide a reason for the uncertainty.</xs:documentation> </xs:annotation> </xs:element> <xs:element name="characteristicsOfFlooding" type="fd:CharacteristicsofFlooding_Enum" minOccurs="0" maxOccurs="unbounded"> <xs:annotation> <xs:documentation>Optional. Define relevant characteristics of flooding included in the FHRMs. One or more options can be selected. - A31=Flash Flood: A flood that rises and falls quite rapidly with little or no advance warning, usually the result of intense rainfall over a relatively small area. - A32=Snow Melt Flood: Flooding due to rapid snow melt, possibly in combination with rainfall or blockage due to ice jams. - A33=Other rapid onset: A flood which develops quickly, other than a flash flood . - A34=Medium onset flood: An onset of flooding that occurs at a slower rate than a flash flood. - A35=Slow onset flood: A flood which takes a longer time to develop. - A36=Debris Flow: A flood conveying a high degree of debris. - A37=High Velocity Flow: A flood where the floodwaters are flowing at a high velocity. - A38=Deep Flood: A flood where the floodwaters are of significant depth. - A39=Other characteristics, or no special characteristics. - A40= No data available on the characteristics of flooding. - A41=Characteristics of flooding uncertain.</xs:documentation> </xs:annotation> </xs:element> <xs:element name="otherCharacteristicsDescription" type="fd:String1000Type" minOccurs="0" maxOccurs="unbounded"> <xs:annotation> <xs:documentation>Conditional. Provide a description if type is set to 'Other' (A39) under Characteristics in the enumeration list</xs:documentation> </xs:annotation> </xs:element> <xs:element name="characteristicsUncertainDescription" type="fd:String1000Type" minOccurs="0"> <xs:annotation> <xs:documentation>Conditional. If ‘A41=Characteristics of flooding uncertain’ selected from enumeration list provide a reason for the uncertainty</xs:documentation> </xs:annotation> </xs:element> <xs:element name="sourcesMapped" type="fd:FloodSourcesMapped_Enum" maxOccurs="unbounded"> <xs:annotation> <xs:documentation>Required. Provide clarification of the sources presented on the map at the APSFR level. The flood sources which are included in the map should be clearly indicated on the map. - Map shows flood extents for a single source - Map shows flood extent for multiple (i.e. combined) sources by overlapping individual flood sources - Map shows flood extent for multiple sources resulting from combined modelling of flood sources (e.g. that occurred concurrently)</xs:documentation> </xs:annotation> </xs:element> <xs:element name="sourcesMappedReference" type="fd:ReferenceType" minOccurs="0" maxOccurs="unbounded"> <xs:annotation> <xs:documentation>Conditional. Where multiple sources have been selected in SourcesMapped explain which sources have been combined in the maps and how these sources were modelled i.e. modelling individually and overlain or modelled in combination. </xs:documentation> </xs:annotation> </xs:element> </xs:sequence> </xs:complexType> |
element TypeofFloods/sourceofFlooding
| diagram | ![]() |
|||||||||||||||||||||||||||
| namespace | http://water.eionet.europa.eu/schemas/dir200760ec | |||||||||||||||||||||||||||
| type | SourceofFlooding_Enum | |||||||||||||||||||||||||||
| properties |
|
|||||||||||||||||||||||||||
| facets |
|
|||||||||||||||||||||||||||
| annotation |
|
|||||||||||||||||||||||||||
| source | <xs:element name="sourceofFlooding" type="fd:SourceofFlooding_Enum" maxOccurs="unbounded"> <xs:annotation> <xs:documentation>Required. Define relevant source of flooding. The list is in line with table A1 from list of flood types from February 2011 (version 6). Indicate source of floods from enumeration list, one or more options can be selected: - A11=Fluvial: Flooding of land by waters originating from part of a natural drainage system, including natural or modified drainage channels. This source could include flooding from rivers, streams, drainage channels, mountain torrents and ephemeral watercourses, lakes and floods arising from snow melt. - A12=Pluvial: Flooding of land directly from rainfall water falling on, or flowing over, the land. This source could include urban storm water, rural overland flow or excess water, or overland floods arising from snowmelt. - A13=Groundwater: Flooding of land by waters from underground rising to above the land surface. This source could include rising groundwater and underground flow from elevated surface waters. - A14=Sea Water: Flooding of land by water from the sea, estuaries or coastal lakes. This source could include flooding from the sea (e.g., extreme tidal level and / or storm surges) or arising from wave action or coastal tsunamis. - A15=Artificial Water-Bearing Infrastructure: Flooding of land by water arising from artificial, water-bearing infrastructure or failure of such infrastructure. This source could include flooding arising from sewerage systems (including storm water, combined and foul sewers), water supply and wastewater treatment systems, artificial navigation canals and impoundments (e.g., dams and reservoirs). - A16=Other: Flooding of land by water due to other sources, can include other tsunamis. - A17=No data available on the source of flooding. - A18=Source of flooding uncertain</xs:documentation> </xs:annotation> </xs:element> |
element TypeofFloods/otherSourceDescription
| diagram | ![]() |
|||||||||
| namespace | http://water.eionet.europa.eu/schemas/dir200760ec | |||||||||
| type | String1000Type | |||||||||
| properties |
|
|||||||||
| facets |
|
|||||||||
| annotation |
|
|||||||||
| source | <xs:element name="otherSourceDescription" type="fd:String1000Type" minOccurs="0" maxOccurs="unbounded"> <xs:annotation> <xs:documentation>CONDITIONAL. Provide a description if type is set to 'Other' (A16) under Source in the enumeration list</xs:documentation> </xs:annotation> </xs:element> |
element TypeofFloods/sourceUncertainDescription
| diagram | ![]() |
|||||||||
| namespace | http://water.eionet.europa.eu/schemas/dir200760ec | |||||||||
| type | String1000Type | |||||||||
| properties |
|
|||||||||
| facets |
|
|||||||||
| annotation |
|
|||||||||
| source | <xs:element name="sourceUncertainDescription" type="fd:String1000Type" minOccurs="0"> <xs:annotation> <xs:documentation>Conditional. If ‘A18=Source of flooding uncertain’ selected from enumeration list provide a reason for the uncertainty</xs:documentation> </xs:annotation> </xs:element> |
element TypeofFloods/mechanismOfFlooding
| diagram | ![]() |
||||||||||||||||||||||||
| namespace | http://water.eionet.europa.eu/schemas/dir200760ec | ||||||||||||||||||||||||
| type | MechanismofFlooding_Enum | ||||||||||||||||||||||||
| properties |
|
||||||||||||||||||||||||
| facets |
|
||||||||||||||||||||||||
| annotation |
|
||||||||||||||||||||||||
| source | <xs:element name="mechanismOfFlooding" type="fd:MechanismofFlooding_Enum" minOccurs="0" maxOccurs="unbounded"> <xs:annotation> <xs:documentation>Conditional. Indicate the mechanism of flooding that has been included in the FHRMs from the enumeration list. One or more options can be selected: - A21=Natural Exceedance: Flooding of land by waters exceeding the capacity of their carrying channel or the level of adjacent lands. - A22=Defence Exceedance: Flooding of land due to floodwaters overtopping flood defences. - A23=Defence or Infrastructural Failure: Flooding of land due to the failure of natural or artificial defences or infrastructure. This mechanism of flooding could include the breaching or collapse of a flood defence or retention structure, or the failure in operation of pumping equipment or gates. - A24=Blockage / Restriction: Flooding of land due to a natural or artificial blockage or restriction of a conveyance channel or system. This mechanism of flooding could include the blockage of sewerage systems or due to restrictive channel structures such as bridges or culverts or arising from ice jams or landslides. - A25=Other: Flooding of land by water due to other mechanisms, for instance wind setup floods. - A26=No data available on the mechanism of flooding - A27=Mechanism of flooding uncertain</xs:documentation> </xs:annotation> </xs:element> |
element TypeofFloods/otherMechanismDescription
| diagram | ![]() |
|||||||||
| namespace | http://water.eionet.europa.eu/schemas/dir200760ec | |||||||||
| type | String1000Type | |||||||||
| properties |
|
|||||||||
| facets |
|
|||||||||
| annotation |
|
|||||||||
| source | <xs:element name="otherMechanismDescription" type="fd:String1000Type" minOccurs="0" maxOccurs="unbounded"> <xs:annotation> <xs:documentation>Conditional. Provide a description if type is set to 'Other' (A25) under Mechanism in the enumeration list</xs:documentation> </xs:annotation> </xs:element> |
element TypeofFloods/mechanismUncertainDescription
| diagram | ![]() |
|||||||||
| namespace | http://water.eionet.europa.eu/schemas/dir200760ec | |||||||||
| type | String1000Type | |||||||||
| properties |
|
|||||||||
| facets |
|
|||||||||
| annotation |
|
|||||||||
| source | <xs:element name="mechanismUncertainDescription" type="fd:String1000Type" minOccurs="0"> <xs:annotation> <xs:documentation>Conditional. If ‘A27=Mechanism of flooding uncertain’ selected from enumeration list provide a reason for the uncertainty.</xs:documentation> </xs:annotation> </xs:element> |
element TypeofFloods/characteristicsOfFlooding
| diagram | ![]() |
||||||||||||||||||||||||||||||||||||
| namespace | http://water.eionet.europa.eu/schemas/dir200760ec | ||||||||||||||||||||||||||||||||||||
| type | CharacteristicsofFlooding_Enum | ||||||||||||||||||||||||||||||||||||
| properties |
|
||||||||||||||||||||||||||||||||||||
| facets |
|
||||||||||||||||||||||||||||||||||||
| annotation |
|
||||||||||||||||||||||||||||||||||||
| source | <xs:element name="characteristicsOfFlooding" type="fd:CharacteristicsofFlooding_Enum" minOccurs="0" maxOccurs="unbounded"> <xs:annotation> <xs:documentation>Optional. Define relevant characteristics of flooding included in the FHRMs. One or more options can be selected. - A31=Flash Flood: A flood that rises and falls quite rapidly with little or no advance warning, usually the result of intense rainfall over a relatively small area. - A32=Snow Melt Flood: Flooding due to rapid snow melt, possibly in combination with rainfall or blockage due to ice jams. - A33=Other rapid onset: A flood which develops quickly, other than a flash flood . - A34=Medium onset flood: An onset of flooding that occurs at a slower rate than a flash flood. - A35=Slow onset flood: A flood which takes a longer time to develop. - A36=Debris Flow: A flood conveying a high degree of debris. - A37=High Velocity Flow: A flood where the floodwaters are flowing at a high velocity. - A38=Deep Flood: A flood where the floodwaters are of significant depth. - A39=Other characteristics, or no special characteristics. - A40= No data available on the characteristics of flooding. - A41=Characteristics of flooding uncertain.</xs:documentation> </xs:annotation> </xs:element> |
element TypeofFloods/otherCharacteristicsDescription
| diagram | ![]() |
|||||||||
| namespace | http://water.eionet.europa.eu/schemas/dir200760ec | |||||||||
| type | String1000Type | |||||||||
| properties |
|
|||||||||
| facets |
|
|||||||||
| annotation |
|
|||||||||
| source | <xs:element name="otherCharacteristicsDescription" type="fd:String1000Type" minOccurs="0" maxOccurs="unbounded"> <xs:annotation> <xs:documentation>Conditional. Provide a description if type is set to 'Other' (A39) under Characteristics in the enumeration list</xs:documentation> </xs:annotation> </xs:element> |
element TypeofFloods/characteristicsUncertainDescription
| diagram | ![]() |
|||||||||
| namespace | http://water.eionet.europa.eu/schemas/dir200760ec | |||||||||
| type | String1000Type | |||||||||
| properties |
|
|||||||||
| facets |
|
|||||||||
| annotation |
|
|||||||||
| source | <xs:element name="characteristicsUncertainDescription" type="fd:String1000Type" minOccurs="0"> <xs:annotation> <xs:documentation>Conditional. If ‘A41=Characteristics of flooding uncertain’ selected from enumeration list provide a reason for the uncertainty</xs:documentation> </xs:annotation> </xs:element> |
element TypeofFloods/sourcesMapped
| diagram | ![]() |
||||||||||||
| namespace | http://water.eionet.europa.eu/schemas/dir200760ec | ||||||||||||
| type | FloodSourcesMapped_Enum | ||||||||||||
| properties |
|
||||||||||||
| facets |
|
||||||||||||
| annotation |
|
||||||||||||
| source | <xs:element name="sourcesMapped" type="fd:FloodSourcesMapped_Enum" maxOccurs="unbounded"> <xs:annotation> <xs:documentation>Required. Provide clarification of the sources presented on the map at the APSFR level. The flood sources which are included in the map should be clearly indicated on the map. - Map shows flood extents for a single source - Map shows flood extent for multiple (i.e. combined) sources by overlapping individual flood sources - Map shows flood extent for multiple sources resulting from combined modelling of flood sources (e.g. that occurred concurrently)</xs:documentation> </xs:annotation> </xs:element> |
element TypeofFloods/sourcesMappedReference
| diagram | ![]() |
||||||||
| namespace | http://water.eionet.europa.eu/schemas/dir200760ec | ||||||||
| type | ReferenceType | ||||||||
| properties |
|
||||||||
| children | Hyperlink FileName Bookmark DocumentName Subject | ||||||||
| annotation |
|
||||||||
| source | <xs:element name="sourcesMappedReference" type="fd:ReferenceType" minOccurs="0" maxOccurs="unbounded"> <xs:annotation> <xs:documentation>Conditional. Where multiple sources have been selected in SourcesMapped explain which sources have been combined in the maps and how these sources were modelled i.e. modelling individually and overlain or modelled in combination. </xs:documentation> </xs:annotation> </xs:element> |
complexType ReferenceType
element ReferenceType/Hyperlink
| diagram | |||||||||||||
| namespace | http://water.eionet.europa.eu/schemas/dir200760ec/fdcommon | ||||||||||||
| type | URLType | ||||||||||||
| properties |
|
||||||||||||
| facets |
|
||||||||||||
| source | <xs:element name="Hyperlink" type="URLType"/> |
element ReferenceType/FileName
| diagram | ||||||||||
| namespace | http://water.eionet.europa.eu/schemas/dir200760ec/fdcommon | |||||||||
| type | String50Type | |||||||||
| properties |
|
|||||||||
| facets |
|
|||||||||
| source | <xs:element name="FileName" type="String50Type"/> |
element ReferenceType/Bookmark
| diagram | ||||||||||
| namespace | http://water.eionet.europa.eu/schemas/dir200760ec/fdcommon | |||||||||
| type | String50Type | |||||||||
| properties |
|
|||||||||
| facets |
|
|||||||||
| source | <xs:element name="Bookmark" type="String50Type"/> |
element ReferenceType/DocumentName
| diagram | ||||||||||
| namespace | http://water.eionet.europa.eu/schemas/dir200760ec/fdcommon | |||||||||
| type | String250Type | |||||||||
| properties |
|
|||||||||
| facets |
|
|||||||||
| source | <xs:element name="DocumentName" type="String250Type"/> |
element ReferenceType/Subject
| diagram | ||||||||||
| namespace | http://water.eionet.europa.eu/schemas/dir200760ec/fdcommon | |||||||||
| type | String250Type | |||||||||
| properties |
|
|||||||||
| facets |
|
|||||||||
| source | <xs:element name="Subject" type="String250Type"/> |
simpleType AnnexAspectsIncluded_enum
| namespace | http://water.eionet.europa.eu/schemas/dir200760ec/fdcommon | ||||||||||||||||||||||||||||||||||||||||||
| type | restriction of xs:string | ||||||||||||||||||||||||||||||||||||||||||
| facets |
|
||||||||||||||||||||||||||||||||||||||||||
| annotation |
|
||||||||||||||||||||||||||||||||||||||||||
| source | <xs:simpleType name="AnnexAspectsIncluded_enum"> <xs:annotation> <xs:documentation> - Conclusions of PFRA in the form of a summary map (Y/N) - Conclusions drawn from the flood hazard and flood risk maps (Y/N) - A description of the appropriate objectives of flood risk management (Y/N) - A summary of the measures and their prioritisation to achieve the appropriate objectives (Y/N) - For shared river basins a description of the cost-benefit analysis used to assess measures with transnational effects (Y/N) - Description of the way in which progress in implementing the plan is monitored (Y/N) - Summary of the public information and consultation (Y/N) - A list of competent authorities (Y/N) - A description of the coordination process within any IRBD (Y/N) - A description of the coordination process with the WFD (Y/N) - A summary of reviews and updates of the plans (Y/N) - An assessment of progress made towards achieving the objectives (Y/N) - A description and explanation of any measures previously identified but not taken forward (Y/N) - A description of additional measures since the publication of prior plans (Y/N)</xs:documentation> </xs:annotation> <xs:restriction base="xs:string"> <xs:enumeration value="Conclusions drawn from the flood hazard and flood risk maps (Y/N)"/> <xs:enumeration value="Conclusions of PFRA in the form of a summary map (Y/N)"/> <xs:enumeration value="A description of the appropriate objectives of flood risk management (Y/N)"/> <xs:enumeration value="A summary of the measures and their prioritisation to achieve the appropriate objectives (Y/N)"/> <xs:enumeration value="For shared river basins a description of the cost-benefit analysis used to assess measures with transnational effects (Y/N)"/> <xs:enumeration value="Description of the way in which progress in implementing the plan is monitored (Y/N)"/> <xs:enumeration value="Summary of the public information and consultation (Y/N)"/> <xs:enumeration value="A list of competent authorities (Y/N)"/> <xs:enumeration value="A description of the coordination process within any IRBD (Y/N)"/> <xs:enumeration value="A summary of reviews and updates of the plans (Y/N)"/> <xs:enumeration value="An assessment of progress made towards achieving the objectives (Y/N)"/> <xs:enumeration value="A description and explanation of any measures previously identified but not taken forward (Y/N)"/> <xs:enumeration value="A description of additional measures since the publication of prior plans (Y/N)"/> </xs:restriction> </xs:simpleType> |
simpleType Article_6.6_Justification_Enum
| namespace | http://water.eionet.europa.eu/schemas/dir200760ec/fdcommon | ||||||||||||||||||
| type | restriction of xs:string | ||||||||||||||||||
| used by |
|
||||||||||||||||||
| facets |
|
||||||||||||||||||
| source | <xs:simpleType name="Article_6.6_Justification_Enum"> <xs:restriction base="xs:string"> <xs:enumeration value="Other justification"/> <xs:enumeration value="Prevention of damage and damge potential through legal regulations for use (e.g. for the embankment foreland)"/> <xs:enumeration value="Risk of failure of existing defences assessed"/> <xs:enumeration value="Risk of overtopping of existing flood defences assessed"/> <xs:enumeration value="Article 6.6 not applied"/> </xs:restriction> </xs:simpleType> |
simpleType Article_6.7_Justification_Enum
| namespace | http://water.eionet.europa.eu/schemas/dir200760ec/fdcommon | |||||||||||||||||||||
| type | restriction of xs:string | |||||||||||||||||||||
| used by |
|
|||||||||||||||||||||
| facets |
|
|||||||||||||||||||||
| source | <xs:simpleType name="Article_6.7_Justification_Enum"> <xs:restriction base="xs:string"> <xs:enumeration value="Groundwater is considered as a contributing source rather than a main source of flooding"/> <xs:enumeration value="It is difficult to distinguish the impact of groundwater flooding from other sources of flooding"/> <xs:enumeration value="Only low probability groundwater flooding is assessed to be a hazardous risk"/> <xs:enumeration value="Other justification"/> <xs:enumeration value="There is limited information or historical records on groundwater flooding"/> <xs:enumeration value="Article 6.7 not applied"/> </xs:restriction> </xs:simpleType> |
simpleType AspectsIncluded_Enum
| namespace | http://water.eionet.europa.eu/schemas/dir200760ec/fdcommon | ||||||||||||||||||||||||||||||||||||||||||
| type | restriction of xs:string | ||||||||||||||||||||||||||||||||||||||||||
| facets |
|
||||||||||||||||||||||||||||||||||||||||||
| annotation |
|
||||||||||||||||||||||||||||||||||||||||||
| source | <xs:simpleType name="AspectsIncluded_Enum"> <xs:annotation> <xs:documentation> - Costs and benefits (of measures) (Y/N)Flood extent (Y/N) - Flood conveyance routes (Y/N) - Areas which have potential to retain flood water, such as natural floodplains (Y/N) - The environmental objectives of Article 4 of the WFD (Y/N) - Soil and water management (Y/N) - Spatial planning (Y/N) - Land use (Y/N) - Nature conservation (Y/N) - Navigation and port infrastructure (Y/N) - Promotion of sustainable land use practices (Y/N) - Improvement of water retention (Y/N) - Controlled flooding of certain areas in case of a flood event (Y/N) The use of flood forecasting and early warning systems (Y/N)</xs:documentation> </xs:annotation> <xs:restriction base="xs:string"> <xs:enumeration value="Costs and benefits (of measures) (Y/N)Flood extent (Y/N)"/> <xs:enumeration value="Flood conveyance routes (Y/N)"/> <xs:enumeration value="Areas which have potential to retain flood water, such as natural floodplains (Y/N)"/> <xs:enumeration value="The environmental objectives of Article 4 of the WFD (Y/N)"/> <xs:enumeration value="Soil and water management (Y/N)"/> <xs:enumeration value="Spatial planning (Y/N)"/> <xs:enumeration value="Land use (Y/N)"/> <xs:enumeration value="Nature conservation (Y/N)"/> <xs:enumeration value="Navigation and port infrastructure (Y/N)"/> <xs:enumeration value="Promotion of sustainable land use practices (Y/N)"/> <xs:enumeration value="Improvement of water retention (Y/N)"/> <xs:enumeration value="Controlled flooding of certain areas in case of a flood event (Y/N)"/> <xs:enumeration value="The use of flood forecasting and early warning systems (Y/N)"/> </xs:restriction> </xs:simpleType> |
simpleType CategoryFloods_Enum
| namespace | http://water.eionet.europa.eu/schemas/dir200760ec/fdcommon | |||||||||
| type | restriction of xs:string | |||||||||
| facets |
|
|||||||||
| annotation |
|
|||||||||
| source | <xs:simpleType name="CategoryFloods_Enum"> <xs:annotation> <xs:documentation>Can be past flood (past) or potential future flood (future)</xs:documentation> </xs:annotation> <xs:restriction base="xs:string"> <xs:enumeration value="Past flood"/> <xs:enumeration value="Potential future floods"/> </xs:restriction> </xs:simpleType> |
simpleType CharacteristicsofFlooding_Enum
| namespace | http://water.eionet.europa.eu/schemas/dir200760ec/fdcommon | ||||||||||||||||||||||||||||||||||||
| type | restriction of xs:string | ||||||||||||||||||||||||||||||||||||
| used by |
|
||||||||||||||||||||||||||||||||||||
| facets |
|
||||||||||||||||||||||||||||||||||||
| annotation |
|
||||||||||||||||||||||||||||||||||||
| source | <xs:simpleType name="CharacteristicsofFlooding_Enum"> <xs:annotation> <xs:documentation>Define relevant characteristics of flooding. The list are in line with table A3 from list of flood types from February 2011 (version 6). One or more options can be selected. A31=Flash Flood: A flood that rises and falls quite rapidly with little or no advance warning, usually the result of intense rainfall over a relatively small area. A36=Debris Flow: A flood conveying a high degree of debris. A39=Other characteristics, or no special characteristics. A40=No data available on characteristics of flooding, A41=Characteristics of flooding uncertain.</xs:documentation> </xs:annotation> <xs:restriction base="xs:string"> <xs:enumeration value="A31 - Flash Flood: A flood that rises and falls quite rapidly with little or no advance warning, usually the result of intense rainfall over a relatively small area."/> <xs:enumeration value="A32 - Snow Melt Flood: Flooding due to rapid snow melt, possibly in combination with rainfall or blockage due to ice jams."/> <xs:enumeration value="A33 - Other rapid onset: A flood which develops quickly, other than a flash flood ."/> <xs:enumeration value="A34 - Medium onset flood: An onset of flooding that occurs at a slower rate than a flash flood."/> <xs:enumeration value="A35 - Slow onset flood: A flood which takes a longer time to develop."/> <xs:enumeration value="A36 - Debris Flow: A flood conveying a high degree of debris."/> <xs:enumeration value="A37 - High Velocity Flow: A flood where the floodwaters are flowing at a high velocity."/> <xs:enumeration value="A38 - Deep Flood: A flood where the floodwaters are of significant depth."/> <xs:enumeration value="A39 - Other characteristics, or no special characteristics."/> <xs:enumeration value="A40 - No data available on characteristics of flooding"/> <xs:enumeration value="A41 - Characteristics of flooding uncertain"/> </xs:restriction> </xs:simpleType> |
simpleType ClimateChange_Enum
| namespace | http://water.eionet.europa.eu/schemas/dir200760ec/fdcommon | |||||||||||||||
| type | restriction of xs:string | |||||||||||||||
| facets |
|
|||||||||||||||
| source | <xs:simpleType name="ClimateChange_Enum"> <xs:restriction base="xs:string"> <xs:enumeration value="No"/> <xs:enumeration value="Yes"/> <xs:enumeration value="Yes but not all sources"/> <xs:enumeration value="Yes but not for all maps"/> </xs:restriction> </xs:simpleType> |
simpleType ConsultationStakeholdersInvolved_Enum
| namespace | http://water.eionet.europa.eu/schemas/dir200760ec/fdcommon | |||||||||||||||||||||||||||||||||||||||||||||||||||
| type | restriction of xs:string | |||||||||||||||||||||||||||||||||||||||||||||||||||
| facets |
|
|||||||||||||||||||||||||||||||||||||||||||||||||||
| annotation |
|
|||||||||||||||||||||||||||||||||||||||||||||||||||
| source | <xs:simpleType name="ConsultationStakeholdersInvolved_Enum"> <xs:annotation> <xs:documentation>Table summarising across MS, the groups of stakeholders who have been actively involved in the development of the FRMPs</xs:documentation> </xs:annotation> <xs:restriction base="xs:string"> <xs:enumeration value="Civil Protection Authorities"/> <xs:enumeration value="Flood Warning/ Defence Authorities"/> <xs:enumeration value="Drainage Authorities"/> <xs:enumeration value="Emergency services"/> <xs:enumeration value="Water supply and sanitation"/> <xs:enumeration value="Community groups"/> <xs:enumeration value="Agriculture/farmers"/> <xs:enumeration value="Energy/hydropower"/> <xs:enumeration value="Navigation/ports"/> <xs:enumeration value="Fisheries/aquaculture"/> <xs:enumeration value="Industry"/> <xs:enumeration value="NGO's /nature protection"/> <xs:enumeration value="Consumer Groups"/> <xs:enumeration value="Local/Regional authorities"/> <xs:enumeration value="Academia/Research Institutions"/> <xs:enumeration value="Other"/> </xs:restriction> </xs:simpleType> |
simpleType ConsultationStakeholdersInvolvedMechanisms_Enum
| namespace | http://water.eionet.europa.eu/schemas/dir200760ec/fdcommon | |||||||||||||||||||||
| type | restriction of xs:string | |||||||||||||||||||||
| facets |
|
|||||||||||||||||||||
| annotation |
|
|||||||||||||||||||||
| source | <xs:simpleType name="ConsultationStakeholdersInvolvedMechanisms_Enum"> <xs:annotation> <xs:documentation>Table summarising across MS, the mechanisms used to encourage the active involvement of stakeholders in the development of the FRMPs</xs:documentation> </xs:annotation> <xs:restriction base="xs:string"> <xs:enumeration value="Establishment of advisory or working groups"/> <xs:enumeration value="Provision of information at relevant public exhibitions or providing notices on public sites"/> <xs:enumeration value="Stakeholder involvement in drafting"/> <xs:enumeration value="Formation of alliances"/> <xs:enumeration value="Other outreach activities with opportunities for discussion and dialogue"/> <xs:enumeration value="Other"/> </xs:restriction> </xs:simpleType> |
simpleType CoordinateType
| namespace | http://water.eionet.europa.eu/schemas/dir200760ec/fdcommon | ||||||
| type | restriction of xs:string | ||||||
| facets |
|
||||||
| annotation |
|
||||||
| source | <xs:simpleType name="CoordinateType"> <xs:annotation> <xs:documentation>Format Decimal degrees (-)dd.ddddd</xs:documentation> </xs:annotation> <xs:restriction base="xs:string"> <xs:pattern value="\-{0,1}[0-9]{1,2}\.[0-9]{1,5}"/> </xs:restriction> </xs:simpleType> |
simpleType CoordinationFRMPandRBMP_Enum
| namespace | http://water.eionet.europa.eu/schemas/dir200760ec/fdcommon | |||||||||||||||||||||||||||||||||||||||
| type | restriction of xs:string | |||||||||||||||||||||||||||||||||||||||
| facets |
|
|||||||||||||||||||||||||||||||||||||||
| source | <xs:simpleType name="CoordinationFRMPandRBMP_Enum"> <xs:restriction base="xs:string"> <xs:enumeration value="Integration of FRMP and RBMP into a single document"/> <xs:enumeration value="Joint consultation of draft FRMP and RBMP"/> <xs:enumeration value="Coordination between authorities responsible for developing FRMP and RBMP"/> <xs:enumeration value="The objectives of the FD have been considered in the WFD RBMPs and PoMs"/> <xs:enumeration value="Coordination with the environmental objectives in Art.4 of the WFD"/> <xs:enumeration value="Planning of win-win and no regret measures in FRMP and RBMP have included drought management measures"/> <xs:enumeration value="Planning of win-win and no regret measures in FRMP and RBMP have included Natural water retention and green infrastructure measures"/> <xs:enumeration value="Permitting or consenting of flood risk activities (e.g. dredging, flood defence management) requires prior consideration of WFD objectives and RBMPs"/> <xs:enumeration value="Consistent and compliant application of Article 7 and designation of HMWBs with measures taken under the FD e.g. flood defence infrastructure"/> <xs:enumeration value="The design of new and existing structural measures such as flood defences, storage dams and tidal barriers have been adapted to take into account WFD Environmental Objectives"/> <xs:enumeration value="The use of sustainable drainage systems, such as the construction of wetlands and porous pavements, have been considered to reduce urban flooding and also to contribute to the achievement of WFD objectives"/> <xs:enumeration value="Other"/> </xs:restriction> </xs:simpleType> |
simpleType CountryCode_enum
| namespace | http://water.eionet.europa.eu/schemas/dir200760ec/fdcommon | |||||||||||||||||||||||||||||||||||||||||||||||||||||||||||||||||||||||||||||||||||||||||||||||||||
| type | restriction of xs:string | |||||||||||||||||||||||||||||||||||||||||||||||||||||||||||||||||||||||||||||||||||||||||||||||||||
| used by |
|
|||||||||||||||||||||||||||||||||||||||||||||||||||||||||||||||||||||||||||||||||||||||||||||||||||
| facets |
|
|||||||||||||||||||||||||||||||||||||||||||||||||||||||||||||||||||||||||||||||||||||||||||||||||||
| annotation |
|
|||||||||||||||||||||||||||||||||||||||||||||||||||||||||||||||||||||||||||||||||||||||||||||||||||
| source | <xs:simpleType name="CountryCode_enum"> <xs:annotation> <xs:documentation>Unique 2 character ISO Code for the EU Member States</xs:documentation> </xs:annotation> <xs:restriction base="xs:string"> <xs:enumeration value="AT"/> <xs:enumeration value="BE"/> <xs:enumeration value="BG"/> <xs:enumeration value="CH"/> <xs:enumeration value="CZ"/> <xs:enumeration value="CY"/> <xs:enumeration value="DE"/> <xs:enumeration value="DK"/> <xs:enumeration value="EE"/> <xs:enumeration value="EL"/> <xs:enumeration value="ES"/> <xs:enumeration value="FI"/> <xs:enumeration value="FR"/> <xs:enumeration value="HR"/> <xs:enumeration value="HU"/> <xs:enumeration value="IE"/> <xs:enumeration value="IS"/> <xs:enumeration value="IT"/> <xs:enumeration value="LT"/> <xs:enumeration value="LU"/> <xs:enumeration value="LV"/> <xs:enumeration value="MT"/> <xs:enumeration value="NO"/> <xs:enumeration value="NL"/> <xs:enumeration value="PL"/> <xs:enumeration value="PT"/> <xs:enumeration value="RO"/> <xs:enumeration value="SE"/> <xs:enumeration value="SI"/> <xs:enumeration value="SK"/> <xs:enumeration value="TR"/> <xs:enumeration value="UK"/> </xs:restriction> </xs:simpleType> |
simpleType CriteriaForDeterminationFloodRisk_Enum
| namespace | http://water.eionet.europa.eu/schemas/dir200760ec/fdcommon | |||||||||||||||||||||||||||||||||||||||||||||||||||||||||||||||||||||||||||
| type | restriction of xs:string | |||||||||||||||||||||||||||||||||||||||||||||||||||||||||||||||||||||||||||
| facets |
|
|||||||||||||||||||||||||||||||||||||||||||||||||||||||||||||||||||||||||||
| source | <xs:simpleType name="CriteriaForDeterminationFloodRisk_Enum"> <xs:restriction base="xs:string"> <xs:enumeration value="Area of property affected"/> <xs:enumeration value="Number of permanent residents affected by the flood extent"/> <xs:enumeration value="Value or area of property affected (residential and non-residential)"/> <xs:enumeration value="Number of buildings affected (residential and non-residential)"/> <xs:enumeration value="Adverse consequences to infrastructural assets"/> <xs:enumeration value="Damage exceeds specific threshold (area)"/> <xs:enumeration value="Adverse consequences on water bodies"/> <xs:enumeration value="Sources of pollution triggered from industrial installations"/> <xs:enumeration value="Adverse consequences to rural land use"/> <xs:enumeration value="Adverse consequences to economic activity (e.g. manufacturing, service and construction industries)"/> <xs:enumeration value="Potential adverse consequences to properties"/> <xs:enumeration value="Adverse impacts on cultural assets and cultural landscapes"/> <xs:enumeration value="Recurrence periods"/> <xs:enumeration value="Recurrence periods in combination with land use"/> <xs:enumeration value="Flood extent"/> <xs:enumeration value="Flood duration"/> <xs:enumeration value="Water level or depth"/> <xs:enumeration value="Water velocity"/> <xs:enumeration value="Whether floods have occurred in the past"/> <xs:enumeration value="Specific weighting systems defined to assess significance"/> <xs:enumeration value="Expert Judgement"/> <xs:enumeration value="Number of past flood events"/> <xs:enumeration value="Damage caused in past flood events"/> <xs:enumeration value="Other"/> </xs:restriction> </xs:simpleType> |
simpleType CriteriaForInclusion_Enum
| namespace | http://water.eionet.europa.eu/schemas/dir200760ec/fdcommon | ||||||||||||||||||||||||||||||||||||||||||||||||||||||
| type | restriction of xs:string | ||||||||||||||||||||||||||||||||||||||||||||||||||||||
| facets |
|
||||||||||||||||||||||||||||||||||||||||||||||||||||||
| source | <xs:simpleType name="CriteriaForInclusion_Enum"> <xs:restriction base="xs:string"> <xs:enumeration value="Flood defences not in place or not fully implemented"/> <xs:enumeration value="Frequency"/> <xs:enumeration value="Frequency or number of past events"/> <xs:enumeration value="In agreement with neighboring countries"/> <xs:enumeration value="Local knowledge and/or public opinion"/> <xs:enumeration value="Magnitude of risk to cultural heritage"/> <xs:enumeration value="Magnitude of risk to economic activity"/> <xs:enumeration value="Magnitude of risk to human health"/> <xs:enumeration value="Magnitude of risk to the environment"/> <xs:enumeration value="number or Iimpact of past events"/> <xs:enumeration value="Possible failure of flood defences"/> <xs:enumeration value="Changes in land use have increased vulnerability of the area to flooding"/> <xs:enumeration value="Exceeding thresholds under specific weighting systems defined to assess significance"/> <xs:enumeration value="Expert judgement"/> <xs:enumeration value="High level of damage expected"/> <xs:enumeration value="Other"/> <xs:enumeration value="Impact of past events"/> </xs:restriction> </xs:simpleType> |
simpleType DataConfidentialityClassificationCode_Enum
| namespace | http://water.eionet.europa.eu/schemas/dir200760ec/fdcommon | |||||||||
| type | restriction of xs:string | |||||||||
| used by |
|
|||||||||
| facets |
|
|||||||||
| annotation |
|
|||||||||
| source | <xs:simpleType name="DataConfidentialityClassificationCode_Enum"> <xs:annotation> <xs:documentation>Codes for data security classification: 001 = Unclassified - available for general circulation and public 003 = Confidential - available for EC reporting only </xs:documentation> </xs:annotation> <xs:restriction base="xs:string"> <xs:enumeration value="001 - Unclassified"/> <xs:enumeration value="003 - Confidential"/> </xs:restriction> </xs:simpleType> |
simpleType DateTypeYearType
| namespace | http://water.eionet.europa.eu/schemas/dir200760ec/fdcommon | ||
| type | union of (xs:date, xs:gYear, xs:gYearMonth, NumberExceptionType) | ||
| annotation |
|
||
| source | <xs:simpleType name="DateTypeYearType"> <xs:annotation> <xs:documentation>Both date type yyyy-mm-dd, yyyy-mm and yyyy allowed and the exception types (-9999=Unknown, -8888=Yet to be measured, -7777=Not Applicable)</xs:documentation> </xs:annotation> <xs:union memberTypes="xs:date xs:gYear xs:gYearMonth NumberExceptionType"/> </xs:simpleType> |
simpleType ElementsProbability6.6_Enum
| namespace | http://water.eionet.europa.eu/schemas/dir200760ec/fdcommon | ||||||||||||||||||
| type | restriction of xs:string | ||||||||||||||||||
| used by |
|
||||||||||||||||||
| facets |
|
||||||||||||||||||
| annotation |
|
||||||||||||||||||
| source | <xs:simpleType name="ElementsProbability6.6_Enum"> <xs:annotation> <xs:documentation> - Flooding Extent - Water depth/level - Water flow/velocity - Other (e.g. conveyance routes) - Article 6.6 applied</xs:documentation> </xs:annotation> <xs:restriction base="xs:string"> <xs:enumeration value="Article 6.6 applied"/> <xs:enumeration value="Flooding Extent"/> <xs:enumeration value="Other (e.g. conveyance routes)"/> <xs:enumeration value="Water depth/level"/> <xs:enumeration value="Water flow/velocity"/> </xs:restriction> </xs:simpleType> |
simpleType ElementsProbability6.7_Enum
| namespace | http://water.eionet.europa.eu/schemas/dir200760ec/fdcommon | ||||||||||||||||||
| type | restriction of xs:string | ||||||||||||||||||
| used by |
|
||||||||||||||||||
| facets |
|
||||||||||||||||||
| annotation |
|
||||||||||||||||||
| source | <xs:simpleType name="ElementsProbability6.7_Enum"> <xs:annotation> <xs:documentation> - Flooding Extent - Water depth/level - Water flow/velocity - Other (e.g. conveyance routes) - Article 6.7 applied</xs:documentation> </xs:annotation> <xs:restriction base="xs:string"> <xs:enumeration value="Article 6.7 applied"/> <xs:enumeration value="Flooding Extent"/> <xs:enumeration value="Other (e.g. conveyance routes)"/> <xs:enumeration value="Water depth/level"/> <xs:enumeration value="Water flow/velocity"/> </xs:restriction> </xs:simpleType> |
simpleType ElementsProbability_Enum
| namespace | http://water.eionet.europa.eu/schemas/dir200760ec/fdcommon | |||||||||||||||
| type | restriction of xs:string | |||||||||||||||
| used by |
|
|||||||||||||||
| facets |
|
|||||||||||||||
| annotation |
|
|||||||||||||||
| source | <xs:simpleType name="ElementsProbability_Enum"> <xs:annotation> <xs:documentation> - Flooding Extent - Water depth/level - Water flow/velocity - Other (e.g. conveyance routes)</xs:documentation> </xs:annotation> <xs:restriction base="xs:string"> <xs:enumeration value="Flooding Extent"/> <xs:enumeration value="Other (e.g. conveyance routes)"/> <xs:enumeration value="Water depth/level"/> <xs:enumeration value="Water flow/velocity"/> </xs:restriction> </xs:simpleType> |
simpleType FeatureUniqueCodeType
| namespace | http://water.eionet.europa.eu/schemas/dir200760ec/fdcommon | ||||||||||||
| type | restriction of xs:string | ||||||||||||
| used by |
|
||||||||||||
| facets |
|
||||||||||||
| annotation |
|
||||||||||||
| source | <xs:simpleType name="FeatureUniqueCodeType"> <xs:annotation> <xs:documentation>Type for unique code within the Member State for the feature</xs:documentation> </xs:annotation> <xs:restriction base="xs:string"> <xs:minLength value="1"/> <xs:maxLength value="40"/> <xs:whiteSpace value="collapse"/> </xs:restriction> </xs:simpleType> |
simpleType FeatureUniqueCodeTypeEX
| namespace | http://water.eionet.europa.eu/schemas/dir200760ec/fdcommon | ||
| type | union of (FeatureUniqueCodeType, NumberExceptionType) | ||
| annotation |
|
||
| source | <xs:simpleType name="FeatureUniqueCodeTypeEX"> <xs:annotation> <xs:documentation>Type for unique code within the Member State for the feature with options for exceptions. -9999=Unknown, -8888=Yet to be measured, -7777=Not Applicable.</xs:documentation> </xs:annotation> <xs:union memberTypes="FeatureUniqueCodeType NumberExceptionType"/> </xs:simpleType> |
simpleType FeatureUniqueEUCodeType
| namespace | http://water.eionet.europa.eu/schemas/dir200760ec/fdcommon | |||||||||
| type | restriction of xs:string | |||||||||
| used by |
|
|||||||||
| facets |
|
|||||||||
| annotation |
|
|||||||||
| source | <xs:simpleType name="FeatureUniqueEUCodeType"> <xs:annotation> <xs:documentation>Type for EU code, allows up to 42 characters (unique code within MS prefixed with country ISO 2 character code</xs:documentation> </xs:annotation> <xs:restriction base="xs:string"> <xs:minLength value="3"/> <xs:maxLength value="42"/> </xs:restriction> </xs:simpleType> |
simpleType FloodSourcesMapped_Enum
| namespace | http://water.eionet.europa.eu/schemas/dir200760ec/fdcommon | ||||||||||||
| type | restriction of xs:string | ||||||||||||
| used by |
|
||||||||||||
| facets |
|
||||||||||||
| source | <xs:simpleType name="FloodSourcesMapped_Enum"> <xs:restriction base="xs:string"> <xs:enumeration value="Map shows flood extents for a single source"/> <xs:enumeration value="Map shows flood extent for multiple (i.e. combined) sources by overlapping individual flood sources"/> <xs:enumeration value="Map shows flood extent for multiple sources resulting from combined modelling of flood sources (e.g. that occurred concurrently)"/> </xs:restriction> </xs:simpleType> |
simpleType GeographicScale_Enum
| namespace | http://water.eionet.europa.eu/schemas/dir200760ec/fdcommon | |||||||||
| type | restriction of xs:string | |||||||||
| facets |
|
|||||||||
| source | <xs:simpleType name="GeographicScale_Enum"> <xs:restriction base="xs:string"> <xs:enumeration value="A"/> <xs:enumeration value="B"/> </xs:restriction> </xs:simpleType> |
simpleType HistorialSignificantFloodsCriteria_Enum
| namespace | http://water.eionet.europa.eu/schemas/dir200760ec/fdcommon | |||||||||||||||||||||||||||||||||||||||
| type | restriction of xs:string | |||||||||||||||||||||||||||||||||||||||
| facets |
|
|||||||||||||||||||||||||||||||||||||||
| source | <xs:simpleType name="HistorialSignificantFloodsCriteria_Enum"> <xs:restriction base="xs:string"> <xs:enumeration value="Flooded area"/> <xs:enumeration value="Number of residents in flooded area"/> <xs:enumeration value="Number of buildings affected"/> <xs:enumeration value="Affected area with commercial or industrial use"/> <xs:enumeration value="Level of damage caused (e.g. high, medium, low)"/> <xs:enumeration value="Required amount of money in compensation"/> <xs:enumeration value="Return period"/> <xs:enumeration value="Duration of occurrence"/> <xs:enumeration value="Whether a specific flood warning level was triggered"/> <xs:enumeration value="Specific weighting systems/benchmark defined to assess significance"/> <xs:enumeration value="Expert Judgement"/> <xs:enumeration value="Other"/> </xs:restriction> </xs:simpleType> |
simpleType ImpactPublicParticipation_Enum
| namespace | http://water.eionet.europa.eu/schemas/dir200760ec/fdcommon | ||||||||||||||||||||||||
| type | restriction of xs:string | ||||||||||||||||||||||||
| facets |
|
||||||||||||||||||||||||
| source | <xs:simpleType name="ImpactPublicParticipation_Enum"> <xs:restriction base="xs:string"> <xs:enumeration value="Addition of new information"/> <xs:enumeration value="Adjustment to specific measures"/> <xs:enumeration value="Changes to selection of measures"/> <xs:enumeration value="Changes to the methodology used"/> <xs:enumeration value="Commitment to action in the next RBMP cycle"/> <xs:enumeration value="Commitment to further research"/> <xs:enumeration value="Other outcome"/> </xs:restriction> </xs:simpleType> |
simpleType InternationalInformationExchange_Enum
| namespace | http://water.eionet.europa.eu/schemas/dir200760ec/fdcommon | |||||||||||||||||||||||||||||||||
| type | restriction of xs:string | |||||||||||||||||||||||||||||||||
| used by |
|
|||||||||||||||||||||||||||||||||
| facets |
|
|||||||||||||||||||||||||||||||||
| source | <xs:simpleType name="InternationalInformationExchange_Enum"> <xs:restriction base="xs:string"> <xs:enumeration value="International River Commission"/> <xs:enumeration value="Bilateral border water commissions"/> <xs:enumeration value="International coordination and working groups"/> <xs:enumeration value="Bilateral coordination and working groups"/> <xs:enumeration value="Regulations in place to enable exchange of information at international level"/> <xs:enumeration value="Use of pre-existing structures to ensure bilateral coordination (in place before FD implementation)"/> <xs:enumeration value="Informal arrangements (groups discussions and exchange of information)"/> <xs:enumeration value="Joint declaration with a neighbouring country (including non-EU MS) on cooperation on joint action"/> <xs:enumeration value="No information exchange"/> <xs:enumeration value="Other"/> </xs:restriction> </xs:simpleType> |
simpleType IssuesArticle4.2_d_Enum
| namespace | http://water.eionet.europa.eu/schemas/dir200760ec/fdcommon | ||||||||||||||||||||||||||||||||||||
| type | restriction of xs:string | ||||||||||||||||||||||||||||||||||||
| facets |
|
||||||||||||||||||||||||||||||||||||
| source | <xs:simpleType name="IssuesArticle4.2_d_Enum"> <xs:annotation> <xs:documentation/> </xs:annotation> <xs:restriction base="xs:string"> <xs:enumeration value="Topography"/> <xs:enumeration value="Position of watercourses and their general hydrological and geomorphological characteristics"/> <xs:enumeration value="Floodplains as natural retention areas"/> <xs:enumeration value="The effectiveness of existing man-made flood defence infrastructures"/> <xs:enumeration value="The position of populated areas"/> <xs:enumeration value="Areas of economic activity"/> <xs:enumeration value="Impacts of climate change on the occurrence of floods"/> <xs:enumeration value="Long-term developments; development of settlements (private, public and commercial)"/> <xs:enumeration value="Long-term developments; development of infrastructure (transport, water, energy and telecoms)"/> <xs:enumeration value="Long-term developments; rural land-use change"/> <xs:enumeration value="The specific needs of the of the MS do not require an assessment under Article 4.2(d)"/> </xs:restriction> </xs:simpleType> |
simpleType LanguageCode_Enum
| namespace | http://water.eionet.europa.eu/schemas/dir200760ec/fdcommon | |||||||||||||||||||||||||||||||||||||||||||||||||||||||||||||||||||||||||||||||||||||||
| type | restriction of xs:string | |||||||||||||||||||||||||||||||||||||||||||||||||||||||||||||||||||||||||||||||||||||||
| used by |
|
|||||||||||||||||||||||||||||||||||||||||||||||||||||||||||||||||||||||||||||||||||||||
| facets |
|
|||||||||||||||||||||||||||||||||||||||||||||||||||||||||||||||||||||||||||||||||||||||
| annotation |
|
|||||||||||||||||||||||||||||||||||||||||||||||||||||||||||||||||||||||||||||||||||||||
| source | <xs:simpleType name="LanguageCode_Enum"> <xs:annotation> <xs:documentation>Unique 2 character ISO Code for the EU Member States language (the codes used are the ISO codes 639-1 in force, alpha-2 code) bg=Bulgarian es=Spanish cs=Czech da=Danish de=German et=Estonian el=Greek en=English fr=French ga=Irish hr=Croatian ic=Icelandic it=Italian lv=Latvian lt=Lithuanian hu=Hungarian mt=Maltese nl=Dutch no=Norwegian pl=Polish pt=Portuguese ro=Romanian sk=Slovak sl=Slovenian sr=Serbian tr=Tyrkish fi=Finnish sv=Swedish</xs:documentation> </xs:annotation> <xs:restriction base="xs:string"> <xs:enumeration value="bg"/> <xs:enumeration value="es"/> <xs:enumeration value="cs"/> <xs:enumeration value="da"/> <xs:enumeration value="de"/> <xs:enumeration value="et"/> <xs:enumeration value="el"/> <xs:enumeration value="en"/> <xs:enumeration value="fr"/> <xs:enumeration value="ga"/> <xs:enumeration value="hr"/> <xs:enumeration value="ic"/> <xs:enumeration value="it"/> <xs:enumeration value="lv"/> <xs:enumeration value="lt"/> <xs:enumeration value="hu"/> <xs:enumeration value="mt"/> <xs:enumeration value="nl"/> <xs:enumeration value="no"/> <xs:enumeration value="pl"/> <xs:enumeration value="pt"/> <xs:enumeration value="ro"/> <xs:enumeration value="sk"/> <xs:enumeration value="sl"/> <xs:enumeration value="sr"/> <xs:enumeration value="tr"/> <xs:enumeration value="fi"/> <xs:enumeration value="sv"/> </xs:restriction> </xs:simpleType> |
simpleType LocalNationalInternationalCoordination_Enum
| namespace | http://water.eionet.europa.eu/schemas/dir200760ec/fdcommon | ||||||||||||||||||
| type | restriction of xs:string | ||||||||||||||||||
| facets |
|
||||||||||||||||||
| annotation |
|
||||||||||||||||||
| source | <xs:simpleType name="LocalNationalInternationalCoordination_Enum"> <xs:annotation> <xs:documentation>Table showing whether coordination at the appropriate level has taken place across MS</xs:documentation> </xs:annotation> <xs:restriction base="xs:string"> <xs:enumeration value="Coordination of FRMPs has taken place at the international UoM/RBD level between Member States/neighbouring countries"/> <xs:enumeration value="Coordination of FRMPs has taken place at the UoM/RBD level within the Member State"/> <xs:enumeration value="There was a need to refer to the solidarity principle"/> <xs:enumeration value="UoM/RBD not international"/> <xs:enumeration value="No Coordination has taken place"/> </xs:restriction> </xs:simpleType> |
simpleType MeasureAspect_Enum
| namespace | http://water.eionet.europa.eu/schemas/dir200760ec/fdcommon | |||||||||
| type | restriction of xs:string | |||||||||
| facets |
|
|||||||||
| source | <xs:simpleType name="MeasureAspect_Enum"> <xs:restriction base="xs:string"> <xs:enumeration value="Aggregated"/> <xs:enumeration value="Individual"/> </xs:restriction> </xs:simpleType> |
simpleType MeasureCodesProgress_Enum
| namespace | http://water.eionet.europa.eu/schemas/dir200760ec/fdcommon | |||||||||||||||
| type | restriction of xs:string | |||||||||||||||
| facets |
|
|||||||||||||||
| source | <xs:simpleType name="MeasureCodesProgress_Enum"> <xs:restriction base="xs:string"> <xs:enumeration value="Not started"/> <xs:enumeration value="In preparation (e.g. planning)"/> <xs:enumeration value="On-going (one-off e.g. construction works)"/> <xs:enumeration value="Completed"/> </xs:restriction> </xs:simpleType> |
simpleType MeasureType_Enum
| namespace | http://water.eionet.europa.eu/schemas/dir200760ec/fdcommon | |||||||||||||||||||||||||||||||||||||||||||||||||||||||||
| type | restriction of xs:string | |||||||||||||||||||||||||||||||||||||||||||||||||||||||||
| facets |
|
|||||||||||||||||||||||||||||||||||||||||||||||||||||||||
| annotation |
|
|||||||||||||||||||||||||||||||||||||||||||||||||||||||||
| source | <xs:simpleType name="MeasureType_Enum"> <xs:annotation> <xs:documentation> M11=No Action, No measure is proposed to reduce the flood risk in the APSFR or other defined area , M21=Prevention, Avoidance, Measure to prevent the location of new or additional receptors in flood prone areas, such as land use planning policies or regulation M22=Prevention, Removal or relocation, Measure to remove receptors from flood prone areas, or to relocate receptors to areas of lower probability of flooding and/or of lower hazard M23=Prevention, Reduction, Measure to adapt receptors to reduce the adverse consequences in the event of a flood actions on buildings, public networks, etc... M24=Prevention, Other prevention, Other measure to enhance flood risk prevention (may include, flood risk modelling and assessment, flood vulnerability assessment, maintenance programmes or policies etc...) M31=Protection Natural flood management / runoff and catchment management, Measures to reduce the flow into natural or artificial drainage systems, such as overland flow interceptors and / or storage, enhancement of infiltration, etc and including in-channel , floodplain works and the reforestation of banks, that restore natural systems to help slow flow and store water. M32=Protection, Water flow regulation, Measures involving physical interventions to regulate flows, such as the construction, modification or removal of water retaining structures (e.g., dams or other on-line storage areas or development of existing flow regulation rules), and which have a significant impact on the hydrological regime. M33=Protection, Channel, Coastal and Floodplain Works, Measures involving physical interventions in freshwater channels, mountain streams, estuaries, coastal waters and flood-prone areas of land, such as the construction, modification or removal of structures or the alteration of channels, sediment dynamics management, dykes, etc. M34=Protection, Surface Water Management, Measures involving physical interventions to reduce surface water flooding, typically, but not exclusively, in an urban environment, such as enhancing artificial drainage capacities or though sustainable drainage systems (SuDS). M35=Protection, Other Protection, Other measure to enhance protection against flooding, which may include flood defence asset maintenance programmes or policies M41=Preparedness, Flood Forecasting and Warning, Measure to establish or enhance a flood forecasting or warning system M42=Preparedness, Emergency Event Response Planning / Contingency planning, Measure to establish or enhance flood event institutional emergency response planning M43=Preparedness, Public Awareness and Preparedness, Measure to establish or enhance the public awareness or preparedness for flood events M44=Preparedness, Other preparedness, Other measure to establish or enhance preparedness for flood events to reduce adverse consequences M51=Recovery and Review (Planning for the recovery and review phase is in principle part of preparedness), Individual and societal recovery, Clean-up and restoration activities (buildings, infrastructure, etc) Health and mental health supporting actions, incl. managing stress Disaster financial assistance (grants, tax), incl. disaster legal assistance, disaster unemployment assistance Temporary or permanent relocation Other M52=Recovery and Review, Environmental recovery, Clean-up and restoration activities (with several sub-topics as mould protection, well-water safety and securing hazardous materials containers) M53=Recovery and Review, Other, Other recovery and review Lessons learnt from flood events Insurance policies M61=Other </xs:documentation> </xs:annotation> <xs:restriction base="xs:string"> <xs:enumeration value="M11"/> <xs:enumeration value="M21"/> <xs:enumeration value="M22"/> <xs:enumeration value="M23"/> <xs:enumeration value="M24"/> <xs:enumeration value="M31"/> <xs:enumeration value="M32"/> <xs:enumeration value="M33"/> <xs:enumeration value="M34"/> <xs:enumeration value="M35"/> <xs:enumeration value="M41"/> <xs:enumeration value="M42"/> <xs:enumeration value="M43"/> <xs:enumeration value="M44"/> <xs:enumeration value="M51"/> <xs:enumeration value="M52"/> <xs:enumeration value="M53"/> <xs:enumeration value="M61"/> </xs:restriction> </xs:simpleType> |
simpleType MechanismofFlooding_Enum
| namespace | http://water.eionet.europa.eu/schemas/dir200760ec/fdcommon | ||||||||||||||||||||||||
| type | restriction of xs:string | ||||||||||||||||||||||||
| used by |
|
||||||||||||||||||||||||
| facets |
|
||||||||||||||||||||||||
| annotation |
|
||||||||||||||||||||||||
| source | <xs:simpleType name="MechanismofFlooding_Enum"> <xs:annotation> <xs:documentation>Define relevant mechanism of flooding. The list are in line with table A2 from list of flood types from February 2011 (version 6). One or more options can be selected. A21=Natural Exceedance: Flooding of land by waters exceeding the capacity of their carrying channel or the level of adjacent lands. A22=Defence Exceedance: Flooding of land due to floodwaters overtopping flood defences. A23=Defence or Infrastructural Failure:Flooding of land due to the failure of natural or artificial defences or infrastructure. This mechanism of flooding could include the breaching or collapse of a flood defence or retention structure, or the failure in operation of pumping equipment or gates. A24=Blockage / Restriction: Flooding of land due to a natural or artificial blockage or restriction of a conveyance channel or system. This mechanism of flooding could include the blockage of sewerage systems or due to restrictive channel structures such as bridges or culverts or arising from ice jams or land slides. A25=Other: Flooding of land by water due to other mechanisms, for instance windsetup floods. A26= No data available on the mechanism of flooding A27=Mechanism of flooding uncertain</xs:documentation> </xs:annotation> <xs:restriction base="xs:string"> <xs:enumeration value="A21 - Natural Exceedance"/> <xs:enumeration value="A22 - Defence Exceedance"/> <xs:enumeration value="A23 - Defence or Infrastructural Failure"/> <xs:enumeration value="A24 - Blockage / Restriction"/> <xs:enumeration value="A25 - Other"/> <xs:enumeration value="A26 - No data available on the mechanism of flooding"/> <xs:enumeration value="A27 - Mechanism of flooding uncertain"/> </xs:restriction> </xs:simpleType> |
simpleType MechanismsOfInternationalCoordination_Enum
| namespace | http://water.eionet.europa.eu/schemas/dir200760ec/fdcommon | |||||||||||||||||||||||||||
| type | restriction of xs:string | |||||||||||||||||||||||||||
| facets |
|
|||||||||||||||||||||||||||
| source | <xs:simpleType name="MechanismsOfInternationalCoordination_Enum"> <xs:restriction base="xs:string"> <xs:enumeration value="Bilateral border water commissions"/> <xs:enumeration value="Informal arrangements (groups discussions and exchange of information)"/> <xs:enumeration value="International coordination and working groups"/> <xs:enumeration value="International River Commission"/> <xs:enumeration value="Joint declaration with a neighbouring country (including non-EU MS) on cooperation on joint action"/> <xs:enumeration value="Regulations in place to enable exchange of information at international level"/> <xs:enumeration value="Use of pre-existing structures to ensure bilateral coordination (in place before FD implementation)"/> <xs:enumeration value="Other"/> </xs:restriction> </xs:simpleType> |
simpleType NumberDecimalBaseType
| namespace | http://water.eionet.europa.eu/schemas/dir200760ec/fdcommon | ||||||
| type | restriction of xs:decimal | ||||||
| used by |
|
||||||
| facets |
|
||||||
| source | <xs:simpleType name="NumberDecimalBaseType"> <xs:restriction base="xs:decimal"> <xs:minInclusive value="0"/> </xs:restriction> </xs:simpleType> |
simpleType NumberDecimalType
| namespace | http://water.eionet.europa.eu/schemas/dir200760ec/fdcommon | ||
| type | union of (NumberDecimalBaseType, NumberExceptionType) | ||
| annotation |
|
||
| source | <xs:simpleType name="NumberDecimalType"> <xs:annotation> <xs:documentation>Decimal with options for exceptions. -9999=Unknown, -8888=Yet to be measured, -7777=Not Applicable.</xs:documentation> </xs:annotation> <xs:union memberTypes="NumberDecimalBaseType NumberExceptionType"/> </xs:simpleType> |
simpleType NumberExceptionType
| namespace | http://water.eionet.europa.eu/schemas/dir200760ec/fdcommon | |||||||||
| type | restriction of xs:string | |||||||||
| used by |
|
|||||||||
| facets |
|
|||||||||
| annotation |
|
|||||||||
| source | <xs:simpleType name="NumberExceptionType"> <xs:annotation> <xs:documentation>Numerical codes for data exceptions: -9999=Unknown, -8888=Yet to be measured, -7777=Not Applicable</xs:documentation> </xs:annotation> <xs:restriction base="xs:string"> <xs:minLength value="3"/> <xs:maxLength value="42"/> </xs:restriction> </xs:simpleType> |
simpleType NumberNonNegativeIntegerType
| namespace | http://water.eionet.europa.eu/schemas/dir200760ec/fdcommon | ||
| type | union of (xs:nonNegativeInteger, NumberExceptionType) | ||
| used by |
|
||
| annotation |
|
||
| source | <xs:simpleType name="NumberNonNegativeIntegerType"> <xs:annotation> <xs:documentation>Non-negative integer with option for exceptions</xs:documentation> </xs:annotation> <xs:union memberTypes="xs:nonNegativeInteger NumberExceptionType"/> </xs:simpleType> |
simpleType NumberPercentageBaseType
| namespace | http://water.eionet.europa.eu/schemas/dir200760ec/fdcommon | ||||||||||||
| type | restriction of xs:decimal | ||||||||||||
| used by |
|
||||||||||||
| facets |
|
||||||||||||
| annotation |
|
||||||||||||
| source | <xs:simpleType name="NumberPercentageBaseType"> <xs:annotation> <xs:documentation>Percentage with 3 decimal places</xs:documentation> </xs:annotation> <xs:restriction base="xs:decimal"> <xs:fractionDigits value="3"/> <xs:maxInclusive value="100"/> <xs:minInclusive value="0"/> </xs:restriction> </xs:simpleType> |
simpleType NumberPercentageType
| namespace | http://water.eionet.europa.eu/schemas/dir200760ec/fdcommon | ||
| type | union of (NumberPercentageBaseType, NumberExceptionType) | ||
| annotation |
|
||
| source | <xs:simpleType name="NumberPercentageType"> <xs:annotation> <xs:documentation>Percentage with option for exceptions</xs:documentation> </xs:annotation> <xs:union memberTypes="NumberPercentageBaseType NumberExceptionType"/> </xs:simpleType> |
simpleType PotentialAdverseConsequencesCriteria_Enum
| namespace | http://water.eionet.europa.eu/schemas/dir200760ec/fdcommon | ||||||||||||||||||||||||||||||||||||||||||||||||||||||||||||
| type | restriction of xs:string | ||||||||||||||||||||||||||||||||||||||||||||||||||||||||||||
| facets |
|
||||||||||||||||||||||||||||||||||||||||||||||||||||||||||||
| source | <xs:simpleType name="PotentialAdverseConsequencesCriteria_Enum"> <xs:restriction base="xs:string"> <xs:enumeration value="Potential number of permanent residents affected by the flood extent in flood plains"/> <xs:enumeration value="Potential value/area of property affected (residential and non-residential)"/> <xs:enumeration value="Potential number of buildings affected (residential and non-residential)"/> <xs:enumeration value="Potential adverse consequences to infrastructural assets"/> <xs:enumeration value="Damage potential exceeds specific threshold (area)"/> <xs:enumeration value="Potential adverse consequences on water bodies"/> <xs:enumeration value="Potential sources of pollution triggered from industrial installations"/> <xs:enumeration value="Potential adverse consequences to rural land use"/> <xs:enumeration value="Potential adverse consequences to economic activity (e.g. manufacturing, service and construction industries)"/> <xs:enumeration value="Potential adverse impacts on cultural assets and cultural landscapes"/> <xs:enumeration value="Recurrence periods"/> <xs:enumeration value="Recurrence periods in combination with land use"/> <xs:enumeration value="Water level or depth"/> <xs:enumeration value="Water velocity"/> <xs:enumeration value="Whether floods have occurred in the past"/> <xs:enumeration value="Specific weighting systems defined to assess significance"/> <xs:enumeration value="Expert Judgement"/> <xs:enumeration value="Other"/> <xs:enumeration value="The specific needs of the of the MS do not require an assessment under Article 4.2(d)"/> </xs:restriction> </xs:simpleType> |
simpleType PriorInformationExchange_Enum
| namespace | http://water.eionet.europa.eu/schemas/dir200760ec/fdcommon | ||||||||||||||||||||||||||||||
| type | restriction of xs:string | ||||||||||||||||||||||||||||||
| facets |
|
||||||||||||||||||||||||||||||
| source | <xs:simpleType name="PriorInformationExchange_Enum"> <xs:restriction base="xs:string"> <xs:enumeration value="International River Commission"/> <xs:enumeration value="Bilateral border water commissions"/> <xs:enumeration value="International coordination and working groups"/> <xs:enumeration value="Bilateral coordination and working groups"/> <xs:enumeration value="Regulations in place to enable exchange of information at international level"/> <xs:enumeration value="Use of pre-existing structures to ensure bilateral coordination (in place before FD implementation)"/> <xs:enumeration value="Informal arrangements (groups discussions and exchange of information)"/> <xs:enumeration value="Joint declaration with a neighbouring country (including non-EU MS) on cooperation on joint action"/> <xs:enumeration value="Other"/> </xs:restriction> </xs:simpleType> |
simpleType PriorityCategories_Enum
| namespace | http://water.eionet.europa.eu/schemas/dir200760ec/fdcommon | ||||||||||||||||||
| type | restriction of xs:string | ||||||||||||||||||
| facets |
|
||||||||||||||||||
| source | <xs:simpleType name="PriorityCategories_Enum"> <xs:restriction base="xs:string"> <xs:enumeration value="Very high"/> <xs:enumeration value="High"/> <xs:enumeration value="Critical"/> <xs:enumeration value="Moderate"/> <xs:enumeration value="Low"/> </xs:restriction> </xs:simpleType> |
simpleType ProtectedAreaType_Enum
| namespace | http://water.eionet.europa.eu/schemas/dir200760ec/fdcommon | |||||||||||||||||||||||||||||||||
| type | restriction of xs:string | |||||||||||||||||||||||||||||||||
| used by |
|
|||||||||||||||||||||||||||||||||
| facets |
|
|||||||||||||||||||||||||||||||||
| annotation |
|
|||||||||||||||||||||||||||||||||
| source | <xs:simpleType name="ProtectedAreaType_Enum"> <xs:annotation> <xs:documentation>Defines all Protected Area types for use in the Register of Protected Areas (Article 6)</xs:documentation> </xs:annotation> <xs:restriction base="xs:string"> <xs:enumeration value="Bathing"/> <xs:enumeration value="Birds"/> <xs:enumeration value="Habitats"/> <xs:enumeration value="Nitrates"/> <xs:enumeration value="UWWT"/> <xs:enumeration value="Article 7 Abstraction for drinking water"/> <xs:enumeration value="WFD_WaterBodies"/> <xs:enumeration value="EuropeanOther"/> <xs:enumeration value="National"/> <xs:enumeration value="Local"/> </xs:restriction> </xs:simpleType> |
simpleType PublicConsultationsMechanisms_Enum
| namespace | http://water.eionet.europa.eu/schemas/dir200760ec/fdcommon | |||||||||||||||||||||||||||||||||
| type | restriction of xs:string | |||||||||||||||||||||||||||||||||
| facets |
|
|||||||||||||||||||||||||||||||||
| annotation |
|
|||||||||||||||||||||||||||||||||
| source | <xs:simpleType name="PublicConsultationsMechanisms_Enum"> <xs:annotation> <xs:documentation>Table summarising the key mechanisms used for consultation across MS</xs:documentation> </xs:annotation> <xs:restriction base="xs:string"> <xs:enumeration value="Media (papers, TV, radio)"/> <xs:enumeration value="Internet"/> <xs:enumeration value="Social networking sites"/> <xs:enumeration value="Printed material"/> <xs:enumeration value="Direct mailing"/> <xs:enumeration value="Invitations to stakeholders"/> <xs:enumeration value="Local Authorities"/> <xs:enumeration value="Meetings with local population"/> <xs:enumeration value="Written consultation"/> <xs:enumeration value="Other"/> </xs:restriction> </xs:simpleType> |
simpleType RelevantSources_Enum
| namespace | http://water.eionet.europa.eu/schemas/dir200760ec/fdcommon | |||||||||||||||||||||
| type | restriction of xs:string | |||||||||||||||||||||
| used by |
|
|||||||||||||||||||||
| facets |
|
|||||||||||||||||||||
| source | <xs:simpleType name="RelevantSources_Enum"> <xs:restriction base="xs:string"> <xs:enumeration value="Fluvial"/> <xs:enumeration value="Pluvial"/> <xs:enumeration value="Groundwater"/> <xs:enumeration value="Seawater"/> <xs:enumeration value="Artificial Water Bearing Infrastructure"/> <xs:enumeration value="Other Source"/> </xs:restriction> </xs:simpleType> |
simpleType ReturnperiodandprobabilitiesApproach_Enum
| namespace | http://water.eionet.europa.eu/schemas/dir200760ec/fdcommon | ||||||||||||||||||||||||
| type | restriction of xs:string | ||||||||||||||||||||||||
| used by |
|
||||||||||||||||||||||||
| facets |
|
||||||||||||||||||||||||
| annotation |
|
||||||||||||||||||||||||
| source | <xs:simpleType name="ReturnperiodandprobabilitiesApproach_Enum"> <xs:annotation> <xs:documentation>If ‘no information’ is selected justification must be provided</xs:documentation> </xs:annotation> <xs:restriction base="xs:string"> <xs:enumeration value="(Statistical analysis on) historical countsdata"/> <xs:enumeration value="(Statistical analysis on) hydraulic modelling"/> <xs:enumeration value="(Statistical analysis on) hydrological modelling"/> <xs:enumeration value="(Statistical analysis on) observed/ gauging data"/> <xs:enumeration value="(Statistical analysis on) rainfall data"/> <xs:enumeration value="Expert judgement"/> <xs:enumeration value="Other (e.g. uncertain)"/> </xs:restriction> </xs:simpleType> |
simpleType RoleCode_Enum
| namespace | http://water.eionet.europa.eu/schemas/dir200760ec/fdcommon | ||||||||||||||||||||
| type | restriction of xs:string | ||||||||||||||||||||
| facets |
|
||||||||||||||||||||
| source | <xs:simpleType name="RoleCode_Enum"> <xs:restriction base="xs:string"> <xs:enumeration value="Coordination"/> <xs:enumeration value="Other responsibilities to be defined."/> <xs:enumeration value="Preparation and Production and implementation of the different stages of the Floods Directive"/> <xs:enumeration value="Reporting: Public information and consultation; Reporting to Commission and"/> <xs:enumeration value="Other - Any other roles not covered above."> <xs:annotation> <xs:documentation>Other - Any other roles not covered above.</xs:documentation> </xs:annotation> </xs:enumeration> </xs:restriction> </xs:simpleType> |
simpleType SourceofFlooding_Enum
| namespace | http://water.eionet.europa.eu/schemas/dir200760ec/fdcommon | |||||||||||||||||||||||||||
| type | restriction of xs:string | |||||||||||||||||||||||||||
| used by |
|
|||||||||||||||||||||||||||
| facets |
|
|||||||||||||||||||||||||||
| annotation |
|
|||||||||||||||||||||||||||
| source | <xs:simpleType name="SourceofFlooding_Enum"> <xs:annotation> <xs:documentation>Define relevant source of flooding. The list are in line with table A1 from list of flood types from February 2011 (version 6). One or more options can be selected. A11=Fluvial: Flooding of land by waters originating from part of a natural drainage system, including natural or modified drainage channels. This source could include flooding from rivers, streams, drainage channels, mountain torrents and ephemeral watercourses, lakes and floods arising from snow melt. A12=Pluvial: Flooding of land directly from rainfall water falling on, or flowing over, the land. This source could include urban storm water, rural overland flow or excess water, or overland floods arising from snowmelt. A13=Groundwater: Flooding of land by waters from underground rising to above the land surface. This source could include rising groundwater and underground flow from elevated surface waters. A14=Sea Water: Flooding of land by water from the sea, estuaries or coastal lakes. This source could include flooding from the sea (e.g., extreme tidal level and / or storm surges) or arising from wave action or coastal tsunamis. A15=Artificial Water-Bearing Infrastructure: Flooding of land by water arising from artificial, water-bearing infrastructure or failure of such infrastructure. This source could include flooding arising from sewerage systems (including storm water, combined and foul sewers), water supply and wastewater treatment systems, artificial navigation canals and impoundments (e.g., dams and reservoirs). A16=Other: Flooding of land by water due to other sources, can include other tsunamis. - A17=No data available on the source of flooding - A18=Source of flooding uncertain</xs:documentation> </xs:annotation> <xs:restriction base="xs:string"> <xs:enumeration value="A11 - Fluvial"/> <xs:enumeration value="A12 - Pluvial"/> <xs:enumeration value="A13 - Groundwater"/> <xs:enumeration value="A14 - Sea Water"/> <xs:enumeration value="A15 - Artificial Water-Bearing Infrastructure"/> <xs:enumeration value="A16 - Other: Flooding of land by water due to other sources, can include other tsunamis."/> <xs:enumeration value="A17 - No data available on the source of flooding"/> <xs:enumeration value="A18 - Source of flooding uncertain"/> </xs:restriction> </xs:simpleType> |
simpleType String1000Type
| namespace | http://water.eionet.europa.eu/schemas/dir200760ec/fdcommon | |||||||||
| type | restriction of xs:string | |||||||||
| used by |
|
|||||||||
| facets |
|
|||||||||
| annotation |
|
|||||||||
| source | <xs:simpleType name="String1000Type"> <xs:annotation> <xs:documentation>String of up to 1000 characters</xs:documentation> </xs:annotation> <xs:restriction base="xs:string"> <xs:minLength value="10"/> <xs:maxLength value="1000"/> </xs:restriction> </xs:simpleType> |
simpleType String100Type
| namespace | http://water.eionet.europa.eu/schemas/dir200760ec/fdcommon | |||||||||
| type | restriction of xs:string | |||||||||
| used by |
|
|||||||||
| facets |
|
|||||||||
| annotation |
|
|||||||||
| source | <xs:simpleType name="String100Type"> <xs:annotation> <xs:documentation>String of up to 100 characters</xs:documentation> </xs:annotation> <xs:restriction base="xs:string"> <xs:minLength value="1"/> <xs:maxLength value="100"/> </xs:restriction> </xs:simpleType> |
simpleType String2000Type
| namespace | http://water.eionet.europa.eu/schemas/dir200760ec/fdcommon | |||||||||
| type | restriction of xs:string | |||||||||
| facets |
|
|||||||||
| annotation |
|
|||||||||
| source | <xs:simpleType name="String2000Type"> <xs:annotation> <xs:documentation>Type to enter string of 1 to 2000 characters</xs:documentation> </xs:annotation> <xs:restriction base="xs:string"> <xs:minLength value="1"/> <xs:maxLength value="2000"/> </xs:restriction> </xs:simpleType> |
simpleType String250Type
| namespace | http://water.eionet.europa.eu/schemas/dir200760ec/fdcommon | |||||||||
| type | restriction of xs:string | |||||||||
| used by |
|
|||||||||
| facets |
|
|||||||||
| annotation |
|
|||||||||
| source | <xs:simpleType name="String250Type"> <xs:annotation> <xs:documentation>String of up to 250 characters</xs:documentation> </xs:annotation> <xs:restriction base="xs:string"> <xs:minLength value="1"/> <xs:maxLength value="250"/> </xs:restriction> </xs:simpleType> |
simpleType String5000Type
| namespace | http://water.eionet.europa.eu/schemas/dir200760ec/fdcommon | |||||||||
| type | restriction of xs:string | |||||||||
| facets |
|
|||||||||
| annotation |
|
|||||||||
| source | <xs:simpleType name="String5000Type"> <xs:annotation> <xs:documentation>Type to enter string of 1 to 5000 characters</xs:documentation> </xs:annotation> <xs:restriction base="xs:string"> <xs:minLength value="1"/> <xs:maxLength value="5000"/> </xs:restriction> </xs:simpleType> |
simpleType String50Type
| namespace | http://water.eionet.europa.eu/schemas/dir200760ec/fdcommon | |||||||||
| type | restriction of xs:string | |||||||||
| used by |
|
|||||||||
| facets |
|
|||||||||
| annotation |
|
|||||||||
| source | <xs:simpleType name="String50Type"> <xs:annotation> <xs:documentation>String of up to 50 characters</xs:documentation> </xs:annotation> <xs:restriction base="xs:string"> <xs:minLength value="1"/> <xs:maxLength value="50"/> </xs:restriction> </xs:simpleType> |
simpleType TotalDamageClass_Enum
| namespace | http://water.eionet.europa.eu/schemas/dir200760ec/fdcommon | ||||||||||||||||||||||||
| type | restriction of xs:string | ||||||||||||||||||||||||
| facets |
|
||||||||||||||||||||||||
| annotation |
|
||||||||||||||||||||||||
| source | <xs:simpleType name="TotalDamageClass_Enum"> <xs:annotation> <xs:documentation>For Insignificnt, Low, Medium, High, Very high, Not Applicable, Unknown: U=Unknown NA=Not Applicable I=Insignificnt; L=Low; M=Medium H=High VH=Very high </xs:documentation> </xs:annotation> <xs:restriction base="xs:string"> <xs:enumeration value="H - High"/> <xs:enumeration value="I - Insignificnt"/> <xs:enumeration value="L - Low"/> <xs:enumeration value="M - Medium"/> <xs:enumeration value="NA - Not Applicable"/> <xs:enumeration value="U - Unknown"/> <xs:enumeration value="VH - Very high"/> </xs:restriction> </xs:simpleType> |
simpleType TypeCulturalHeritage_Enum
| namespace | http://water.eionet.europa.eu/schemas/dir200760ec/fdcommon | |||||||||||||||
| type | restriction of xs:string | |||||||||||||||
| used by |
|
|||||||||||||||
| facets |
|
|||||||||||||||
| annotation |
|
|||||||||||||||
| source | <xs:simpleType name="TypeCulturalHeritage_Enum"> <xs:annotation> <xs:documentation> Define relevant type of Consequences. The list are in line with section B in the 'List of flood types and list of consequences' document from February 2011 (version 6). One or more options can be selected. B31=Cultural Assets: Adverse consequences to cultural heritage, which could include archaeological sites / monuments, architectural sites, museums, spiritual sites and buildings. B32=Landscape: Adverse permanent or long-term consequences on cultural landscapes, that is cultural properties which represents the combinesd works of nature and man, such as relics of traditional landscapes, anchor locations or zones. B33=Other B34=Not applicable </xs:documentation> </xs:annotation> <xs:restriction base="xs:string"> <xs:enumeration value="B31 - Cultural Assets"/> <xs:enumeration value="B32 - Landscape"/> <xs:enumeration value="B33 - Other"/> <xs:enumeration value="B34 - Not applicable"/> </xs:restriction> </xs:simpleType> |
simpleType TypeEconomicActivity_Enum
| namespace | http://water.eionet.europa.eu/schemas/dir200760ec/fdcommon | |||||||||||||||||||||
| type | restriction of xs:string | |||||||||||||||||||||
| used by |
|
|||||||||||||||||||||
| facets |
|
|||||||||||||||||||||
| annotation |
|
|||||||||||||||||||||
| source | <xs:simpleType name="TypeEconomicActivity_Enum"> <xs:annotation> <xs:documentation> Define relevant type of Consequences. The list are in line with section B in the 'List of flood types and list of consequences' document from February 2011 (version 6). One or more options can be selected. B41=Property: Adverse consequences to property, which could include homes. B42=Infrastructure: Adverse consequences to infrastructural assets such as utilities, power generation, transport, storage and communication. B43=Rural Land Use: Adverse consequences to uses of the land, such as agricultural activity (livestock, arable and horticulture), forestry, mineral extraction and fishing. B44=Economic Activity: Adverse consequences to sectors of economic activity, such as manufacturing, construction, retail, services and other sources of employment. B45=Other B46=Not applicable </xs:documentation> </xs:annotation> <xs:restriction base="xs:string"> <xs:enumeration value="B41 - Property"/> <xs:enumeration value="B42 - Infrastructure"/> <xs:enumeration value="B43 - Rural Land Use"/> <xs:enumeration value="B44 - Economic Activity"/> <xs:enumeration value="B45 - Other"/> <xs:enumeration value="B46 - Not applicable"/> </xs:restriction> </xs:simpleType> |
simpleType TypeEnvironment_Enum
| namespace | http://water.eionet.europa.eu/schemas/dir200760ec/fdcommon | ||||||||||||||||||
| type | restriction of xs:string | ||||||||||||||||||
| used by |
|
||||||||||||||||||
| facets |
|
||||||||||||||||||
| annotation |
|
||||||||||||||||||
| source | <xs:simpleType name="TypeEnvironment_Enum"> <xs:annotation> <xs:documentation> Define relevant type of Consequences. The list are in line with section B in the 'List of flood types and list of consequences' document from February 2011 (version 6). One or more options can be selected. B21=Waterbody Status: Adverse consequences ecological or chemical status of surface water bodies or chemical status of ground water bodies affected, as of concern under the WFD. Such consequences may arise from pollution from various sources (point and diffuse) or due to hydromorphological impacts of flooding. B22=Protected Areas: Adverse consequences to protected areas or waterbodies such as those designated under the Birds and Habitats Directives, bathing waters or drinking water abstraction points. B23=Pollution Sources: Sources of potential pollution in the event of a flood, such as IPPC and Seveso installations, or point or diffuse sources. B24=Other potential adverse environmental impacts, such as those on soil, biodiversity, flora and fauna, etc. B25=Not applicable .</xs:documentation> </xs:annotation> <xs:restriction base="xs:string"> <xs:enumeration value="B21 - Waterbody Status"/> <xs:enumeration value="B22 - Protected Areas"/> <xs:enumeration value="B23 - Pollution Sources"/> <xs:enumeration value="B24 - Other potential adverse environmental impacts"/> <xs:enumeration value="B25 - Not applicable"/> </xs:restriction> </xs:simpleType> |
simpleType TypeHumanHealth_Enum
| namespace | http://water.eionet.europa.eu/schemas/dir200760ec/fdcommon | ||||||||||||||||||
| type | restriction of xs:string | ||||||||||||||||||
| facets |
|
||||||||||||||||||
| annotation |
|
||||||||||||||||||
| source | <xs:simpleType name="TypeHumanHealth_Enum"> <xs:annotation> <xs:documentation> Define relevant type of Consequences. The list are in line with section B in the 'List of flood types and list of consequences' document from February 2011 (version 6). One or more options can be selected. B11=Human Health: Adverse consequences to human health, either as immediate or consequential impacts, such as might arise from pollution or interruption of services related to water supply and treatment, and would include fatalities. B12=Community: Adverse consequences to the community, such as detrimental impacts on local governance and public administration, emergency response, education, health and social work facilities (such as hospitals). B13=Other B14=Not applicaple </xs:documentation> </xs:annotation> <xs:restriction base="xs:string"> <xs:enumeration value="B11 - Human Health: Adverse consequences to human health, either as immediate or consequential impacts, such as might arise from pollution or interruption of services related to water supply and treatment, and would include fatalities."/> <xs:enumeration value="B12 - Community: Adverse consequences to the community, such as detrimental impacts on local governance and public administration, emergency response, education, health and social work facilities (such as hospitals)."/> <xs:enumeration value="B13 - Other"/> <xs:enumeration value="B14 - Not applicaple"/> <xs:enumeration value="B10"/> </xs:restriction> </xs:simpleType> |
simpleType TypeIEDInstallation_Enum
| namespace | http://water.eionet.europa.eu/schemas/dir200760ec/fdcommon | |||||||||||||||||||||||||||||||||||||||||||||||||||||||||||||||||||||||||||||||||||||||||||||||||||||||||||||||||||||||||||||||||||||||||||||||||||||||||||||||||||||||||||||||||||||||||||||||||||||||||||||||||||||||||||||||||||||||||||||||||||||||||||||||||||||||||||||||||||||||||||||
| type | restriction of xs:string | |||||||||||||||||||||||||||||||||||||||||||||||||||||||||||||||||||||||||||||||||||||||||||||||||||||||||||||||||||||||||||||||||||||||||||||||||||||||||||||||||||||||||||||||||||||||||||||||||||||||||||||||||||||||||||||||||||||||||||||||||||||||||||||||||||||||||||||||||||||||||||||
| used by |
|
|||||||||||||||||||||||||||||||||||||||||||||||||||||||||||||||||||||||||||||||||||||||||||||||||||||||||||||||||||||||||||||||||||||||||||||||||||||||||||||||||||||||||||||||||||||||||||||||||||||||||||||||||||||||||||||||||||||||||||||||||||||||||||||||||||||||||||||||||||||||||||||
| facets |
|
|||||||||||||||||||||||||||||||||||||||||||||||||||||||||||||||||||||||||||||||||||||||||||||||||||||||||||||||||||||||||||||||||||||||||||||||||||||||||||||||||||||||||||||||||||||||||||||||||||||||||||||||||||||||||||||||||||||||||||||||||||||||||||||||||||||||||||||||||||||||||||||
| annotation |
|
|||||||||||||||||||||||||||||||||||||||||||||||||||||||||||||||||||||||||||||||||||||||||||||||||||||||||||||||||||||||||||||||||||||||||||||||||||||||||||||||||||||||||||||||||||||||||||||||||||||||||||||||||||||||||||||||||||||||||||||||||||||||||||||||||||||||||||||||||||||||||||||
| source | <xs:simpleType name="TypeIEDInstallation_Enum"> <xs:annotation> <xs:documentation>Optional. Identify type (more than one can be selected) List of activities from Annex I, DIRECTIVE 2010/75/EC of 24 November 2010 (Date of publishing: 17.12.2010): - 1 - Energy industries - 1.1 - Combustion of fuels in installations with a total rated thermal input of 50 MW or more - 1.2 - Refining of mineral oil and gas - 1.3 - Production of coke - 1.4.a - Gasification or liquefaction of coal - 1.4.b - Gasification or liquefaction of other fuels in installations with a total rated thermal input of 20 MW or more - 2 - Production and processing of metals - 2.1 - Metal ore (including sulphide ore) roasting or sintering - 2.2 - Production of pig iron or steel (primary or secondary fusion) including continuous casting, with a capacity exceeding 2,5 tonnes per hour - 2.3.a - Processing of ferrous metals: operation of hot-rolling mills with a capacity exceeding 20 tonnes of crude steel per hour - 2.3.b - Processing of ferrous metals: operation of smitheries with hammers the energy of which exceeds 50 kilojoule per hammer, where the calorific power used exceeds 20 MW - 2.3.c - Processing of ferrous metals application of protective fused metal coats with an input exceeding 2 tonnes of crude steel per hour - 2.4 - Operation of ferrous metal foundries with a production capacity exceeding 20 tonnes per day - 2.5.a - Processing of non-ferrous metals: production of non-ferrous crude metals from ore, concentrates or secondary raw materials by metallurgical, chemical or electrolytic processes - 2.5.b - Processing of non-ferrous metals: melting, including the alloyage, of non-ferrous metals, including recovered products and operation of non- ferrous metal foundries, with a melting capacity exceeding 4 tonnes per day for lead and cadmium or 20 tonnes per day for all other metals - 2.6 - Surface treatment of metals or plastic materials using an electrolytic or chemical process where the volume of the treatment vats exceeds 30 m3 - 3 - Mineral industry - 3.1.a - Production of cement clinker in rotary kilns with a production capacity exceeding 500 tonnes per day or in other kilns with a production capacity exceeding 50 tonnes per day - 3.1.b - Production of lime in kilns with a production capacity exceeding 50 tonnes per day - 3.1.c - Production of magnesium oxide in kilns with a production capacity exceeding 50 tonnes per day - 3.2 - Production of asbestos or the manufacture of asbestos-based products - 3.3 - Manufacture of glass including glass fibre with a melting capacity exceeding 20 tonnes per day - 3.4 - Melting mineral substances including the production of mineral fibres with a melting capacity exceeding 20 tonnes per day - 3.5 - Manufacture of ceramic products by firing, in particular roofing tiles, bricks, refractory bricks, tiles, stoneware or porcelain with a production capacity exceeding 75 tonnes per day and/or with a kiln capacity exceeding 4 m3 and with a setting density per kiln exceeding 300 kg/m3 - 4 - Chemical industry For the purpose of this section, production within the meaning of the categories of activities contained in this section means the production on an industrial scale by chemical or biological processing of substances or groups of substances listed in points 4.1 to 4.6 4.1 Production of organic chemicals, such as: - 4.1.a - simple hydrocarbons (linear or cyclic, saturated or unsaturated, aliphatic or aromatic) - 4.1.b - oxygen-containing hydrocarbons such as alcohols, aldehydes, ketones, carboxylic acids, esters and mixtures of esters, acetates, ethers, peroxides and epoxy resins - 4.1.c - sulphurous hydrocarbons - 4.1.d - nitrogenous hydrocarbons such as amines, amides, nitrous compounds, nitro compounds or nitrate compounds, nitriles, cyanates, isocyanates - 4.1.e - phosphorus-containing hydrocarbons - 4.1.f - halogenic hydrocarbons - 4.1.g - organometallic compounds - 4.1.h - plastic materials (polymers, synthetic fibres and cellulose-based fibres) - 4.1.i - synthetic rubbers - 4.1.j - dyes and pigments - 4.1.k - surface-active agents and surfactants 4.2 Production of inorganic chemicals, such as: - 4.2.a - gases, such as ammonia, chlorine or hydrogen chloride, fluorine or hydrogen fluoride, carbon oxides, sulphur compounds, nitrogen oxides, hydrogen, sulphur dioxide, carbonyl chloride - 4.2.b - acids, such as chromic acid, hydrofluoric acid, phosphoric acid, nitric acid, hydrochloric acid, sulphuric acid, oleum, sulphurous acids - 4.2.c - bases, such as ammonium hydroxide, potassium hydroxide, sodium hydroxide - 4.2.d - salts, such as ammonium chloride, potassium chlorate, potassium carbonate, sodium carbonate, perborate, silver nitrate - 4.2.e - non-metals, metal oxides or other inorganic compounds such as calcium carbide, silicon, silicon carbide - 4.3 - Production of phosphorous-, nitrogen- or potassium-based fertilisers (simple or compound fertilisers) - 4.4 - Production of plant protection products or of biocides - 4.5 - Production of pharmaceutical products including intermediates - 4.6 - Production of explosives - 5 - Waste management 5.1 Disposal or recovery of hazardous waste with a capacity exceeding 10 tonnes per day involving one or more of the following activities: - 5.1.a - biological treatment - 5.1.b - physico-chemical treatment - 5.1.c - blending or mixing prior to submission to any of the other activities listed in points 5.1 and 5.2 - 5.1.d - repackaging prior to submission to any of the other activities listed in points 5.1 and 5.2 - 5.1.e - solvent reclamation/regeneration - 5.1.f - recycling/reclamation of inorganic materials other than metals or metal compounds - 5.1.g - regeneration of acids or bases - 5.1.h - recovery of components used for pollution abatement - 5.1.i - recovery of components from catalysts - 5.1.j - oil re-refining or other reuses of oil - 5.1.k - surface impoundment - 5.2.a - Disposal or recovery of waste in waste incineration plants or in waste co-incineration plants for non-hazardous waste with a capacity exceeding 3 tonnes per hour; - 5.2.b - Disposal or recovery of waste in waste incineration plants or in waste co-incineration plants for hazardous waste with a capacity exceeding 10 tonnes per day 5.3.a - Disposal of non-hazardous waste with a capacity exceeding 50 tonnes per day involving one or more of the following activities, and excluding activities covered by Council Directive 91/271/EEC of 21 May 1991 concerning urban waste-water treatment (OJ L 135, 30.5.1991, p. 40.): - 5.3.a.i - biological treatment - 5.3.a.ii - physico-chemical treatment - 5.3.a.iii - pre-treatment of waste for incineration or co-incineration - 5.3.a.iv - treatment of slags and ashes - 5.3.a.v - treatment in shredders of metal waste, including waste electrical and electronic equipment and end-of-life vehicles and their components 5.3.b - Recovery, or a mix of recovery and disposal, of non-hazardous waste with a capacity exceeding 75 tonnes per day involving one or more of the following activities, and excluding activities covered by Directive 91/271/EEC: - 5.3.b.i - biological treatment - 5.3.b.ii - pre-treatment of waste for incineration or co-incineration - 5.3.b.iii - treatment of slags and ashes - 5.3.b.iv - treatment in shredders of metal waste, including waste electrical and electronic equipment and end-of-life vehicles and their components. When the only waste treatment activity carried out is anaerobic digestion, the capacity threshold for this activity shall be 100 tonnes per day. - 5.4 - Landfills, as defined in Article 2(g) of Council Directive 1999/31/EC of 26 April 1999 on the landfill of waste (OJ L 182, 16.7.1999, p. 1.), receiving more than 10 tonnes of waste per day or with a total capacity exceeding 25 000 tonnes, excluding landfills of inert waste - 5.5 - Temporary storage of hazardous waste not covered under point 5.4 pending any of the activities listed in points 5.1, 5.2, 5.4 and 5.6 with a total capacity exceeding 50 tonnes, excluding temporary storage, pending collection, on the site where the waste is generated - 5.6 - Underground storage of hazardous waste with a total capacity exceeding 50 tonnes - 6 - Other activities 6.1 - Production in industrial installations of - 6.1.a - pulp from timber or other fibrous materials - 6.1.b - paper or card board with a production capacity exceeding 20 tonnes per day - 6.1.c - one or more of the following wood-based panels: oriented strand board, particleboard or fibreboard with a production capacity exceeding 600 m3 per day - 6.2 - Pre-treatment (operations such as washing, bleaching, mercerisation) or dyeing of textile fibres or textiles where the treatment capacity exceeds 10 tonnes per day - 6.3 - Tanning of hides and skins where the treatment capacity exceeds 12 tonnes of finished products per day - 6.4.a - Operating slaughterhouses with a carcass production capacity greater than 50 tonnes per day 6.4b - Treatment and processing, other than exclusively packaging, of the following raw materials, whether previously processed or unprocessed, intended for the production of food or feed from: - 6.4.b.i - only animal raw materials (other than exclusively milk) with a finished product production capacity greater than 75 tonnes per day; - 6.4.b.ii - only vegetable raw materials with a finished product production capacity greater than 300 tonnes per day or 600 tonnes per day where the installation operates for a period of no more than 90 consecutive days in any year; - 6.4.b.iii - animal and vegetable raw materials, both in combined and separate products, with a finished product production capacity in tonnes per day greater than: - 75 if A is equal to 10 or more; or, - [300- (22,5 × A)] in any other case, where ‘A’ is the portion of animal material (in percent of weight) of the finished product production capacity. Packaging shall not be included in the final weight of the product. This subsection shall not apply where the raw material is milk only - 6.4.c - Treatment and processing of milk only, the quantity of milk received being greater than 200 tonnes per day (average value on an annual basis). - 6.5 - Disposal or recycling of animal carcases or animal waste with a treatment capacity exceeding 10 tonnes per day - 6.6.a - Intensive rearing of poultry or pigs with more than 40 000 places for poultry; - 6.6.b - Intensive rearing of poultry or pigs with more than 2 000 places for production pigs (over 30 kg), or - 6.6.c - Intensive rearing of poultry or pigs with more than 750 places for sows - 6.7 - Surface treatment of substances, objects or products using organic solvents, in particular for dressing, printing, coating, degreasing, waterproofing, sizing, painting, cleaning or impregnating, with an organic solvent consumption capacity of more than 150 kg per hour or more than 200 tonnes per year - 6.8 - Production of carbon (hard-burnt coal) or electrographite by means of incineration or graphitisation - 6.9 - Capture of CO2 streams from installations covered by this Directive for the purposes of geological storage pursuant to Directive 2009/31/EC - 6.10 - Preservation of wood and wood products with chemicals with a production capacity exceeding 75 m3 per day other than exclusively treating against sapstain 6.11 - Independently operated treatment of waste water not covered by Directive 91/271/EEC and discharged by an installation covered by Chapter II .</xs:documentation> </xs:annotation> <xs:restriction base="xs:string"> <xs:enumeration value="1 - Energy industries"/> <xs:enumeration value="1.1 - Combustion of fuels in installations with a total rated thermal input of 50 MW or more"/> <xs:enumeration value="1.2 - Refining of mineral oil and gas"/> <xs:enumeration value="1.3 - Production of coke"/> <xs:enumeration value="1.4.a - Gasification or liquefaction of coal"/> <xs:enumeration value="1.4.b - Gasification or liquefaction of other fuels in installations with a total rated thermal input of 20 MW or more"/> <xs:enumeration value="2 - Production and processing of metals"/> <xs:enumeration value="2.1 - Metal ore (including sulphide ore) roasting or sintering"/> <xs:enumeration value="2.2 - Production of pig iron or steel (primary or secondary fusion) including continuous casting, with a capacity exceeding 2,5 tonnes per hour"/> <xs:enumeration value="2.3.a - Processing of ferrous metals: operation of hot-rolling mills with a capacity exceeding 20 tonnes of crude steel per hour"/> <xs:enumeration value="2.3.b - Processing of ferrous metals: operation of smitheries with hammers the energy of which exceeds 50 kilojoule per hammer"/> <xs:enumeration value="2.3.c - Processing of ferrous metals application of protective fused metal coats with an input exceeding 2 tonnes of crude steel per hour"/> <xs:enumeration value="2.4 - Operation of ferrous metal foundries with a production capacity exceeding 20 tonnes per day"/> <xs:enumeration value="2.5.a - Processing of non-ferrous metals: production of non-ferrous crude metals from ore, concentrates or secondary raw materials by metallurgical, chemical or electrolytic processes"/> <xs:enumeration value="2.5.b - Processing of non-ferrous metals: melting, including the alloyage, of non-ferrous metals, including recovered products and operation of non- ferrous metal foundries, with a melting capacity exceeding 4 tonnes per day for lead and cadmium or 20 ton"/> <xs:enumeration value="2.6 - Surface treatment of metals or plastic materials using an electrolytic or chemical process where the volume of the treatment vats exceeds 30 m3"/> <xs:enumeration value="3 - Mineral industry"/> <xs:enumeration value="3.1.a - Production of cement clinker in rotary kilns with a production capacity exceeding 500 tonnes per day or in other kilns with a production capacity exceeding 50 tonnes per day"/> <xs:enumeration value="3.1.b - Production of lime in kilns with a production capacity exceeding 50 tonnes per day"/> <xs:enumeration value="3.1.c - Production of magnesium oxide in kilns with a production capacity exceeding 50 tonnes per day"/> <xs:enumeration value="3.2 - Production of asbestos or the manufacture of asbestos-based products"/> <xs:enumeration value="3.3 - Manufacture of glass including glass fibre with a melting capacity exceeding 20 tonnes per day"/> <xs:enumeration value="3.4 - Melting mineral substances including the production of mineral fibres with a melting capacity exceeding 20 tonnes per day"/> <xs:enumeration value="3.5 - Manufacture of ceramic products by firing, in particular roofing tiles, bricks, refractory bricks, tiles, stoneware or porcelain with a production capacity exceeding 75 tonnes per day and/or with a kiln capacity exceeding 4 m3 and with a setting den"/> <xs:enumeration value="4 - Chemical industry"/> <xs:enumeration value="4.1.a - simple hydrocarbons (linear or cyclic, saturated or unsaturated, aliphatic or aromatic)"/> <xs:enumeration value="4.1.b - oxygen-containing hydrocarbons such as alcohols, aldehydes, ketones, carboxylic acids, esters and mixtures of esters, acetates, ethers, peroxides and epoxy resins"/> <xs:enumeration value="4.1.c - sulphurous hydrocarbons"/> <xs:enumeration value="4.1.d - nitrogenous hydrocarbons such as amines, amides, nitrous compounds, nitro compounds or nitrate compounds, nitriles, cyanates, isocyanates"/> <xs:enumeration value="4.1.e - phosphorus-containing hydrocarbons"/> <xs:enumeration value="4.1.f - halogenic hydrocarbons"/> <xs:enumeration value="4.1.g - organometallic compounds"/> <xs:enumeration value="4.1.h - plastic materials (polymers, synthetic fibres and cellulose-based fibres)"/> <xs:enumeration value="4.1.i - synthetic rubbers"/> <xs:enumeration value="4.1.j - dyes and pigments"/> <xs:enumeration value="4.1.k - surface-active agents and surfactants"/> <xs:enumeration value="4.2.a - gases, such as ammonia, chlorine or hydrogen chloride, fluorine or hydrogen fluoride, carbon oxides, sulphur compounds, nitrogen oxides, hydrogen, sulphur dioxide, carbonyl chloride"/> <xs:enumeration value="4.2.b - acids, such as chromic acid, hydrofluoric acid, phosphoric acid, nitric acid, hydrochloric acid, sulphuric acid, oleum, sulphurous acids"/> <xs:enumeration value="4.2.c - bases, such as ammonium hydroxide, potassium hydroxide, sodium hydroxide"/> <xs:enumeration value="4.2.d - salts, such as ammonium chloride, potassium chlorate, potassium carbonate, sodium carbonate, perborate, silver nitrate"/> <xs:enumeration value="4.2.e - non-metals, metal oxides or other inorganic compounds such as calcium carbide, silicon, silicon carbide"/> <xs:enumeration value="4.3 - Production of phosphorous-, nitrogen- or potassium-based fertilisers (simple or compound fertilisers)"/> <xs:enumeration value="4.4 - Production of plant protection products or of biocides"/> <xs:enumeration value="4.5 - Production of pharmaceutical products including intermediates"/> <xs:enumeration value="4.6 - Production of explosives"/> <xs:enumeration value="5 - Waste management"/> <xs:enumeration value="5.1.a - biological treatment"/> <xs:enumeration value="5.1.b - physico-chemical treatment"/> <xs:enumeration value="5.1.c - blending or mixing prior to submission to any of the other activities listed in points 5.1 and 5.2"/> <xs:enumeration value="5.1.d - repackaging prior to submission to any of the other activities listed in points 5.1 and 5.2"/> <xs:enumeration value="5.1.e - solvent reclamation/regeneration"/> <xs:enumeration value="5.1.f - recycling/reclamation of inorganic materials other than metals or metal compounds"/> <xs:enumeration value="5.1.g - regeneration of acids or bases"/> <xs:enumeration value="5.1.h - recovery of components used for pollution abatement"/> <xs:enumeration value="5.1.i - recovery of components from catalysts"/> <xs:enumeration value="5.1.j - oil re-refining or other reuses of oil"/> <xs:enumeration value="5.1.k - surface impoundment"/> <xs:enumeration value="5.2.a - Disposal or recovery of waste in waste incineration plants or in waste co-incineration plants for non-hazardous waste with a capacity exceeding 3 tonnes per hour;"/> <xs:enumeration value="5.2.b - Disposal or recovery of waste in waste incineration plants or in waste co-incineration plants for hazardous waste with a capacity exceeding 10 tonnes per day"/> <xs:enumeration value="5.3.a - Disposal of non-hazardous waste with a capacity exceeding 50 tonnes per day involving one or more of the following activities, and excluding activities covered by Council Directive 91/271/EEC of 21 May 1991 concerning urban waste-water treatment ("/> <xs:enumeration value="5.3.a.i - biological treatment"/> <xs:enumeration value="5.3.a.ii - physico-chemical treatment"/> <xs:enumeration value="5.3.a.iii - pre-treatment of waste for incineration or co-incineration"/> <xs:enumeration value="5.3.a.iv - treatment of slags and ashes"/> <xs:enumeration value="5.3.a.v - treatment in shredders of metal waste, including waste electrical and electronic equipment and end-of-life vehicles and their components"/> <xs:enumeration value="5.3.b - Recovery, or a mix of recovery and disposal, of non-hazardous waste with a capacity exceeding 75 tonnes per day involving one or more of the following activities, and excluding activities covered by Directive 91/271/EEC:"/> <xs:enumeration value="5.3.b.i - biological treatment"/> <xs:enumeration value="5.3.b.ii - pre-treatment of waste for incineration or co-incineration"/> <xs:enumeration value="5.3.b.iii - treatment of slags and ashes"/> <xs:enumeration value="5.3.b.iv - treatment in shredders of metal waste, including waste electrical and electronic equipment and end-of-life vehicles and their components."/> <xs:enumeration value="5.4 - Landfills, as defined in Article 2(g) of Council Directive 1999/31/EC of 26 April 1999 on the landfill of waste (OJ L 182, 16.7.1999, p. 1.), receiving more than 10 tonnes of waste per day or with a total capacity exceeding 25 000 tonnes, excluding "/> <xs:enumeration value="5.5 - Temporary storage of hazardous waste not covered under point 5.4 pending any of the activities listed in points 5.1, 5.2, 5.4 and 5.6 with a total capacity exceeding 50 tonnes, excluding temporary storage, pending collection, on the site where the w"/> <xs:enumeration value="5.6 - Underground storage of hazardous waste with a total capacity exceeding 50 tonnes"/> <xs:enumeration value="6 - Other activities"/> <xs:enumeration value="6.1.a - pulp from timber or other fibrous materials"/> <xs:enumeration value="6.1.b - paper or card board with a production capacity exceeding 20 tonnes per day"/> <xs:enumeration value="6.1.c - one or more of the following wood-based panels: oriented strand board, particleboard or fibreboard with a production capacity exceeding 600 m3 per day"/> <xs:enumeration value="6.2 - Pre-treatment (operations such as washing, bleaching, mercerisation) or dyeing of textile fibres or textiles where the treatment capacity exceeds 10 tonnes per day"/> <xs:enumeration value="6.3 - Tanning of hides and skins where the treatment capacity exceeds 12 tonnes of finished products per day"/> <xs:enumeration value="6.4b - Treatment and processing, other than exclusively packaging, of the following raw materials, whether previously processed or unprocessed, intended for the production of food or feed from:"/> <xs:enumeration value="6.4.a - Operating slaughterhouses with a carcass production capacity greater than 50 tonnes per day"/> <xs:enumeration value="6.4.b.i - only animal raw materials (other than exclusively milk) with a finished product production capacity greater than 75 tonnes per day;"/> <xs:enumeration value="6.4.b.ii - only vegetable raw materials with a finished product production capacity greater than 300 tonnes per day or 600 tonnes per day where the installation operates for a period of no more than 90 consecutive days in any year;"/> <xs:enumeration value="6.4.b.iii - animal and vegetable raw materials, both in combined and separate products, with a finished product production capacity in tonnes per day greater than: - 75 if A is equal to 10 or more; or, - [300- (22,5 × A)] in any other case, where ‘A’ is t"/> <xs:enumeration value="6.4.c - Treatment and processing of milk only, the quantity of milk received being greater than 200 tonnes per day (average value on an annual basis)."/> <xs:enumeration value="6.5 - Disposal or recycling of animal carcases or animal waste with a treatment capacity exceeding 10 tonnes per day"/> <xs:enumeration value="6.6.a - Intensive rearing of poultry or pigs with more than 40 000 places for poultry;"/> <xs:enumeration value="6.6.b - Intensive rearing of poultry or pigs with more than 2 000 places for production pigs (over 30 kg), or"/> <xs:enumeration value="6.6.c - Intensive rearing of poultry or pigs with more than 750 places for sows"/> <xs:enumeration value="6.7 - Surface treatment of substances, objects or products using organic solvents, in particular for dressing, printing, coating, degreasing, waterproofing, sizing, painting, cleaning or impregnating, with an organic solvent consumption capacity of more t"/> <xs:enumeration value="6.8 - Production of carbon (hard-burnt coal) or electrographite by means of incineration or graphitisation"/> <xs:enumeration value="6.9 - Capture of CO2 streams from installations covered by this Directive for the purposes of geological storage pursuant to Directive 2009/31/EC"/> <xs:enumeration value="6.10 - Preservation of wood and wood products with chemicals with a production capacity exceeding 75 m3 per day other than exclusively treating against sapstain"/> <xs:enumeration value="6.11 - Independently operated treatment of waste water not covered by Directive 91/271/EEC and discharged by an installation covered by Chapter II"/> </xs:restriction> </xs:simpleType> |
simpleType URLType
| namespace | http://water.eionet.europa.eu/schemas/dir200760ec/fdcommon | ||||||||||||
| type | restriction of xs:string | ||||||||||||
| used by |
|
||||||||||||
| facets |
|
||||||||||||
| annotation |
|
||||||||||||
| source | <xs:simpleType name="URLType"> <xs:annotation> <xs:documentation>URL string of up to 250 characters</xs:documentation> </xs:annotation> <xs:restriction base="xs:string"> <xs:minLength value="1"/> <xs:maxLength value="250"/> <xs:pattern value="https?://.*"/> </xs:restriction> </xs:simpleType> |
simpleType WFDAssociationType_Enum
| namespace | http://water.eionet.europa.eu/schemas/dir200760ec/fdcommon | |||||||||
| type | restriction of xs:string | |||||||||
| facets |
|
|||||||||
| source | <xs:simpleType name="WFDAssociationType_Enum"> <xs:restriction base="xs:string"> <xs:enumeration value="Overlapping (partly within)"/> <xs:enumeration value="Within"/> </xs:restriction> </xs:simpleType> |
simpleType WiseDate
| namespace | http://water.eionet.europa.eu/schemas/dir200760ec/fdcommon | ||||||
| type | restriction of xs:date | ||||||
| used by |
|
||||||
| facets |
|
||||||
| source | <xs:simpleType name="WiseDate"> <xs:restriction base="xs:date"> <xs:pattern value="\d{4}-\d{2}-\d{2}"/> </xs:restriction> </xs:simpleType> |
simpleType WiseDateTime
| namespace | http://water.eionet.europa.eu/schemas/dir200760ec/fdcommon | ||||||
| type | restriction of xs:dateTime | ||||||
| used by |
|
||||||
| facets |
|
||||||
| source | <xs:simpleType name="WiseDateTime"> <xs:restriction base="xs:dateTime"> <xs:pattern value="\d{4}-\d{2}-\d{2}T\d{2}:\d{2}:\d{2}"/> </xs:restriction> </xs:simpleType> |
simpleType WiseDateTimeType
| namespace | http://water.eionet.europa.eu/schemas/dir200760ec/fdcommon | ||
| type | union of (WiseDate, WiseDateTime, WiseYear, WiseYearMonth) | ||
| annotation |
|
||
| source | <xs:simpleType name="WiseDateTimeType"> <xs:annotation> <xs:documentation>Dates must be reported using the ISO 8601 extended format: YYYY-MM-DD, for days; YYYY-MM, for months; YYYY, for years. (If necessary, or convenient, time values can be reported. The ISO 8601 extended format for UTC time should be used.)</xs:documentation> </xs:annotation> <xs:union memberTypes="WiseDate WiseDateTime WiseYear WiseYearMonth"/> </xs:simpleType> |
simpleType WiseEvolutionTypeValue
| namespace | http://water.eionet.europa.eu/schemas/dir200760ec/fdcommon | |||||||||||||||||||||||||||||||||
| type | restriction of xs:string | |||||||||||||||||||||||||||||||||
| facets |
|
|||||||||||||||||||||||||||||||||
| source | <xs:simpleType name="WiseEvolutionTypeValue"> <xs:restriction base="xs:string"> <xs:enumeration value="aggregation"/> <xs:enumeration value="change"/> <xs:enumeration value="changeBothAggregationAndSplitting"/> <xs:enumeration value="changeCode"/> <xs:enumeration value="changeExtendedArea"/> <xs:enumeration value="changeReducedArea"/> <xs:enumeration value="creation"/> <xs:enumeration value="deletion"/> <xs:enumeration value="noChange"/> <xs:enumeration value="splitting"/> </xs:restriction> </xs:simpleType> |
simpleType WiseLanguageCode_Enum
| namespace | http://water.eionet.europa.eu/schemas/dir200760ec/fdcommon | |||||||||||||||||||||||||||||||||||||||||||||||||||||||||||||||||||||||||||||||||||||||||||||||||||||||||||||||||||||||||||||||||
| type | restriction of xs:string | |||||||||||||||||||||||||||||||||||||||||||||||||||||||||||||||||||||||||||||||||||||||||||||||||||||||||||||||||||||||||||||||||
| facets |
|
|||||||||||||||||||||||||||||||||||||||||||||||||||||||||||||||||||||||||||||||||||||||||||||||||||||||||||||||||||||||||||||||||
| source | <xs:simpleType name="WiseLanguageCode_Enum"> <xs:restriction base="xs:string"> <xs:enumeration value="alb"/> <xs:enumeration value="arm"/> <xs:enumeration value="baq"/> <xs:enumeration value="bel"/> <xs:enumeration value="bul"/> <xs:enumeration value="cat"/> <xs:enumeration value="cze"/> <xs:enumeration value="dan"/> <xs:enumeration value="dut"/> <xs:enumeration value="eng"/> <xs:enumeration value="est"/> <xs:enumeration value="fao"/> <xs:enumeration value="fin"/> <xs:enumeration value="fre"/> <xs:enumeration value="geo"/> <xs:enumeration value="ger"/> <xs:enumeration value="gle"/> <xs:enumeration value="glg"/> <xs:enumeration value="gre"/> <xs:enumeration value="hrv"/> <xs:enumeration value="hun"/> <xs:enumeration value="ice"/> <xs:enumeration value="ita"/> <xs:enumeration value="lav"/> <xs:enumeration value="lit"/> <xs:enumeration value="ltz"/> <xs:enumeration value="mac"/> <xs:enumeration value="mis"/> <xs:enumeration value="mlt"/> <xs:enumeration value="nor"/> <xs:enumeration value="pol"/> <xs:enumeration value="por"/> <xs:enumeration value="roh"/> <xs:enumeration value="rum"/> <xs:enumeration value="rus"/> <xs:enumeration value="slo"/> <xs:enumeration value="slv"/> <xs:enumeration value="spa"/> <xs:enumeration value="srp"/> <xs:enumeration value="swe"/> <xs:enumeration value="tur"/> <xs:enumeration value="ukr"/> </xs:restriction> </xs:simpleType> |
simpleType WiseYear
| namespace | http://water.eionet.europa.eu/schemas/dir200760ec/fdcommon | ||||||
| type | restriction of xs:gYear | ||||||
| used by |
|
||||||
| facets |
|
||||||
| source | <xs:simpleType name="WiseYear"> <xs:restriction base="xs:gYear"> <xs:pattern value="\d{4}"/> </xs:restriction> </xs:simpleType> |
simpleType WiseYearMonth
| namespace | http://water.eionet.europa.eu/schemas/dir200760ec/fdcommon | ||||||
| type | restriction of xs:gYearMonth | ||||||
| used by |
|
||||||
| facets |
|
||||||
| source | <xs:simpleType name="WiseYearMonth"> <xs:restriction base="xs:gYearMonth"> <xs:pattern value="\d{4}-\d{2}"/> </xs:restriction> </xs:simpleType> |
simpleType YearMonthType
| namespace | http://water.eionet.europa.eu/schemas/dir200760ec/fdcommon | |||||||||
| type | restriction of xs:string | |||||||||
| facets |
|
|||||||||
| annotation |
|
|||||||||
| source | <xs:simpleType name="YearMonthType"> <xs:annotation> <xs:documentation>2016 Date in the format YYYY-MM</xs:documentation> </xs:annotation> <xs:restriction base="xs:string"> <xs:length value="7"/> <xs:pattern value="([0-9]{4}-[0-1]{1}[0-9]{1})"/> </xs:restriction> </xs:simpleType> |
simpleType YesCode
| namespace | http://water.eionet.europa.eu/schemas/dir200760ec/fdcommon | |||||||||
| type | restriction of xs:string | |||||||||
| facets |
|
|||||||||
| annotation |
|
|||||||||
| source | <xs:simpleType name="YesCode"> <xs:annotation> <xs:documentation>Yes Code: Yes=Y</xs:documentation> </xs:annotation> <xs:restriction base="xs:string"> <xs:enumeration value="Y"/> <xs:enumeration value=""/> </xs:restriction> </xs:simpleType> |
simpleType YesNoArticle66_67_enum
| namespace | http://water.eionet.europa.eu/schemas/dir200760ec/fdcommon | ||||||||||||||||||
| type | restriction of xs:string | ||||||||||||||||||
| used by |
|
||||||||||||||||||
| facets |
|
||||||||||||||||||
| source | <xs:simpleType name="YesNoArticle66_67_enum"> <xs:restriction base="xs:string"> <xs:enumeration value="6.6"/> <xs:enumeration value="6.7"/> <xs:enumeration value="both 6.6 and 6.7"/> <xs:enumeration value="Yes"/> <xs:enumeration value="No"/> </xs:restriction> </xs:simpleType> |
simpleType YesNoCode
| namespace | http://water.eionet.europa.eu/schemas/dir200760ec/fdcommon | ||||||||||||
| type | restriction of xs:string | ||||||||||||
| used by |
|
||||||||||||
| facets |
|
||||||||||||
| annotation |
|
||||||||||||
| source | <xs:simpleType name="YesNoCode"> <xs:annotation> <xs:documentation>Yes/No Code: Yes=Y; No=N</xs:documentation> </xs:annotation> <xs:restriction base="xs:string"> <xs:enumeration value="Y"/> <xs:enumeration value="N"/> <xs:enumeration value=""/> </xs:restriction> </xs:simpleType> |
XML Schema documentation generated by XMLSpy Schema Editor http://www.altova.com/xmlspy


















































































































































































































neuer Kennungsantrag
please register